Electronica Azi nr. 7 - Septembrie 2023

Page 1

Anul XXIII | Nr. 7 [ 277 ] Septembrie 2023 www.electronica-azi.ro

Extrem de frumoase vacanțele de vară, dar când te întorci și trebuie să muncești mult mai mult – cel puțin până ajungi la zi cu tot ce s-a întâmplat în această perioadă – parcă nu îți mai vine să-ți iei așa de mult timp liber... Din fericire ne-am organizat bine, iar prima lună a toamnei nu ne-a prins pe picior greșit.

Poate și din cauza internetului, care te obligă sa fii tot timpul prezent online, pentru că, altfel, statisticile pot să-ți dea destule bătăi de cap... Sunt vremuri foarte agitate, lumea vrea totul “pe repede înainte” și dacă se poate – ieri – cu atât mai bine, dar, de multe ori, toată această grabă poate duce la superficialitate și, inerent, la greșeli.

Nu vreau sa intru în detalii; haideți să așteptăm implementarea inteligenței artificiale peste tot, pentru ca noi să nu mai avem nicio grijă... Cert este că lucrurile nu s-au schimbat fundamental. Oamenii au nevoie de informații pertinente, care, adesea, să fie analizate pentru a avea o perspectivă clară și pe termen lung asupra unui fenomen.

Aici încercăm noi să ne facem cât mai utili. Cu știri de ultimă oră din lumea electronicii și cu articole tehnice care analizează un segment de piață din domeniu sau descriu aplicații utile dezvoltatorilor, producătorilor și, de multe ori, pasionaților de electronică. Din acest punct de vedere, ediția revistei din luna Septembrie reflectă strădaniile noastre despre care am vorbit.

Acest număr acoperă o gamă largă de articole tehnice, de la prezentarea unor componente pasive de la Murata și a multor senzori utili în numeroase aplicații de automatizări industriale, până la dispozitive de putere – de la onsemi și Infineon – folosite în industria auto și, respectiv, în domeniul energiilor alternative.

Pe de altă parte, o mare atenție a fost acordată aplicațiilor IoT, sistemelor securizate și conectate în timp real (de exemplu, dispozitivele SoC FPGA de la Microchip descrise într-un excelent articol semnat de DigiKey), memoriilor MRAM de la Everspin Technologies, precum și aplicațiilor bazate pe tehnologia Bluetooth (Silicon Labs și Rutronik vă propun în acest domeniu două articole extrem de interesante).

În final, recomand celor inițiați articolul semnat de Analog

Devices: “O abordare la nivel de sistem, înalt integrată, pentru simplificarea proiectării canalelor I/O izolate, configurabile prin software”, unde se pune accentul pe optimizarea consumului energetic al unei aplicații.

Ținând cont de faptul că pe la mijlocul lunii Octombrie vom participa la două evenimente de presă foarte importante (la München, Germania și Limerick, Irlanda) să fiți siguri că vom continua să îmbunătățim și mai mult conținutul editorial al revistei noastre! Mai vorbim pe această temă.

Pe curând!

gneagu@electronica azi.ro

www.electronica-azi.ro
EDITORIAL | de Gabriel Neagu 3

Management

Director General - I onela G anea

Director Editorial - Gabriel N eagu

Director Economic - I oana P araschiv

P ublicitate - Irina G anea

Web design - Petre Cristescu

Editori Seniori

Prof. Dr. I ng. Paul S vasta

Prof. Dr. I ng. N orocel C odreanu

Conf. Dr. I ng. Marian V lădescu

Conf. Dr. I ng. B ogdan G rămescu

I ng. Emil Floroiu

Contact: office@electronica-azi.ro https://www.electronica-azi.ro

Tel.: +40 (0) 744 488818

Revista “Electronica Azi” apare de 10 ori pe an (exceptând lunile Ianuarie şi August. Revista este disponibilă atât în format tipărit, cât şi în format digital (Flash / PDF).

Preţul unui abonament la revista “Electronica Azi” în format tipărit este de 200 Lei/an.

Revista “Electronica Azi” în format digital este disponibilă gratuit accesând: www.electronica-azi.ro În acest format pot fi vizualizate toate paginile revistei şi descărcate în format PDF.

Revistele editurii în format flash pot fi accesate din pagina de internet a revistei “Electronica Azi” sau din pagina web Issuu: https://issuu.com/esp2000

Revistele sunt, de asemenea, disponibile pentru Android sau iOS, descărcând aplicaţia oferită de Issuu. 2023© - Toate drepturile rezervate.

“Electronica Azi” este marcă înregistrată la OSIM - România, înscrisă la poziţia: 124259

ISSN: 1582-3490

EURO STANDARD PRESS 2000 srl

CUI: RO3998003 J03/1371/1993

Contact: Tel.: +40 (0) 31 8059955 // office@esp2000.ro https://www.esp2000.ro

Tipar executat la Tipografia Everest

Electronica • Azi nr. 7 (277)/2023 4 ® ®
www.electronica-azi.ro https://issuu.com/esp2000 www.facebook.com/ELECTRONICA.AZI Electronica Azi nr. 7/2023 | SUMAR
3 | Editorial 6 | Câștigați un depanator/programator MPLAB ICD 5 produs de Microchip 6 | Farnell primește premiul “European e-Catalogue Distributor of the Year” din partea Molex 7 | Aparatură de control cu IO-Link 6

8 | Dispozitive SoC FPGA pentru sisteme securizate și conectate în timp real

12 | Modularizarea proiectării sistemelor electronice

14 | Bluetooth Mesh 1.1 permite ca iluminatul inteligent să fie mai simplu, mai scalabil și mai sigur

31 | Noul Arduino Pro Portenta C33 SBC disponibil la Farnell

31 | Farnell sponsorizează un concurs de electronică pentru a îmbunătăți viitorul planetei

32 | IoT și Wireless

34 | Everspin Technologies, lider mondial în inovarea memoriilor MRAM

36 | Cea mai recentă extensie a portofoliului PrimePACK TM .XT de la Infineon: Soluție superioară pentru proiectele de convertoare eoliene

40 | Permiteți vehiculelor electrice să parcurgă o distanță cu 5% mai mare folosind un furnizor de dispozitive SiC în care puteți avea încredere

44 | Pentru fiecare utilizare există switch-ul potrivit

46 | Prezentare generală a componentelor pasive de la Murata

17 | Kit de dezvoltare NVIDIA Jetson AGX Orin 64GB

18 | Măsurarea latenței și a altor parametri de calitate a serviciului într-o rețea 5G

21 | Bluetooth LE Audio - o experiență de ascultare mai bună

24 | Rețea la bordul vehiculului sensibilă din punct de vedere al timpului cu Ethernet AVB

49 | Aplicații cu supercapacitoare

54 | Cum să alegeți între diferitele tehnologii ale senzorilor de proximitate?

58 | Senzori cu un raport preț/calitate convigător pentru linii conveioare și industria de împachetare

60 | Leuze MSI 400 – Construcție compactă și ușor de programat

61 | Detecția muchiilor transparente

62 | Senzori inductivi cu înveliș ceramic rezistent la sudură

28 | O abordare la nivel de sistem, înalt integrată, pentru simplificarea proiectării canalelor I/O izolate, configurabile prin software

64 | TILTIX înclinometre cu compensarea accelerației și interfață Modbus RTU

66 | Brady: Siguranță și conformitate

www.instagram.com/electronica_azi

www.electronica-azi.ro

https://international.electronica-azi.ro

www.twitter.com/ElectronicaAzi

5
14
32
24

Electronica Azi | CONCURS

Câștigați un depanator/ programator produs de Microchip MPLAB ICD 5

Farnell primește premiul

“European e-Catalogue Distributor of the Year” din partea Molex

Câștigați un dispozitiv Microchip MPLAB

ICD 5 (DV164055) de la Electronica Azi și, dacă nu îl câștigați, primiți un cupon de reducere de 15% pentru acest produs, plus transport gratuit.

MPLAB® ICD 5 In-Circuit Debugger/Programator oferă opțiuni avansate de conectivitate și putere pentru dezvoltatorii de proiecte bazate pe dispozitive PIC®, AVR® și SAM și controlere de semnal digital (DSC) dsPIC®. Acesta depanează și programează folosind puternica și ușor de utilizat interfață grafică cu utilizatorul a mediului de dezvoltare integrat (IDE) MPLAB X. Acest instrument de ultimă generație oferă o varietate de capabilități și caracteristici - pe care le veți găsi în mod normal în produse mai scumpepentru a accelera dezvoltarea și a reduce timpul de depanare. Cu suportul său pentru conectivitate Fast Ethernet și Power over Ethernet Plus (PoE+), depanatorul/programatorul MPLAB ICD 5 oferă flexibilitate și confortul dezvoltării de la distanță, izolând în același timp aplicația voastră de condițiile de mediu. Fie că sunteți un dezvoltator experimentat sau sunteți la început de drum, MPLAB® ICD 5 In-Circuit Debugger/Programmer vă poate accelera procesul de dezvoltare și vă oferă posibilitatea de a vă duce proiectele la nivelul următor.

Caracteristici cheie:

• Ușor de conectat la PC utilizând interfața prin cablu USB Type-C

• Fast Ethernet cu PoE+ oferă o mai mare flexibilitate și comoditate pentru alimentarea uneltei de dezvoltare

• Interfață USB 2.0 de mare viteză

• Conectivitatea Ethernet pentru programare și depanare permite dezvoltarea de la distanță

• Monitorizarea consumului de putere cu Data Visualizer permite optimizarea consumului de energie al unui proiect.

• Capabilități Instrumented Trace (ARM SWO)

Pentru a avea șansa de a câștiga un dispozitiv MPLAB ICD 5 sau de a primi un cupon de reducere de 15% pentru acest produs, plus transport gratuit, accesați pagina: https://page.microchip.com/E-Azi-ICD5.html

și introduceți datele voastre în formularul online.

Farnell a primit prestigiosul premiu “2022 European e-Catalogue Distributor of the Year” din partea Molex. Premiul recunoaște eforturile și angajamentul excepțional al Farnell în extinderea liniei de produse Molex, precum și remarcabilele lor relații de marketing și cu furnizorii din cadrul industriei.

Premiile anuale “European Distributor of the Year” de la Molex onorează succesele regionale ale valoroșilor parteneri de distribuție ai companiei. Programul de premiere recunoaște distribuitorii ale căror eforturi au contribuit la dezvoltarea afacerii Molex în întreaga Europă.

Ceremonia de decernare a premiilor din acest an a avut loc în Regatul Unit, la 27 iunie 2023.

Au fost prezenți reprezentanți ai companiei Farnell, printre care Simon Meadmore, Vice President Product and Supplier Management la Farnell Global, Andy Waller, Product Segment Lead la Farnell Global, Andreea Teodorescu, Director Global Supplier Marketing la Farnell Global și Rob Rospedzihowski, President Sales EMEA la Farnell Global.

“Suntem încântați să primim acest premiu prestigios din partea Molex, ca o recunoaștere a creșterii noastre susținute de strategia noastră de investiții în produse și de eforturile de marketing digital”, a declarat Simon Meadmore, Vice President, Product and Supplier Management la Farnell. “Acesta este un efort de echipă extraordinar în cadrul organizațiilor Molex și Farnell EMEA.”

Paul Keenan, Sales Director for Europe Distribution la Molex, a declarat: “Am fost foarte încântat de această colaborare. Molex prețuiește colaborările pe care le-a stabilit cu distribuitorii săi, care servesc, de asemenea, drept bază pentru aceste premii. Farnell și Molex împărtășesc o relație puternică, bazată pe un angajament comun față de excelență și inovație, colaborând îndeaproape pentru a se asigura că toți clienții noștri comuni primesc servicii și produse remarcabile. Suntem încântați să recompensăm Farnell cu acest premiu”.

Ceremonia de decernare a premiului a oferit o oportunitate pentru Farnell și Molex de a-și prezenta viziunea de viitor și de a promova colaborarea în vederea obținerii unei creșteri profitabile. Farnell oferă inginerilor proiectanți acces la peste 33.000 de produse Molex aflate în stoc și gata de livrare. Pentru a afla mai multe informații, vizitați https://uk.farnell.com/b/molex

■ Farnell | https://ro.farnell.com

Electronica • Azi nr. 7 (277)/2023 6

Aparatură de control cu IO-Link

Realizați sarcini simple de control cu unități de operare compacte, descentralizate, prin intermediul interfeței IO-Link

Datorită aparaturii de control IO-Link, sarcinile simple de comandă pot fi efectuate descentralizat. Butoanele potrivite pentru aplicațiile de exterior sunt ideale pentru folosirea șinelor de profil late de 40 mm ale instalațiilor de producție sau ale gardurilor de protecție. Aparatura de comandă IO-Link extrem de compactă cu conector M12 poate fi montată și conectată ușor – Plug & Play – chiar și de către personal neinstruit. Poate fi integrată în orice aplicație prin intermediul interfeței IO-Link și personalizată de la distanță datorită gamei largi de funcții.

Aparatura de control IO-Link compactă prezintă multe avantaje. Datorită standardului de comunicație IO-Link este asigurat un limbaj unitar la nivelul întregului sistem. Carcasele IP65 permit instalarea direct în aplicație și sunt deosebit de etanșe. În plus, montarea pe profile de aluminiu sau pe suprafețe de montaj plate cu ajutorul clemei de montare este foarte practică. În caz de defecțiune, modulul poate fi înlocuit rapid sau demontat și remontat în alt loc.

Conectarea simplă și rapidă prin intermediul unui cablu M12 preconfecționat (4 sau 5 poli) asigură o cablare rapidă. Gama largă de opțiuni de parametrizare pentru culoarea butoanelor, luminozitate și modurile de iluminare intermitentă reduce eforturile de depozitare, deoarece aparatura de comandă poate fi configurată cu ușurință cu ajutorul sistemului de control pentru diverse aplicații. Având 5 culori standard, 3 culori RGB la alegere și un portofoliu cromatic cu 16 milioane de culori diferite, gama de culori este foarte diversă. De asemenea, există patru moduri diferite de iluminare intermitentă, care pot fi configurate pentru diverse aplicații. Datorită întrerupătorului de reglare a intensității pot fi parametrizate diferite niveluri de luminozitate. Inscripționarea individuală a unor etichete într-o imprimantă laser se poate face ușor, cu ajutorul foilor de imprimare disponibile separat.

Murrelektronik GmbH

Tel: +43 1 7064525-0

mail@murrelektronik.at

www.murrelektronik.ro

7 www.electronica-azi.ro

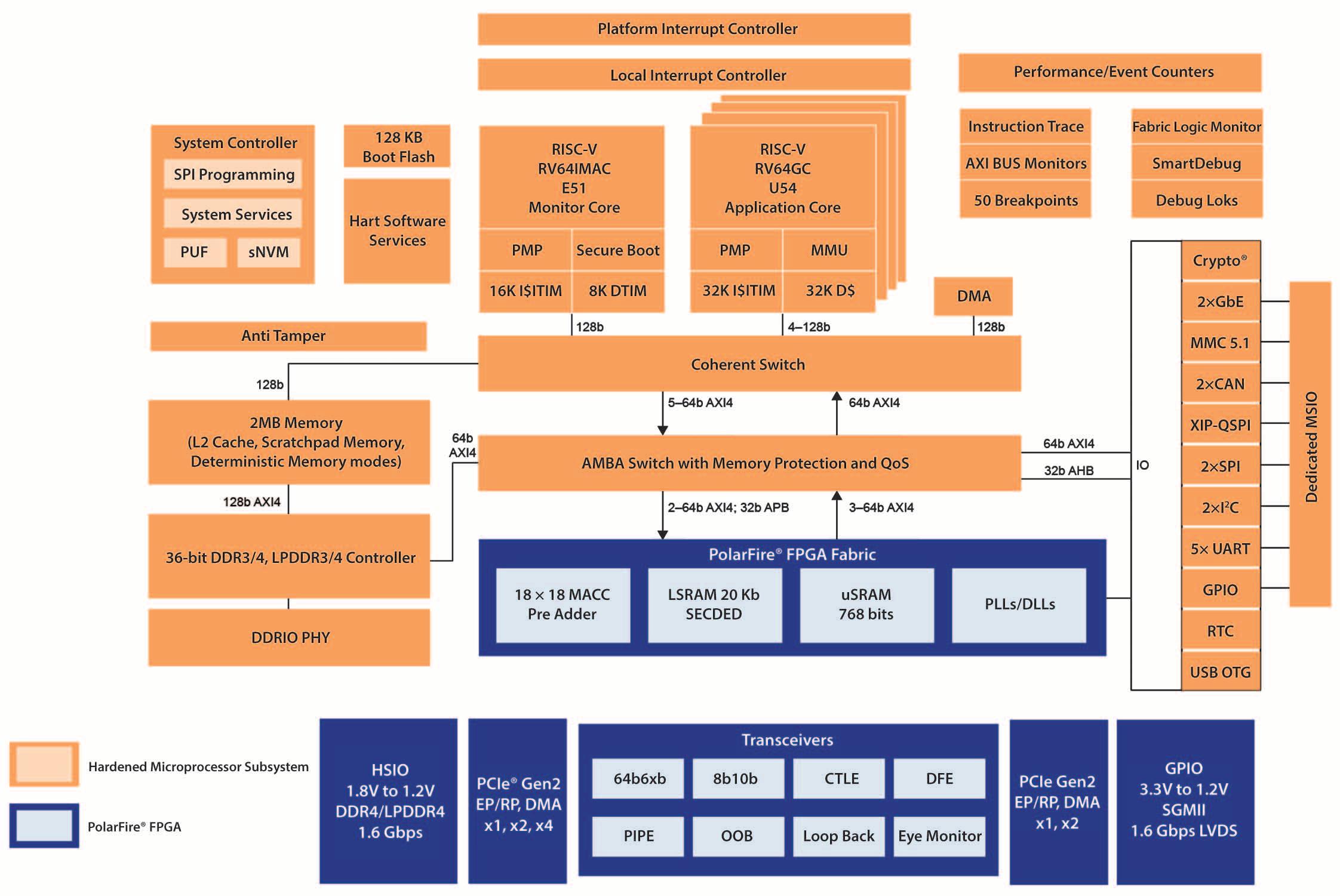
Dispozitive SoC FPGA

PENTRU SISTEME SECURIZATE ȘI CONECTATE ÎN TIMP REAL

Articolul trece în revistă arhitectura unui astfel de dispozitiv SoC FPGA și felul în care acesta susține proiectarea eficientă a sistemelor conectate și deterministe. Apoi, prezintă pe scurt, criteriul de referință EEMBC CoreMark-Pro privind puterea de procesare în raport cu consumul de energie, împreună cu o perspectivă asupra performanței unui SoC FPGA reprezentativ.

Se analizează felul în care securitatea este integrată în aceste module și se prezintă în detaliu dispozitivele FPGA SoC de referință de la Microchip Technology, împreună cu o platformă de dezvoltare pentru accelerarea procesului de proiectare.

În încheiere, este prezentată o scurtă listă a plăcilor de expansiune de la MikroElektronika, care pot fi utilizate pentru a implementa o serie de interfețe de comunicație, precum și funcții de localizare prin intermediul sistemului global de navigație prin satelit (GNSS).

Autor: Rolf Horn

Inginer de aplicații

DigiKey

FPGA-urile (Field Programmable Gate Array), subsistemele cu microcontrolere RISC-V compatibile Linux, arhitecturile avansate de memorie și interfețele de comunicații de înaltă performanță sunt instrumente importante pentru proiectanți. Acest lucru este valabil în special pentru proiectanții de sisteme conectate securizate, sisteme critice de siguranță și o gamă largă de sisteme deterministe în timp real, cum ar fi inteligența artificială (AI) și învățarea automată (ML). Totuși, integrarea acestor elemente diverse într-un sigur sistem, conectat și determinist poate fi o activitate dificilă și consumatoare de timp, la fel ca și stabilirea interconectărilor de mare viteză pentru diferitele elemente ale sistemului.

Proiectanții trebuie să includă o unitate de management a memoriei, o unitate de protecție a memoriei, capabilități de pornire (inițializare) securizată și transmițătoare de ordinul gigabiților pentru conectivitate de mare viteză. Proiectarea va avea nevoie de managementul energiei active și statice și de controlul curenților de pornire. Unele proiecte vor necesita operarea în intervalul extins de temperaturi comerciale de la 0°C la +100°C pentru temperatura de joncțiune (TJ), în timp ce sistemele din mediile industriale vor trebui să opereze cu TJ de la -40°C la +100°C.

Pentru a face față acestor provocări precum și altor probleme, proiectanții pot apela la dispozitivele FPGA SoC (system-

on-chip), care combină consumul redus de putere, eficiența termică și securitatea cibernetică pentru sisteme inteligente, conectate și deterministe.

SoC-uri construite pe o structură FPGA “Cipul” pentru acest SoC este o structură FPGA care conține elementele sistemului, de la FPGA la subsistemul cu microcontroler RISC-V, construit cu logică FPGA. Subsistemul cu microcontroler include un ansamblu microcontroler RISC-V cu patru nuclee, un nucleu de monitorizare RISC-V, un controler de sistem și un subsistem determinist de memorie de nivel 2 (L2). FPGA-ul din aceste SoC-uri include până la 460 K elemente logice, transmițătoare de până la 12,7 gigabiți pe secundă (Gbps) și alte blocuri de intrare/ieșire (I/O), inclusiv I/O de uz general (GPIO) și PCIe 2 (Peripheral Component Interconnect Express). Arhitectura generală a fost proiectată pentru fiabilitate.

Electronica • Azi nr. 7 (277)/2023 8
FPGA

Aceasta include corecția unei erori și detectarea dublei erori (SECDED) pe toate memoriile, analiza diferențială a puterii (DPA), protecția memoriei fizice și 128 de kilobiți (Kbits) de memorie flash pentru inițializare (boot) (figura 1).

Microchip oferă ecosistemul său Mi-V (pronunțat “my five”) de instrumente și resurse de proiectare de la terți pentru a sprijini implementarea sistemelor RISC-V. Acesta este construit pentru a accelera adoptarea arhitecturii setului de instrucțiuni RISC-V (ISA) pentru nucleele RISC-V consolidate și pentru nucleele soft RISC-V. Elementele ecosistemului Mi-V includ accesul la:

• Licențe de proprietate intelectuală (IP)

• Hardware

• Sisteme de operare și middleware

• Depanatoare, compilatoare și servicii de proiectare

Microcontrolerele RISC-V din sistemele SoC

FPGA includ mai multe capabilități de depanare, cum ar fi o interfață extensibilă avansată (AXI) pasivă, configurabilă în timpul execuției și urmărirea instrucțiunilor. AXI permite proiectanților să monitorizeze datele care sunt scrise sau citite din diverse memorii și să știe când sunt scrise sau citite.

Subsistemul cu microcontroler RISC-V utilizează un pipeline în cinci etape, cu o singură instrucțiune, la fiecare ciclu de ceas. Acesta nu este vulnerabil la amenințările Spectre sau Meltdown, care pot afecta ar hitecturile de tip 'out-of-order'. Toate cele cinci microcontrolere sunt în concordanță cu subsistemul de memorie, suportând o combinație de sisteme în timp real în mod AMP (Asymmetric Multi-Processing) determinist și Linux.

Caracteristicile subsistemului RISC-V includ (figura 2):

• Rularea Linux și a operațiunilor complexe în timp real

• Configurarea L1 și L2 ca memorie deterministă

• Subsistem de memorie DDR4

• Dezactivarea/activarea predicțiilor de ramificare

• Funcționarea pipeline-ului în ordine

www.electronica-azi.ro
LABORATOR | Dispozitive SoC FPGA de la Microchip 9 Figura 1
Toate elementele din acest SoC FPGA, inclusiv subsistemele RISC-V, sunt implementate pe structura FPGA.
© Microchip Technology Figura 2 Subsistemul RISC-V include mai multe elemente de procesor și de memorie. © Microchip Technology

Mai multă procesare cu mai puțină energie

Pe lângă avantajele pe care le oferă în ceea ce privește operarea sistemului, inclusiv suportul pentru procesare intensivă, în timp real, dispozitivele SoC FPGA sunt foarte eficiente din punct de vedere energetic. Criteriul de referință EEMBC CoreMark-PRO este un standard industrial pentru compararea eficienței și performanței microcontrolerelor în sistemele embedded. Acesta a fost special creat pentru evaluarea comparativă a performanțelor hardware și pentru a înlocui testul de referință Dhrystone.

Sarcinile de lucru CoreMark-PRO includ o diversitate de caracteristici de performanță, paralelism la nivel de instrucțiuni și utilizare a memoriei, pe baza a patru sarcini de lucru în virgulă mobilă și cinci sarcini de lucru cu numere întregi comune.

Sarcinile de lucru în virgulă mobilă includ o rutină de algebră liniară derivată din LINPACK, o transformată Fourier rapidă, un algoritm de rețea neurală pentru evaluarea modelelor și o versiune îmbunătățită a criteriului de referință Livermore loops.

un generator de numere aleatoare reale (TRNG) și o funcție fizic neclonabilă (PUF –Physical Unclonable Function). Acestea includ, de asemenea, inițializare securizată standard și definită de utilizator, protecție a memoriei fizice, care oferă restricții de acces la memorie legate de starea mașinii, inclusiv modurile mașină, supervizor sau utilizator și imunitate la atacurile Meltdown și Spectre. Securitatea începe cu gestionarea securizată a lanțului de aprovizionare, inclusiv cu utilizarea modulelor de securitate hardware (HSM – Hardware Security Module) în timpul testării plachetelor și încapsulării.

Utilizarea unui certificat x.509 FPGA semnat digital de 768-octeți încorporat în fiecare SoC FPGA contribuie la asigurarea lanțului de aprovizionare. Numeroase detectoare anti-manipulare pe cip sunt incluse în dispozitivele SoC FPGA pentru a asigura o funcționare sigură și fiabilă. În cazul în care se detectează o încercare de manipulare, se emite un semnal “tamper”, care permite sistemului să reacționeze în funcție de necesități.

Exemple de dispozitive SoC FPGA

Microchip Technology combină aceste capabilități și tehnologii în SoC-urile FPGA PolarFire cu mai multe niveluri de viteză, temperaturi nominale și diverse dimensiuni de capsulă pentru a sprijini nevoile proiectanților pentru o gamă largă de soluții cu elemente logice între 25 K și 460 K. Sunt disponibile patru grade de temperatură (toate clasificate pentru TJ), de la 0°C la +100°C în gama comercială extinsă, de la -40°C la +100°C în gama industrială, de la -40°C la +125°C în gama auto și de la -55°C la +125°C în gama militară. Proiectanții pot alege între dispozitive cu nivel de viteză standard sau dispozitive cu nivel de viteză -1, care sunt cu 15% mai rapide. Aceste sisteme SoC FPGA pot fi operate la 1,0 volți pentru o funcționare la cea mai mică putere sau la 1,05 volți pentru o performanță mai mare.

Acestea sunt disponibile într-o gamă de dimensiuni de capsule, inclusiv 11 × 11 milimetri (mm), 16 × 16 mm și 19 × 19 mm.

Pentru aplicațiile care au nevoie de operare la temperaturi comerciale extinse, operare la viteză standard și elemente logice de 254 K într-o capsulă de 19 × 19 mm, proiectanții pot utiliza MPFS250T-FCVG484EES.

Pentru soluții mai simple, care au nevoie de elemente logice de 23 K, proiectanții pot apela la MPFS025T-FCVG484E, de asemenea cu operare la temperaturi comerciale extinse și nivel de viteză standard într-o capsulă de 19 × 19 mm.

Compresia JPEG, un analizor XML, compresia ZIP și un algoritm de hash securizat pe 256-biți (SHA-256) stau la baza sarcinilor de lucru cu numere întregi. Modelele MPFSO95T ale acestor sisteme SoC FPGA, precum MPFS095TL-FCSG536E, pot asigura până la 6.500 Coremarks la 1,3 wați (figura 3).

Considerații privind securitatea

Aplicațiile critice din punct de vedere al siguranței precum și aplicațiile complexe în timp real destinate acestor sisteme SoC FPGA necesită o securitate puternică, pe lângă o eficiență energetică ridicată și capabilități de procesare puternice. Funcțiile de securitate de bază ale dispozitivelor SoC FPGA includ programare bitstream rezistentă la analiza diferențială a puterii (DPA),

Printre detectoarele anti-manipulare disponibile se numără:

• Monitoare de tensiune

• Senzori de temperatură

• Detectoare de erori de ceas și de frecvență de ceas

• Detector activ JTAG

• Detector activ de rețea Mesh Securitatea este asigurată și mai mult prin algoritmi AES-256 (standard avansat de criptare pe 256-biți), contramăsuri împotriva atacurilor de putere (CPA – Corelation Power Attack) cu blocuri criptate simetrice, funcții integrate de descompunere criptografică pentru a asigura integritatea datelor, PUF integrat pentru stocarea cheilor și capacități de reducere la zero a structurii FPGA și a tuturor memoriilor pe cip.

MPFS250T-1FCSG536T2 cu 254 K elemente logice este proiectat pentru sisteme auto de înaltă performanță și are o gamă de temperaturi de operare de la -40 la 125°C și un grad de viteză -1 pentru un ceas cu 15% mai rapid, într-o capsulă compactă de 16 × 16 mm cu 536 de sfere pe un pitch de 0,5 mm (figura 4).

MPFS250T-1FCSG536T2 pentru temperaturi ridicate pentru industria auto se prezintă într-o capsulă de 16 × 16 mm, cu un număr de 536 sfere și un pitch de 0,5 mm.

Electronica • Azi nr. 7 (277)/2023
⮞ 10
Figura 3 FPGA SoC MPFS095T (linia portocalie) oferă 6 500 Coremarks la 1,3 wați. © Microchip Technology Figura 4
©MicrochipTechnology FPGA

Platformă de dezvoltare SoC FPGA

Pentru a accelera proiectarea de sisteme PolarFire SoC FPGA, Microchip oferă kitul MPFS-ICICLE-KIT-ES PolarFire SoC Icicle, care permite explorarea subsistemului microcontrolerului RISC-V cu cinci nuclee și compatibilitate Linux, cu execuție în timp real și consum redus de putere. Kitul include o licență gratuită Libero Silver, necesară pentru evaluarea proiectelor. Acesta suportă funcții de programare și de depanare într-un singur limbaj.

Circuitele SoC FPGA sunt susținute de kitul de dezvoltare software (SDK) cu accelerator VectorBlox, care permite aplicații AI/ML cu consum redus de putere și cu factor de formă mic. Accentul este pus pe simplificarea procesului de proiectare până la punctul în care proiectanții nu trebuie să aibă experiență prealabilă de proiectare FPGA. Acceleratorul VectorBlox permite dezvoltatorilor să programeze rețele neurale eficiente din punct de vedere energetic folosind C/C++. Kitul Icicle are numeroase caracteristici pentru a oferi un mediu de dezvoltare cuprinzător, inclusiv un sistem de senzori de putere cu linii multiple pentru a monitoriza diferitele domenii de putere, un port PCIe root și memorii incluse pe placă – inclusiv LPDDR4, QSPI și eMMC Flash

LABORATOR | Dispozitive SoC FPGA de la Microchip

– pentru a rula Linux și Raspberry Pi, precum și porturi de expansiune mikroBUS pentru o serie de opțiuni de conectivitate cu și fără fir, plus extensii funcționale precum capabilități de localizare GNSS (figura 5).

Plăci de expansiune Câteva exemple de plăci de expansiune mikroBUS includ:

MIKROE-986, pentru adăugarea de conectivitate CAN bus folosind o interfață periferică serială (SPI).

MIKROE-1582, pentru interfațarea între microcontroler și un bus RS-232.

MIKROE-989, pentru conectarea la un bus de comunicație RS422/485.

MIKROE-3144, suportă tehnologiile LTE Cat M1 și NB1, permițând conectivitate fiabilă și facilă cu dispozitivele IoT 3GPP.

MIKROE-2670, permite funcționalitate GNSS cu recepție simultană a constelațiilor GPS și Galileo plus fie BeiDou, fie GLONASS, rezultând o precizie ridicată a poziției în situații cu semnale slabe sau interferențe în cartierele urbane.

Concluzie

Proiectanții pot apela la SoC-urile FPGA atunci când dezvoltă sisteme conectate, critice din punct de vedere al siguranței și sisteme deterministe în timp real extrem de solicitante. SoC-urile FPGA oferă o gamă largă de elemente de sistem, inclusiv o structură FPGA, un subsistem cu microcontroler RISC-V cu memorii de înaltă performanță, interfețe de comunicație de mare viteză și numeroase funcții de securitate. Pentru a ajuta proiectanții să inițieze asemenea aplicații, sunt disponibile plăci și medii de dezvoltare care includ toate elementele necesare, inclusiv plăci de expansiune care pot fi utilizate pentru a implementa o gamă largă de comunicații și funcții de localizare.

Lectură recomandate

1. How to Implement Time Sensitive Networking to Ensure Deterministic Communication

2. Real-Time Operating Systems (RTOS) and Their Applications

■ DigiKey

www.digikey.ro

11 www.electronica-azi.ro
Figura 5 Acest mediu cuprinzător de dezvoltare SoC FPGA include conectori pentru plăci de expansiune Raspberry Pi (dreapta sus) și mikroBUS (dreapta jos). © Microchip Technology

Modularizarea proiectării sistemelor electronice

În domeniul proiectării hardware-ului dispozitivelor electronice a avut loc o revoluție discretă. Pe măsură ce integrarea siliciului a continuat (alimentată de aspectele economice ale Legii lui Moore), inginerii au migrat treptat de la dezvoltarea la nivel de componente și circuite la lucrul cu plăci, module și subsisteme. Avantajul a constat într-o îmbunătățire spectaculoasă a eficienței proiectării electronice. Este o schimbare care se repetă acum în domeniul software, dezvoltatorii căutând să utilizeze cu precădere module reutilizabile, în loc să apeleze în continuare la liniile de cod pe care le scriu ei înșiși.

Există multe avantaje care decurg din trecerea la un design modular. Unul dintre acestea este o mai mare capacitate de a beneficia de economiile de scară care rezultă din utilizarea unor platforme care atrag mulți clienți. Utilizatorii industriali au o experiență îndelungată cu hardware-ul modular. Standardele Versa Module Eurocard (VME) și CompactPCI au oferit integratorilor și producătorilor de echipamente originale (OEM) – care lucrează în piețe cu volume mici – posibilitatea de a utiliza echipamente de calcul de înaltă performanță. Aceștia puteau realiza o personalizare mai amplă a capabilităților unui computer fără a fi nevoiți să investească timp și efort în proiectarea plăcilor de circuite imprimate (PCB) de ultimă generație. De atunci, Legea lui Moore oferă câștiguri incredibile în ceea ce privește funcționalitatea, reducând în același timp costul diferitelor părți componente. Computerul pe o singură placă Raspberry Pi este un exemplu semnificativ.

Echipamente hardware de serie eficiente din punct de vedere al costurilor

Prin valorificarea economiilor de scară obținute cu ajutorul unei platforme SoC (System on a Chip) pentru telefoane inteligente, consorțiul din spatele Raspberry Pi a reușit să livreze un produs mult mai eficient decât ar fi fost posibil cu un proiect creat inițial pentru uz educațional. Costurile de inginerie nerecurrente (NRE) suportate de furnizorul de siliciu au fost ușor absorbite de piața țintă principală, oferind o valoare

mult mai mare utilizatorilor țintă ai Raspberry Pi. Acest avantaj în materie de costuri a fost transferat către sectorul industrial. Integratorii și producătorii de echipamente originale (OEM) au profitat de modularitatea platformei Raspberry Pi, utilizând busul HAT de expansiune pentru a adăuga propriile interfețe personalizate.

Utilizarea modulelor Pi degrevează echipele de ingineri de necesitatea de a procura componente similare și de a le proiecta pe PCB-uri personalizate. Acestea presupun adesea verificări funcționale și de integritate a semnalelor care consumă mai mult timp decât cele necesare pentru a crea modulele HAT. Foarte des, aceste module personalizate pot utiliza PCB-uri relativ simple cu două- sau patru-straturi.

Apariția modulelor software de serie

A apărut o tendință similară de modularizare a software-ului. Inginerii se pot concentra acum exclusiv pe elementele unei aplicații în care pot adăuga valoare. Această tendință este determinată nu doar de economiile de scară și de abilitatea unor furnizori de a amortiza eficient NRE, ci și de tendința mai largă de integrare în rețea și de modele de afaceri bazate pe servicii. În prezent, un sistem embedded este adesea incomplet dacă nu face parte dintr-un sistem mai mare de sisteme, cum ar fi IoT. În acest mediu, un dispozitiv poate fi utilizat pentru a contribui la furnizarea unuia sau mai multor servicii – multe dintre acestea urmând să fie modificate pe durata de viață a hardware-ului utilizat pentru a le susține.

SISTEME EMBEDDED
Autor:
12 Electronica • Azi nr. 7 (277)/2023

Această combinație între IoT și cloud generează noi modele de afaceri care valorifică aceste capabilități, cum ar fi software-ul ca serviciu (SaaS) și plata la utilizare. Flexibilitatea a devenit un criteriu cheie în acest mediu comercial: un criteriu care îi împinge pe cei care implementează să caute structuri mai modulare. Modularitatea începe cu sistemul de operare. Acesta suportă abstractizări care sunt vitale pentru construirea unor medii flexibile și modulare. În general, un sistem de operare oferă un set de servicii care variază de la simple intrări/ieșiri până la stive complete de rețele, toate acestea fiind accesate printr-un set de interfețe de programare a aplicațiilor (API) documentate. Atât timp cât serviciile continuă să susțină API-urile, codul care le furnizează se poate schimba fără a afecta aplicațiile care utilizează respectivele API-uri. Acest lucru este la fel de adevărat pentru un simplu planificator în timp real, FreeRTOS, care este livrat cu multe instrumente de dezvoltare pentru microcontrolere, precum și pentru implementări RTOS comerciale mai complexe, cum ar fi VxWorks de la Wind River. VxWorks definește standardul industrial pentru sistemele de operare embedded, alimentând unele dintre cele mai critice infrastructuri și dispozitive. Linux și alte sisteme de operare pot face ca managementul memoriei să meargă mai departe, făcând posibilă izolarea sarcinilor unele de altele. O posibilă problemă cu structurile RTOS simple este că acestea operează într-un spațiu de memorie complet nepartiționat. Bug-urile sau comportamentul malițios într-o anumită operațiune pot duce la suprascrierea accidentală a datelor și a codului într-o altă sarcină, ceea ce poate duce la o blocare a sistemului sau la alte rezultate nedorite. Linux utilizează adresarea virtuală, mediată de o unitate hardware de management a memoriei, pentru a împiedica accesul diferitelor sarcini (task-uri) la spațiile de memorie ale altora. Acestea pot interacționa doar prin intermediul API-urilor sistemului de operare sau al protocoalelor inter-aplicații construite pe baza acestor API-uri.

Adresarea memoriei virtuale nu este o cerință absolută pentru izolarea sarcinilor (task-urilor).

Unele arhitecturi de microcontrolere, inclusiv mai mulți membri ai familiilor Arm Cortex-M și Cortex-R, pot impune protecția memoriei într-un spațiu de memorie plat. Arm oferă, de asemenea, modul software securizat Trustzone în mai multe dintre procesoarele sale, ceea ce face posibilă izo larea software-ului sensibil de sarcinile la nivel de utilizator. Cu această protecție, de vine mai ușor de combinat codul persona lizat cu gama tot mai largă de module software din comerț care au fost dezvoltate pentru a face față sarcinilor obișnuite.

Integrarea funcțiilor ‘open source’ și a celor proprietare În prezent, inginerii au acces la o gamă de module software gratuite, cu sursă deschisă și stive de protocoale disponibile prin Github, Sourceforge și alte servicii. De asemenea, sunt disponibile stive comerciale care oferă un suport mai mare, funcționalități suplimentare sau certificare pentru aplicații critice din punct de vedere al siguranței. Proiectele de referință elaborate de producătorii de siliciu vor combina adesea o serie de funcții ‘open source’ și proprietare pentru a facilita clienților construirea de prototipuri până la implementări complete ale produselor. În unele cazuri, proiectul de referință implementează o aplicație completă pe care utilizatorul final o poate adapta la propriile nevoi.

Unii proiectanți de sisteme profită de modularitatea din ce în ce mai mare a softwareului pentru a construi medii de dezvoltare care ajustează parametrii și generează automat codul. Aceste instrumente utilizează adesea reprezentări software bazate pe blocuri pe care dezvoltatorul le asamblează pe o interfață grafică de utilizator.

Un exemplu este MPLAB Code Configurator de la Microchip pentru familiile de microcontrolere PIC8, PIC16 și PIC32. Aplicațiile avansate, cum ar fi învățarea automată și procesarea imaginilor, sunt exemple de domenii în care utilizatorii pot beneficia de investiția NRE ridicată a specialiștilor și pot evita anii de timp de dezvoltare pe care un astfel de software i-ar necesita dacă utilizatorii ar trebui să îl construiască de la zero.

Platforme de dezvoltare

Caffe, PyTorch și Tensorflow de la Google fac posibilă construirea, antrenarea și reglarea unor modele complexe de inteligență artificială (AI) care se integrează cu ușurință în pipeline-urile de procesare embedded. Pentru procesarea imaginilor, OpenCV este o bibliotecă utilizată pe scară largă care poate fi integrată cu ușurință în aplicații în timp real. Odată cu ascensiunea învățării automate, un model de utilizare din ce în ce mai comun în prezent este ca OpenCV să preproceseze datele de imagine înainte de a fi transmise unui model de inteligență artificială construit cu ajutorul Caffe sau Tensor

care se integrează cu ușurință cu stive de rețele și implementări RTOS comune. Acest lucru permite integrarea în IoT a unor sisteme embedded de diferite niveluri de complexitate. Platforma IoT Connect™ de la Avnet , de exemplu, oferă procesare bazată pe cloud pentru sarcini complexe, cum ar fi inteligența artificială. Deoarece sistemul este definit atât de serviciile software din cloud, cât și de cele din dispozitivele embedded, furnizorii de cloud, cum ar fi Amazon Web Services și Microsoft Azure, oferă acum o gamă de oferte care le reunesc pe cele două: toate valorificând modularitatea componentelor software pe care le utilizează. Modularizarea schimbă setul de competențe necesare inginerilor de software embedded. Echilibrul responsabilităților se mută de la dezvoltarea de cod la abilitatea de a construi arhitecturi flexibile bazate pe module preexistente care permit o codificare personalizată ușoară și o configurare în timp de execuție pe măsură ce sunt implementate noi servicii. Prin valorificarea acestei modularități, producătorii de echipamente originale și integratorii de sisteme pot ține cu ușurință pasul cu cerințele clienților, care ar fi pur și simplu de neconceput prin mijloace tradiționale.

■ Farnell | https://ro.farnell.com

13 www.electronica-azi.ro

Bluetooth Mesh 1.1

PERMITE CA ILUMINATUL INTELIGENT SĂ FIE

MAI SIMPLU, MAI SCALABIL ȘI MAI SIGUR

Tradițional, iluminatul artificial era folosit doar pentru a ilumina interiorul întunecat al unei clădiri. Deși aceasta va fi întotdeauna funcția sa principală, cerința de a face clădirile “inteligente” a dus la o regândire a iluminatului, astfel încât acesta să fie utilizat mai eficient. Articolul analizează felul în care rețeaua Bluetooth mesh a activat aplicațiile de iluminat inteligent și beneficiile suplimentare pe care le vor aduce cele mai recente versiuni ale standardului. De asemenea, articolul prezintă un kit de dezvoltare de la Silicon Labs, care poate fi utilizat pentru a pune rapid în funcțiune o soluție de iluminat inteligent cu rețea Bluetooth mesh.

Raționamentul unui iluminat inteligent Iluminatul interior este o cerință vitală în clădiri – în lipsa acestuia, părți mari din interiorul unei clădiri devin fie temporar (după lăsarea întunericului), fie complet inutilizabile. Iluminatul poate reprezenta până la 40% din costurile de energie pentru funcționarea unei clădiri. O cantitate semnificativă din această energie este irosită prin utilizarea becurilor pentru a ilumina zone care nu sunt utilizate sau care nu necesită acest lucru, deoarece lumina ambientală este suficientă. Se estimează că utilizarea senzorilor pentru gestionarea mai eficientă a luminii reduce costul acesteia cu peste 30%. Utilizarea unei asemenea abordări a iluminatului aduce și alte avantaje; de exemplu, permite reglarea luminozității și a culorii pentru a crea spații mai confortabile și mai productive pentru persoanele aflate în clădire. Impactul asupra mediului generat de această risipă de energie atrage tot mai mult atenția asupra introducerii unor reglementări, cum ar fi Title 24 din California, care prevede includerea în corpurile de iluminat și în întrerupătoare a senzorilor de prezență și de lumină ambientală pentru a asigura o utilizare cât mai eficientă a iluminării interioare.

© Silicon Labs

Componentele unui sistem de iluminat inteligent

Electronica • Azi nr. 7 (277)/2023 14
Autor: Aashish Chaddha Product Marketing Manager Silicon Labs Figura 1

Însă costul instalării de noi cabluri de rețea pentru a controla senzorii găzduiți în corpurile de iluminat și întrerupătoarele inteligente face ca această abordare să fie nerealistă pentru clădirile existente, astfel încât conectivitatea wireless este cea mai bună opțiune.

Această abordare mai puțin costisitoare oferă în plus alte câteva avantaje, inclusiv o implementare rapidă și o reconfigurare ușoară. De asemenea, comunicația wireless permite utilizarea infrastructurii de iluminat în alte scopuri, inclusiv localizarea persoanelor aflate în interiorul clădirii, urmărirea activelor, colectarea de date pentru întreținere preventivă, o mai bună utilizare a spațiului și implementarea unor planuri de iluminat mai eficiente. În plus, senzorii wireless găzduiți în corpurile de iluminat ar putea fi, de asemenea, intrări pentru alte sisteme inteligente de control al clădirii, cum ar fi încălzirea și aerul condiționat. Principalele componente ale unui sistem de iluminat inteligent sunt prezentate în figura 1.

Bluetooth mesh a fost proiectată pentru aplicații inteligente

O tehnologie de comunicații fără fir pentru iluminatul inteligent trebuie să fie fiabilă, receptivă, sigură și scalabilă. Pentru proiectantul de aplicații wireless, sarcina de a susține operațiuni multicast cu grupuri de dispozitive poate fi deosebit de dificilă. Luați în considerare, de exemplu, un întrerupător de lumină wireless care comandă mai multe corpuri de iluminat.

Fiecare bec trebuie să se aprindă simultan (cu o întârziere imperceptibilă) atunci când se apasă butonul. Acest lucru este dificil de realizat, în special atunci când pereții și alți factori de mediu pot atenua sau interfera cu semnalele și devine și mai dificil atunci când se utilizează un comutator cu variator de intensitate. Unele tehnologii fără fir, proiectate inițial pentru cazuri de utilizare mai simple, cum ar fi termostatele inteligente, pot întâmpina dificultăți în a îndeplini aceste cerințe.

Iluminat inteligent

Actualizarea firmware-ului dispozitivului (DFU – Device Firmware Update)

Funcția DFU a Bluetooth mesh adaugă o modalitate standard de actualizare a firmware-ului pe nodurile rețelei.

Funcționalitatea sa include verificarea disponibilității actualizărilor de firmware, achiziționarea de imagini binare, distribuirea codului firmware, actualizarea nodurilor selectate și coordonarea actualizărilor la noduri.

Totuși, tehnologia Bluetooth mesh a fost creată pentru a suporta aceste caracteristici, ceea ce o face ideală pentru aplicațiile de iluminat inteligent:

• Conectivitate pentru telefoane inteligente: Simplificarea punerii în funcțiune și a întreținerii

• Gateway-uri opționale: Bluetooth mesh elimină cerința pentru gateway-uri, care pot fi dificil de construit și întreținut.

• Selecție de profiluri predefinite: Zonele și orarele de lucru sunt încorporate în nodurile individuale.

• Scalabilitate și securitate: Suportă până la mii de noduri cu două niveluri de securitate și confidențialitate încorporate.

• Extindere și flexibilitate: Simplificarea adăugării de noduri, împărțirea acestora în funcție de cerințele de spațiu sau reconfigurarea lor în funcție de preferințele utilizatorului.

• Servicii cu valoare adăugată: Permit utilizarea corpurilor de iluminat ca balize pentru alte aplicații, cum ar fi identificarea direcției, numărarea persoanelor și localizarea ocupanților.

Bluetooth mesh 1.1 aduce beneficii suplimentare Cea mai recentă actualizare a protocolului Bluetooth mesh – versiunea 1.1 va aduce îmbunătățiri suplimentare aplicațiilor inteligente, printre care:

DFU utilizează și o funcție multicast de distribuire a firmware-ului, care permite distribuirea simultană a unei singure imagini de firmware către mai multe dispozitive, reducând substanțial efortul manual necesar pentru a menține rețeaua actualizată.

© Silicon Labs

© Silicon Labs

15 www.electronica-azi.ro
Figura 3 Redirecționarea dirijată (orientată). Figura 2 Bluetooth mesh v1.1 dispune de funcția ‘subnet bridging’ (punți de subrețele).

ILUMINAT INTELIGENT

■ Bluetooth Mesh 1.1

Provizionare de la distanță (RPR - Remote Provisioning)

Cu Bluetooth mesh 1.0, fiecare nod care urmează să fie provizionat trebuie să se afle în raza de acțiune a dispozitivului de provizionare; Bluetooth mesh 1.1 dispune de RPR care provizionează și configurează rețeaua prin intermediul unui nod proxy, eliminând cerința de a se afla în raza de acțiune a emițătorului dispozitivului de provizionare. RPR asigură o configurare mai rapidă și mai simplă a rețelei prin provizionarea dispozitivelor cu mai multe hopuri, ceea ce permite provizionarea nodurilor prin rețeaua mesh, reducând astfel timpul și costurile de instalare pentru rețelele mari. De asemenea, caracteristica ‘plug and play’ a RPR detectează automat modificările aduse structurii fizice și stării ulterioare a structurii mesh și actualizează starea datelor structurii active pentru a reflecta aceste modificări. Astfel, se evită cerința de a reseta, reproviziona și reconfigura un dispozitiv.

Punți de subrețele

În Bluetooth mesh 1.0, subrețelele erau complet izolate unele de altele. Bluetooth mesh 1.1 remediază acest neajuns cu 'subnet bridging', permițând comunicarea între dispozitive din subrețele diferite.

Punțile subrețelelor retransmit traficul între subrețele diferite. Planificatorul rețelei trebuie să selecteze în prealabil nodurile de punte. Aceste noduri stochează tabele de punte care conțin chei de rețea (NWK), adrese de dispozitive din ambele subrețele și informații despre direcția în care poate circula traficul (figura 2). ‘Subnet Bridging’ permite comunicația fără întreruperi între diferite subrețele fără a compromite caracteristicile de securitate care sunt furnizate de obicei prin utilizarea subrețelelor și a izolării.

Provizionare pe bază de certificat (CBP - Certificate-Based Provisioning)

Provizionarea permite unui dispozitiv să facă parte dintr-o rețea prin furnizarea de chei de securitate pentru rețea și aplicații. Bluetooth mesh 1.1 CBP introduce o nouă metodă care utilizează certificate în timpul provizionării pentru a autentifica dispozitivele care sunt adăugate la rețea. Certificatele X.509 sunt stocate fie în cloud, fie la furnizor și conțin cheia publică a nodului și ID-ul unic al utilizatorului (UUID) semnat de o autoritate de certificare (CA) sau de un furnizor de dispozitive. În plus, fiecare nod are o cheie privată unică ce corespunde cheii publice din certificatele X.509, iar acestea ar trebui să fie stocate într-un mediu de stocare securizat (nu în memoria flash). Ca parte a procesului de provizionare, ‘Provisioner’

obține certificatul de la nod, îl validează și apoi dispozitivul este adăugat în rețea. Ca urmare, CBP oferă o schemă de autentificare superioară și permite punerea în funcțiune în masă, în special atunci când este combinată cu RPR.

Redirecționare dirijată Bluetooth mesh 1.0 a introdus inundarea dirijată, care pune la dispoziție mai multe căi pentru ca un mesaj să ajungă la anumite destinații; aceasta este o metodă practică, fiabilă și care necesită puțină întreținere pentru livrarea mesajelor. Cu toate acestea, în anumite configurații specifice, inundarea dirijată a dus la o cale ineficientă de transmitere a mesajelor. Bluetooth mesh 1.1 introduce o funcție de redirecționare dirijată (figura 3) pentru a îmbunătăți scalabilitatea rețelei, adăugând tipuri de noduri de redirecționare dirijată, modele de configurație de redirecționare dirijată, căi și benzi pentru livrarea optimizată a mesajelor, precum și modalități de creare, întreținere și validare a căilor (paths) și a benzilor (lanes).

decriptate numai de nodurile care fac parte din rețea. Baliza privată asigură că dispozitivele sau utilizatorii acestor dispozitive dintr-o rețea nu pot fi urmăriți cu ajutorul informațiilor statice conținute într-un mesaj de baliză.

Implementați rapid o soluție de iluminare inteligentă printr-o rețea Bluetooth mesh Kitul wireless Blue Gecko Blue Gecko Bluetooth SoC de la Silicon Labs este o soluție rapidă și ușoară pentru a începe evaluarea și dezvoltarea aplicațiilor de iluminat prin rețea Bluetooth. Acesta dispune de EFR32xG24 +10 dBm Pro Kit (Figura 4) și include stive software Zigbee și Thread, mostre de cod și un adaptor pentru depanare Kitul include, de asemenea, suport pentru Bluetooth low energy (LE). Plăcile radio multiple permit dezvoltatorilor să creeze o rețea mesh în timp ce evaluează beneficiile sistemului pe cip (SoC) EFR32MG și ale modulelor auxiliare. Cu suita de instrumente Simplicity Studio, dezvoltatorii pot explora, de asemenea, avantajele

Balize private

Nodurile dintr-o rețea mesh Bluetooth pot acționa ca balize și pot transmite informații statice despre datele dispozitivului, locație sau informații despre puncte de interes. Informațiile statice necriptate prezintă riscuri de confidențialitate, permițând urmărirea rețelei în sine, a dispozitivelor dintr-o rețea sau a utilizatorilor de dispozitive. Bluetooth mesh 1.1 criptează informațiile statice pentru a preveni riscurile de confidențialitate în timpul transmisiei de date. Datele sunt criptate folosind PrivateBeaconKey, derivată din cheia principală a rețelei și un număr aleator de 13 octeți. Adresele dispozitivelor Bluetooth se schimbă periodic pentru a asigura ofuscarea datelor, astfel încât informațiile să poată fi

dezvoltării grafice a aplicațiilor wireless, depanarea rețelelor mesh și urmărirea pachetelor, precum și profilarea și optimizarea vizuală a energiei.

Concluzie

Rețeaua Bluetooth mesh a fost proiectată pentru a permite aplicații cum ar fi iluminatul inteligent, dar a avut deficiențe care au crescut complexitatea instalării și reconfigurării rețelei. Bluetooth mesh 1.1 a introdus diverse caracteristici care au depășit aceste probleme, făcând aplicațiile de iluminat inteligent mai simple, mai scalabile și mai sigure.

■ Silicon Labs www.silabs.com

Electronica • Azi nr. 7 (277)/2023 16
Figura 4 EFR32xG24 +10 dBm Pro Kit. © Silicon Labs

Acum în stocul RS Components:

Kit de dezvoltare

NVIDIA Jetson AGX Orin 64GB

NVIDIA Jetson este o familie de SoM-uri (sisteme pe modul) pentru sisteme de calcul embedded, care combină un CPU Arm pentru procesare de uz general, împreună cu o unitate de procesare grafică (GPU) pentru ac celerarea sarcinilor de lucru intensive. În plus, sistemele beneficiază de o mulțime de I/O de înaltă performanță pentru interfațarea unor dispozitive, cum ar fi camerele, afișajele și perifericele PCIe, plus I/O de uz general pentru interfațarea dispozitivelor cu viteză redusă.

Unitățile de procesare grafică (GPU) sunt folosite astăzi în multe aplicații de calcul de înaltă performanță (HPC) în afara procesării grafice și, într-adevăr, au fost fundamentale pentru a permite progrese enorme realizate în AI de-a lungul ultimilor ani.

Cu toate acestea, în timp ce modelele AI pot fi antrenate utilizând grupuri mari de servere echipate cu GPU-uri PCIe de dimensiune completă, este nevoie de ceva mult

NVIDIA Jetson familie de sisteme pe modul pentru procesare embedded

mai compact, eficient din punct de vedere energetic și adaptat utilizării embedded pentru a executa apoi acele modele – a.k.a. “inferență” – în produsele inteligente. Aici își face intrarea Jetson. Prima placă Jetson a fost lansată în 2014. De atunci au existat numeroase generații, fiecare oferind la rândul lor performanțe semnificativ mai mari și caracteristici îmbunătățite.

Între timp, Jetson Nano, lansat în 2019 a redus limitarea de acces, având ca scop să permită tuturor pasionaților să dezvolte aplicații AI, cu cheltuieli minime, permițând totodată tot felul de aplicații noi, cum ar fi un Follow Trolley bazat pe AI, de exemplu.

Kitul de dezvoltare NVIDIA® Jetson AGX Orin™ 64GB vă ajută să începeți operarea cu Jetson Orin. Dimensiunea compactă, o mulțime de conectori și până la 275 de TOPS de performanță AI fac acest kit de dezvoltare perfect pentru prototipuri de roboți avansați “alimentați” de AI și alte mașini autonome. Kitul de dezvoltare include un modul Jetson AGX Orin de 64 GB și poate emula toate modulele Jetson Orin.

Acceptă simultan o serie de aplicații AI concurente cu arhitectură GPU NVIDIA Ampere, acceleratoare de viziune și de învățare

profundă de ultimă generație, IO de mare viteză și lățime de bandă mare pentru memorie. Acum puteți dezvolta soluții folosind cele mai mari și mai complexe modele AI pentru a rezolva probleme precum înțelegerea limbajului natural, percepția 3D și fuziunea multi-senzori.

Kitul de dezvoltare NVIDIA Jetson™ AGX Orin 64GB rulează întregul pachet software Jetson, precum și cadre de aplicații specifice cazului de utilizare, inclusiv Isaac™ pentru robotică, DeepStream pentru viziune AI și Riva pentru AI conversațional. Puteți economisi timp semnificativ cu NVIDIA Omniverse™ Replicator pentru generarea de date sintetice (SDG) și folosind setul de instrumente NVIDIA TAO pentru a ajusta modelele AI pre-antrenate din catalogul NGC™.

Partenerii ecosistemului Jetson oferă software adițional de sistem și AI, instrumente de dezvoltare și dezvoltare de software personalizat. Obțineți capacitatea de calcul a mai mult de opt sisteme Jetson AGX Xavier™ într-un kit de dezvoltare, care integrează cea mai recentă tehnologie GPU NVIDIA cu cel mai avansat pachet software de învățare profundă din lume. Aveți flexibilitatea de a crea următoarea generație de soluții AI.

AGX Orin 64GB se află în prezent la vârful de performanță al familiei Jetson, iar benchmark-urile AI arată că, în cazul unor modele pre-antrenate, vă puteți aștepta, de obicei, la o performanță în lumea reală de aproximativ trei ori mai mare decât a generației anterioare AGX Xavier. În timp ce, în comparație cu Jetson Nano original, Jetson AGX Orin 64GB atinge o performanță de aproape 200 de ori mai mare, rulând modelul DashCamNet.

Autor: Grămescu Bogdan

Aurocon Compec | www.compec.ro

17 www.electronica-azi.ro
Nr. stoc RS 253-9662 Producător NVIDIA Cod producător 945-13730-0055-000

Măsurarea latenței și a altor parametri de calitate a serviciului

5G

Pe măsură ce aplicațiile critice, cum ar fi controlul roboților, vehiculele care se conduc singure și procedurile medicale la distanță, devin tot mai dependente de comunicațiile mobile în ceea ce privește conectarea acestora, operatorii de rețele mobile și proiectanții de sisteme trebuie să garanteze că deciziile electronice sunt comunicate rapid și fiabil. Nerealizarea unor comunicații ultrafiabile cu latență redusă (URLLC − Ultra Reliable Low Latency Communications) ar putea duce la evenimente catastrofale și provoca răniri sau chiar mai rău.

Rețelele de comunicații mobile, cum ar fi cele bazate pe 5G, trebuie să susțină aplicațiile critice din punct de vedere al timpului, în care mașinile trimit informații către alte mașini, informații care trebuie să fie tratate imediat. Tehnologiile emergente care utilizează conectivitatea mobilă IoT (Internet of Things) pentru a comunica decizii vitale se dezvoltă rapid. Industria automobilelor se îndreaptă către conducerea autonomă, în care sistemele electronice își asumă întreaga responsabilitate pentru realizarea unei călătorii sigure. Acest lucru necesită colectarea de informații detaliate de la senzorii de la bord, care operează într-un arc de 360° în jurul vehiculului, precum și transmiterea imediată de informații despre condițiile exterioare, cum ar fi configurația drumurilor, lucrările rutiere, blocajele din trafic și pietonii, din imagini video de pe marginea drumului și din alte surse și luarea de măsuri în consecință. Prin urmare, viteza de transfer a datelor către și de la vehicul este de o importanță critică.

Acest lucru înseamnă că rețelele de comunicații trebuie să fie atât robuste și fiabile, cât și apte să prioritizeze aplicațiile în funcție de cât de critice sunt acestea − operatorii de rețea trebuie să asigure URLLC în întreaga instalație.

Pe lângă faptul că trebuie să ne asigurăm că datele sunt livrate cu succes în întreaga rețea, trebuie să fim siguri că acestea ajung la timp. Măsurătorile de calitate a serviciului (QoS − Quality of Service), cum

ar fi debitul, utilizarea, latența, jitterul și pierderea de pachete trebuie să fie luate în considerare așa cum se cuvine.

Măsurarea latenței implică utilizarea a două instrumente de testare, ambele trebuind să facă referire exact la același moment cu un grad ridicat de precizie, chiar și atunci când sunt separate de mai mulți kilometri. În cazul unui vehicul în mișcare, latența trebuie măsurată în timp ce instrumentul de testare se deplasează la viteze mari.

Electronica • Azi nr. 7 (277)/2023 18
© Anritsu
Figura 1
ÎNTR-O REȚEA

Definirea întârzierii Latența este un alt termen pentru întârziere. În telecomunicații, se referă la timpul necesar pentru ca un pachet de date să ajungă de la sursă la destinație. Aceasta este întârzierea într-un singur sens, nu întârzierea dus-întors (RTD − Round-Trip Delay) și, deoarece latențele într-o rețea sunt rareori identice pe traseele de dus și de întors, nu se poate presupune că latența este egală cu RTD împărțită la doi.

RTD este adesea utilizată ca o măsură alternativă a latenței. Cu toate acestea, RTD se referă la timpul necesar pentru ca un pachet de date să parcurgă rețeaua și să fie returnat la sursă prin intermediul unui mecanism de buclă la capătul îndepărtat.

Un test Ping este, de asemenea, utilizat uneori ca o alternativă, deoarece este ușor și ieftin de realizat. Totuși, Ping este o măsurătoare RTD și, de obicei, se realizează fără a utiliza instrumente de testare.

În timp ce aplicațiile pentru telefoane mobile și rezultatele Ping pentru PC pot oferi o estimare aproximativă a RTD, acestea nu sunt fiabile și nu iau în considerare aspectul critic conform căruia datele pot avea nevoie de perioade de timp foarte diferite pentru a călători în fiecare direcție.

Dacă se poate garanta simetria perfectă a căilor de transmisie în fiecare direcție, astfel încât întârzierile să fie identice, atunci se poate presupune că latența este egală cu jumătate din RTD. Însă, din mai multe motive, acest lucru este rareori posibil. Lungimile căilor pot varia dacă fiecare trafic de date într-un singur sens este direcționat diferit. De asemenea, trebuie să luăm în considerare că procesarea electronică în rețea și în echipamentele de sistem necesită timp și că rețelele pot fi congestionate și pot apărea blocaje. Acestea și o serie de alte motive pot cauza întârzieri în rețea, care pot afecta bugetul de latență.

Măsurarea latenței

Pentru a măsura latența între două locații care ar putea fi foarte îndepărtate este nevoie de două instrumente de măsurare, cu ceasuri de timp care sunt aliniate și sincronizate prin intermediul unui sistem global de navigație prin satelit (GNSS), cum ar fi GPS. Ora exactă este înregistrată în fiecare pachet de date de testare în momentul în care acesta părăsește instrumentul de testare emițător. Instrumentul de recepție compară acest lucru cu ora exactă de sosire și calculează cât timp i-a luat pachetului să ajungă la destinație – aceasta este latența semnalului.

Rețelele de comunicații mobile, cum ar fi 5G, trebuie să susțină aplicații cu timp critic. Conform definiției date de 3GPP, 5G este o tehnologie de acces mobil wireless. Dispozitivele mobile, denumite uneori echipamente de utilizator (UE − User Equipment), stabilesc conexiuni wireless cu stațiile de bază 5G, care, la rândul lor, asigură conexiunea cu rețelele de telecomunicații mai largi. În cazul în care UE se deplasează, acesta va intra și va ieși din raza de acțiune a stației de bază, iar conexiunea va fi transferată la o stație de bază adiacentă. Deoarece dimensiunea fiecărei celule 5G poate fi destul de mică, procesul de transfer poate avea loc frecvent.

Acest lucru pune problema referitoare la măsurarea latenței între două locații, în special atunci când cel puțin una dintre ele este în mișcare. În primul rând, trebuie să ne asigurăm că ceasurile de referință de la ambele capete ale măsurătorii sunt sincronizate. Protocolul de transmisie trebuie să permită transmiterea în ambele direcții a cadrelor de test Ethernet (Ethernet test frames) care să conțină marcaje temporale precise. Apoi, echipamentul de testare trebuie să fie capabil să înregistreze rezultatul alături de locația sa geografică, pentru a înțelege exact ce performanță de latență a fost obținută.

5G Măsurarea latenței

Operatorul de rețea mobilă (MNO) trebuie să garanteze o acoperire geografică fiabilă a serviciilor. O soluție pentru a asigura acest lucru constă în încheierea unui parteneriat cu unul sau alți doi MNO. Apoi, în cazul în care acoperirea rețelei nu poate fi realizată de către operatorul MNO principal, există posibilitatea de a face transferul către o rețea alternativă și de a menține calitatea serviciului. Prin urmare, este important să se măsoare în același timp calitatea serviciului nu doar al operatorului MNO primar, ci și al operatorului MNO de sprijin.

În acest exemplu, testăm simultan serviciile a doi operatori de rețele mobile (MNO). Cu ajutorul echipamentelor de testare Anritsu se poate realiza cu succes măsurarea simultană a latenței legăturii ascendente (Up-Link) și a latenței legăturii descendente (Down-Link), raportată la locațiile GPS. În exemplul prezentat mai jos, cele două instrumente de testare măsoară latența, jitterul și toți ceilalți parametri de calitate a serviciului, între un vehicul în mișcare și o locație fixă din rețea.

www.electronica-azi.ro
19
© Anritsu
Figura 3 Echipamentul Anritsu MT1000A Network Master măsoară simultan latența legăturii ascendente (up-link) și descendente (downlink) în timpul unui drive test.
© Anritsu ⮞
Figura 2

Routerele mobile au SIM-uri de testare dedicate, cu APN-uri care acceptă adrese IP fixe. Ceasurile celor două instrumente de testare sunt sincronizate prin GPS. Instrumentul înregistrează, de asemenea, poziția GPS, astfel încât să se cunoască locația exactă a vehiculului aflat în mișcare atunci când se înregistrează măsurătorile QoS.

Instrumentul măsoară continuu, iar noi înregistrăm valorile maxime, minime și valorile medii calculate pentru fiecare parametru la intervale de o secundă. Fișierele cu rezultate sunt stocate pentru reluarea testerului și pot fi exportate în format .csv Corelarea valorilor parametrilor QoS cu locația GPS respectivă permite crearea de

fișiere .kml care pot fi vizualizate cu un software standard de cartografiere, iar valorile pot fi asociate cu coduri de culoare pentru a produce o hartă termică pentru a identifica cu ușurință unde apar problemele.

În acest exemplu, instrumentul de testare a fost transportat manual în timp ce era deplasat prin centrul expozițional FIRA, Barcelona, în ianuarie 2023. Harta rezultată, prezentată în imaginile alăturate, afișează rezultatele pentru latența Down-Link

În plus, analiza statistică a rețelelor poate fi utilizată pentru a crea, de exemplu, funcția de distribuție cumulativă (CDF − Cumulative Distribution Function) și curbe de distribuție, pe baza setului foarte precis și extins de date dobândite în cadrul acestor teste.

În concluzie, datorită naturii aplicațiilor critice care se bazează pe o comunicare rapidă și precisă a informațiilor și pe necesitatea de a acționa în funcție de deciziile rezultate, latența devine, rapid, una dintre cele mai importante măsuri de calitate a oricărei rețele de comunicații de date.

Aplicații precum conducerea automată și comunicațiile între mașini în cadrul proceselor automatizate devin din ce în ce mai frecvente. Pentru a asigura menținerea URLLC, latența în rețelele 5G este, probabil, cel mai important parametru critic pe care trebuie să îl înțelegem și să îl gestionăm în întregime. Nu este suficient să ne bazăm pe măsurători RTD necalificate cu instrumente simple – Ping − nu doar din cauza preciziei îndoielnice și a incertitudinii asociate cu Ping, ci și pentru că rețelele și alte dispozitive înregistrează întârzieri care variază în fiecare direcție. Măsurarea latenței și a jitterului poate fi asigurată numai cu ajutorul unor instrumente de testare corespunzătoare în întreaga rețea.

Electronica • Azi nr. 7 (277)/2023 20
■ Anritsu www.anritsu.com ■ Măsurarea
TEST
latenței
©
Figura 5
Anritsu
© Anritsu ⮞
Figura 4

Bluetooth LE Audio

O

EXPERIENȚĂ DE ASCULTARE MAI BUNĂ

Tehnologia Bluetooth se dezvoltă încă din anii 1990 și utilizează peste 79 de canale în banda fără licență de 2,4GHz pentru a transmite date. În prezent, varianta Bluetooth Classic suportă doar comunicație punct-lapunct pentru transmisia audio. O evoluție ulterioară esențială este Bluetooth Low Energy (LE). Aceasta a înlocuit deja Bluetooth Classic în majoritatea aplicațiilor. Transmisia audio wireless, de exemplu, pentru căști, difuzoare sau sisteme de divertisment auto este acum ultimul bastion al Bluetooth Classic (figura 1).

Bluetooth LE utilizează, de asemenea, banda de 2,4GHz, dar − după cum sugerează și numele − a fost proiectat pentru a funcționa cu consum redus de energie. Pe lângă comunicația punct-la-punct, acesta permite și topologii de transmisie (broadcast) și mesh, punând astfel bazele unor rețele de dispozitive la scară largă și de mare viteză. În plus, poate fi utilizat pentru urmărirea dispozitivelor, ceea ce îl face un complement ideal pentru GPS-ul de interior.

Accent pe audio

Obiectivul celui mai recent standard este, de asemenea, foarte clar: se numește Bluetooth Audio. Prima versiune se bazează pe Bluetooth Classic. Cu toate acestea, gama sa de funcții este limitată, la fel ca și varietatea de aplicații posibile.

Bluetooth LE Audio

(low energy audio) are potențialul de a schimba fundamental experiența noastră audio, fie prin “silent disco”, fie prin îmbunătățirea ascultării cu un sistem de ascultare asistată. Datorită dezvoltărilor ulterioare, se așteaptă ca în lumea audio să apară o varietate de cazuri de utilizare și noi produse, inclusiv noi piețe.

Autor: Julian Clauß, Corporate Product Manager Wireless Rutronik

În schimb, a doua versiune, noul Bluetooth LE Audio, permite o procesare mai flexibilă a semnalelor audio. Aceasta reprezintă un pas evolutiv pentru aplicațiile existente, cum ar fi căștile și aparatele auditive, creând astfel

noi aplicații și piețe pentru streamingul audio. LE Audio se bazează pe Bluetooth LE și pe codecul de comunicații cu complexitate redusă (LC3), care economisește energie, dezvoltat de Institutul Fraunhofer.

Imaginile și graficele arată clar opțiunile extinse și caracteristicile îmbunătățite ale Bluetooth LE în comparație cu Bluetooth Classic.

21 www.electronica-azi.ro
WIRELESS
© Rutronik
Figura 1

Acesta combină o calitate audio mai bună decât Classic Audio cu viteze de transfer de date reduse și oferă dezvoltatorilor o flexibilitate uriașă (figura 2). În plus, diferitele caracteristici ale produsului pot fi mai bine adaptate, de exemplu, economiile de energie furnizate pot fi utilizate fie pentru a prelungi durata de viață a bateriei, fie pentru a utiliza baterii mai mici.

Utilizatorii pot apoi să selecteze o emisiune la care să se alăture prin intermediul interfeței lor de utilizator (UI) − similar cu conectarea la un WLAN din prezent. Odată ce a fost selectată o emisiune, asistentul Auracast furnizează receptorului (de exemplu, o pereche de căști) informațiile de care are nevoie pentru a se alătura emisiunii.

ținut lângă ALS. Așa ceva se poate obține printr-o topologie simplă (figura 3, stânga).

Conexiunea dintre telefon și aparatul auditiv se stabilește printr-un flux audio, care permite, de asemenea, un flux de retur.

LC3 (Low-Complexity Communications Codec) asigură o calitate audio mai bună la orice rată de date decât SBC (Low-Complexity Subband Codec) pe care se bazează Classic Audio.

LE Audio oferă o serie de funcții interesante:

Cu Multi-Stream Audio, este posibilă redarea sincronizată a mai multor fluxuri audio independente între un dispozitiv sursă audio și unul sau mai multe dispozitive de recepție audio (funcție audio sink). Astfel se optimizează considerabil performanța acestora. Se obține, în acest fel, o experiență stereo mai bună pentru căștile wireless. De asemenea, utilizatorii pot trece de la un asistent vocal la altul la fel de ușor ca atunci când trec de la o sursă audio la alta.

Totodată, funcția Auracast permite utilizatorilor să trimită unul sau mai multe fluxuri audio de la o sursă audio la numeroase dispozitive de recepție audio. Spre deosebire de funcția multi-stream, numărul de dispozitive de recepție audio (sink) este, aici, nelimitat. Acest lucru deschide un set complet nou de cazuri de utilizare pentru împărtășirea experiențelor audio. Atunci când un emițător Auracast, cum ar fi un televizor, un telefon inteligent, un laptop sau similar, începe să difuzeze o emisiune, aceasta conține unul sau mai multe fluxuri audio (de exemplu, flux stereo stânga și dreapta) și un mesaj cu informații despre emisiune, cum ar fi numele, conținutul, configurația codecului etc. Asistenții Auracast, precum și telefoanele inteligente compatibile Auracast, ceasurile inteligente sau sistemele de ascultare asistată (ALS − Assistive Listening System), scanează aceste mesaje.

Cu ajutorul partajării audio personale, oamenii vor putea partaja muzică și podcasturi cu cei din jur; de exemplu, prin intermediul telefonului lor inteligent, cu familia și prietenii aflați în raza de acoperire Bluetooth. În sfera publică, de exemplu, aeroporturile, gările, barurile, sălile de sport, cinematografele și centrele de conferințe pot împărtăși publicului informații sau muzică prin Bluetooth Audio. Astfel, oamenii se pot bucura de aceeași muzică − la scară mai largă, chiar și la concerte sau discoteci. De asemenea, sistemul permite utilizatorilor să își folosească propriile căști sau ALS pentru a selecta sunetul difuzat de televizoarele fără sonorizare, de exemplu într-o sală de sport sau într-o sală de așteptare și să asculte o conferință, o discuție, o slujbă religioasă sau un tur ghidat al unui muzeu, asigurându-se că nu pierd niciun anunț important. Și, deoarece pot fi trimise mai multe fluxuri audio în paralel, pot fi transmise, de exemplu, informații în mai multe limbi. Acest lucru este deosebit de interesant pentru prelegeri, conferințe și anunțuri în aeroporturi.

Aplicații ALS

LE Audio va garanta beneficii semnificative persoanelor cu sisteme de ascultare asistată. Acestea beneficiază nu numai de o calitate audio mult mai bună decât în cazul aparatelor auditive tradiționale, dar pot, de asemenea, să își folosească ALS-urile compatibile cu Auracast pe post de căști wireless, de exemplu, atunci când își folosesc telefonul inteligent. Acest lucru ajută la eliminarea interferențelor în timpul unui apel, situație care apare, adesea, atunci când telefonul este

Utilizatorul poate folosi apoi microfonul fie al aparatului auditiv, fie al telefonului pe post de canal de retur. Deoarece ambele direcții ale fluxului audio sunt configurate și controlate separat, ambele pot fi, de asemenea, pornite și oprite individual.

În această topologie (figura 3, dreapta), telefonul trimite un flux audio separat, stânga și dreapta, către ALS din urechea stângă și, respectiv, dreaptă. În comparație cu conexiunea cu flux audio, care stabilește apoi și o a doua conexiune wireless cu cealaltă ureche, latența este, astfel, redusă semnificativ. Această caracteristică este evidentă atunci când vine vorba de sincronizarea buzelor din filme sau videoclipuri muzicale etc.

Fluxurile de întoarcere pot fi, de asemenea, implementate separat, ceea ce sporește și mai mult complexitatea. Aceste fluxuri paralele și sincronizate către două dispozitive audio independente depășesc cu mult ceea ce pot gestiona profilurile audio Bluetooth convenționale.

Hardware pentru noi experiențe de ascultare

Deși se bazează pe Bluetooth LE, LE Audio necesită, totuși, un hardware propriu. Nordic Semiconductor oferă nRF5340, un SoC (sistem-pe-cip) ‘all-in-one’, ideal pentru aplicațiile Bluetooth LE Audio, datorită procesorului său dual-core − format din procesorul de aplicații Arm Cortex-M33 de 128/64 MHz, cu 1 MB memorie flash și 512 kB de memorie RAM și procesorul de rețea Arm Cortex-M33 de 64 MHz, cu 256 kB de memorie flash și 64 kB de memorie RAM − și a unei game extinse de temperaturi de operare, de la -40 până la +105°C. Pentru o inițiere cât mai facilă, Nordic a creat kitul de dezvoltare audio nRF5340 (DK). Acesta suportă toate funcțiile Auracast și este configurabil.

Electronica • Azi nr. 7 (277)/2023 22
Cu Auracast, un ALS poate fi utilizat ca set de căști, fie cu un singur flux audio, fie cu două fluxuri separate pentru ALS stânga și ALS dreapta.
WIRELESS ⮞
© Rutronik © FORCE Technology, SenseLab Figura 3 Figura 2

Folosit ca dongle USB, acesta poate trimite sau primi date audio de la un PC; în plus, poate fi utilizat sub formă de căști profesionale sau de căști stereo wireless veritabile (TWS). În esență, DK include un SoC nRF5340, un circuit integrat pentru managementul energiei nPM1100 și procesorul de semnal digital (DSP) audio CS47L63 de la Cirrus Logic, care este optimizat pentru conectarea directă la o sarcină externă pentru căști, fiind ideal pentru căștile mono și ieșire pentru difuzoare (boxe).

Bazat tot pe nRF5340, Nordic a dezvoltat, cu sprijinul Rutronik, dispozitivul Thingy:53. Platforma de prototipare multisenzor cu conectivitate wireless multiprotocol cu rază scurtă de acțiune garantează reducerea timpului de lansare pe piață a aplicațiilor embedded cu învățare automată (ML). Thingy:53 dispune de mai mulți senzori de mișcare și de mediu, un circuit integrat de management energetic nPM1100, un front-end nRF21540, un amplificator de putere/un amplificator cu zgomot redus și o baterie Li-Poly de 1350 mAh. Toate acestea permit modelelor ML embedded să fie rulate direct pe dispozitiv pentru a utiliza, de exemplu, senzorii pentru recunoașterea vorbirii. Anumite mișcări sau sunete trezesc nRF5340 din modul stand-by, lăsând platforma în starea de somn, care reduce consumul de energie pentru o perioadă lungă de timp.

Mai mult, portofoliul de produse Rutronik include și module bazate pe cipul nRF5340 de la Nordic. ISP2053 de la Insight SiP, de exemplu, integrează semiconductori și componente pasive, inclusiv structura antenei, într-un modul miniaturizat care măsoară doar 8 mm × 8 mm × 1 mm, grație tehnologiei SiP (system-in-package). Acesta este ideal pentru aplicațiile care nu au la dispoziție foarte mult spațiu. Modulul este complet certificat și acceptă nu numai Bluetooth Audio, ci și toate celelalte profiluri Bluetooth LE, Long Range și Mesh, precum și NFC, Thread, ZigBee și detectarea direcției cu ajutorul AoA/AoD (unghi de sosire și unghi de plecare). Începând cu Bluetooth 5.0, toate modulele Insight SiP pin-compatibile vor facilita migrarea la cea mai recentă generație Bluetooth.

Utilizatorii care nu au nevoie de designul compact al modulului Insight SiP pot lua în considerare modelul MS45SF1 de la Minew ca o alternativă competitivă la preț. În calitate de partener de proiectare licențiat oficial al Nordic, Minew folosește, de asemenea, nRF5340 pentru MS45SF1. Modulul vine cu o antenă integrată pe PCB și este, totodată, complet certificat.

Rezumat

Bluetooth LE Audio deschide calea către o lume audio nouă, a căștilor, difuzoarelor (boxelor) sau ALS, precum și a telefoanelor inteligente, laptopurilor, televizoarelor și a altor dispozitive audio, complet conectate în rețea. Introducerea suportului nativ LE Audio în Android 13 va stimula cu siguranță interesul furnizorilor de dispozitive audio pentru noua versiune Bluetooth. În lucrarea sa “Bluetooth Market Update 2022”, Bluetooth SIG se așteaptă la o creștere puternică a numărului de căști prin intermediul LE Audio și preconizează vânzarea a peste 600 de milioane de dispozitive până în 2026. Nu în ultimul rând, Bluetooth LE Audio va avea, fără îndoială, un impact masiv asupra pieței actuale de ALS și acustică auditivă. Dezvoltarea ulterioară asigură un hardware accesibil cu opțiunea de ajustare a audiogramei, cum ar fi corecția de frecvență (egalizare) și de fază. Și totul este controlat simplu prin intermediul unei aplicații pentru telefon.

Rutronik

www.rutronik.com

www.electronica-azi.ro
23
Bluetooth LE Audio Analiză

Rețea la bordul vehiculului sensibilă din punct de vedere al timpului cu Ethernet AVB

Comunicația orientată pe transmisia de pachete prin punte de rețea a devenit un standard global. Este utilizată, în prezent, în sisteme de diferite dimensiuni și complexitate, de exemplu în servere și aeronave, dar și în dispozitive mici controlate de la distanță, în senzori la distanță și în multe aplicații IoT (Internet of Things).

Cadrele Ethernet sau pachetele IP pot fi transmise transparent prin diferite medii fizice, deoarece rețeaua Ethernet este decuplată de stratul fizic. Astfel, dispozitivele conectate prin diferite tipuri de rețele pot comunica fără probleme între ele, de exem plu, un telefon mobil cu o conexiune celulară și o unitate de control conectată în rețea INICnet™ (ISO21806) într-o mașină (prin intermediul unității telematice sau al

Articolul prezintă principiile de bază ale Ethernet AVB/TSN în contextul aplicațiilor pentru automobile.

gateway-ului vehiculului). Pachetele IP sunt direcționate de la expeditor la receptor.

Până aici totul este bine, dar cum rămâne cu timpii de transmisie, latența, jitterul și pachetele pierdute? Din nefericire, Ethernet-ul original nu este determinist, adică nu există niciun control asupra momentului și a cantității de date pe care dispozitivele au voie să le trimită și nici asupra rutei prin care sunt transmise pachetele. Timpii de transmisie între două dispozitive variază constant, iar pachetele pot fi pierdute dacă rețeaua este congestionată. Acest comportament este incompatibil cu aplicațiile critice, în cazul cărora trebuie să se asigure o livrare cu latență redusă.

Tehnologiile proprietare de bus și de rețea care prezintă latență redusă și determinism reprezintă doar o soluție limitată.

Tendința pe toate piețele se îndreaptă către tehnologii standardizate și deschise, independente de orice producător particular. În plus, tehnologiile standard nu necesită nici cunoștințe speciale, nici gateway-uri complexe și costisitoare.

Prin urmare, comunitatea a studiat punctele slabe ale Ethernet-ului pe parcursul mai multor ani. De-a lungul timpului, au apărut diverse soluții pentru a îmbunătăți comportamentul în timp real al Ethernet, inclusiv AVB/TSN.

Audio Video Bridging (AVB) a fost inițiat în 2008 de un grup de lucru al IEEE. Obiectivul de atunci era îmbunătățirea transmiterii de date audio și video critice din punct de vedere al timpului prin Ethernet. Termenul AVB include nu numai standardul IEEE 802.1BA, ci și următoarele standarde:

Electronica • Azi nr. 7 (277)/2023 24
©
Microchip Technology

• IEEE 802.1AS: sincronizare în timp

• IEEE 802.1Qav: reglementarea transmiterii și a stocării intermediare a cadrelor în switch-uri

• IEEE 802.1Qat: alocarea dinamică a lățimii de bandă pentru fluxurile audio și video

• IEEE 1722: protocol de transport

• IEEE 1722.1: configurarea dinamică a rețelelor și dispozitivelor compatibile AVB

Standardul a fost finalizat și publicat în 2011. Acesta a început să fie utilizat pentru prima dată într-o mare varietate de aplicații multimedia, iar mai târziu, în aplicații industriale, în special pentru transmiterea comenzilor critice din punct de vedere al timpului sau a datelor de la senzori. Pe măsură ce interesul pentru AVB în cazul aplicațiilor nonmultimedia a crescut, a fost creat un nou grup de lucru numit Time Sensitive Networking (TSN) în cadrul IEEE. Grupul TSN a adoptat standardele grupului AVB și se adresează unei game mult mai largi de aplicații în domeniile audio-video profesional, industrial, auto și aerospațial. În domeniul industriei auto, standardele AVB originale sunt încă folosite, dar, în unele cazuri, versiunile revizuite ale grupului TSN sunt deja în uz. Acest articol tratează în principal standardele AVB, care pot fi considerate echivalente cu TSN.

Această precizie este absolut suficientă pentru computere și servere, dar este puțin precisă pentru aplicațiile sincrone sau pentru cele în care timpul este critic. gPTP asigură o bază de timp mult mai precisă în

întotdeauna două cadre succesive: “Sync” și “Sync Follow-Up”. Clienții utilizează marcajele de timp incluse pentru a-și reseta ceasurile locale la timpul de referință, asigurându-se că toate dispozitivele din rețea utilizează exact aceeași bază de timp.

Cu toate acestea, o bază de timp foarte precisă poate fi asigurată numai dacă se ia în considerare și timpul de transmisie necesar în rețea. Acest lucru se realizează prin efectuarea în permanență a așa-numitelor măsurători ale întârzierilor în pereche (peerdelay) între noduri direct vecine. Totalul timpilor de transmisie măsurați pentru fiecare nod dă valoarea întârzierii în pereche, în funcție de care se corectează ulterior timpul gPTP.

Protocoale de transport

IEEE 1722 – AVTP

Protocolul de transport audio-video este protocolul de transport standard pentru transmiterea de date audio/video, precum și de date critice din punct de vedere al timpului prin Ethernet AVB. Este un protocol ISO/OSI Layer2 simplu, care este utilizat pentru a accesa dispozitivele prin intermediul adreselor MAC. Prin urmare, nu este necesară integrarea unei stive IP complete, ceea ce contribuie la reducerea la minimum a dimensiunii, costurilor și complexității proiectelor.

IEEE 1733 – RTP/RTCP

RTP și RTCP (IETF RFC 3550) sunt protocoale de rețea bazate pe IP pentru transmiterea de date audio și video prin Ethernet. Acestea sunt utilizate deja de mulți ani în toate tipurile de dispozitive industriale și de consum, inclusiv în camerele de supraveghere video și în dispozitivele de interfonie. IEEE 1733 este o adaptare a RTP/RTCP pentru transmiterea sincronă prin AVB și, prin urmare, o alternativă bazată pe IP la IEEE 1722.

Adaptarea traficului

Sincronizare în timp utilizând gPTP

Generalized Precision Time Protocol (gPTP – IEEE 802.1AS) reprezintă baza comună a tuturor sistemelor compatibile cu AVB. Scopul său se aseamănă cu cel al protocolului Network Time Protocol (NTP), bine cunoscut în lumea calculatoarelor. NTP asigură sincronizarea ceasurilor calculatoarelor în cadrul unei rețele locale la un timp de referință cu o precizie de câteva milisecunde în cele mai bune condiții.

dispozitivele Ethernet, de obicei la nivel de microsecunde sau, în cel mai bun caz, chiar de nanosecunde. În esență, gPTP constă din două mecanisme: distribuția timpului de referință și calcularea timpului de transmisie. Timpul este distribuit de la unul sau mai multe noduri de referință temporală (“master gPTP”, conform standardului IEEE) către unul sau mai mulți clienți (“slaves gPTP”, conform standardului IEEE). Prin analogie cu procedura IEEE 1588 în 2 pași, gPTP trimite

O rețea Ethernet este formată, de regulă, dintr-un număr mare de puncte finale (calculatoare, dispozitive electronice) și punți (switch-uri, gateway-uri etc.). Indiferent de protocolul de transport selectat, datele sunt încapsulate în cadre Ethernet, care sunt rutate de la expeditor prin mai multe punți (hopuri) până la receptor. Modul și momentul în care sunt transmise cadrele nu sunt deterministe. Punțile de pe traseu vor transmite cadrele mai repede sau mai încet (store-forward, cut-through).

În caz de congestionare a rețelei, cadrele sunt, uneori, puse în buffer pentru o anumită perioadă de timp și, în cel mai rău caz, pot fi chiar pierdute.

25 www.electronica-azi.ro
LABORATOR | Ethernet AVB/TSN pentru industria auto
Sistemele AVB implementează, de obicei, diferite subseturi ale acestor elemente. Figura 1 © Microchip Technology Interacțiuni între referința gPTP și clienții gPTP. Figura 2
© Microchip Technology

Sistemele industriale și auto necesită o latență scăzută, deterministă și, mai presus de toate, o transmisie fiabilă, fără riscul de a pierde cadre. Modelarea traficului (parte din IEEE 802.1Q – Quality of Service) răspunde acestei nevoi. ‘Traffic shaping’ definește strategiile de tratare a cadrelor de către punți în funcție de prioritatea lor. Există mai multe standarde pentru Traffic Shaping, cum ar fi:

• IEEE 802.1Qav: Forwarding and Queuing

Enhancements for Time-Sensitive Streams (FQTSS), denumit uneori Credit Base Shaper (CBS).

• IEEE 802.1Qbv: Enhancements for Scheduled Traffic, denumit în general Time Aware Shaper (TAS).

• IEEE 802.1Qch: Coadă ciclică și redirecționare

• IEEE 802.1Qcr: Adaptarea traficului asincron

Sectorul auto utilizează în principal CBS și TAS.

CBS – Credit Based Shaper (802.1Qav)

Atunci când se utilizează Credit Based Shaper, fiecare dispozitiv Ethernet primește un credit care este utilizat pentru a trimite cadre. Atât timp cât valoarea creditului rămâne pozitivă, dispozitivul poate continua să trimită cadre. Odată ce creditul este epuizat, dispozitivul nu mai poate trimite cadre. Atunci trebuie să aștepte până când creditul este reînnoit. Această strategie asigură o utilizare eficientă a lățimii de bandă. Nu există sloturi predefinite. Punctele finale care au nevoie să trimită date intermitent își pot acumula creditul și îl pot utiliza dintr-o dată. Configurarea unei rețele AVB utilizând CBS este relativ simplă.

TAS – Time Aware Shaper (802.1Qbv)

Spre deosebire de Qav, strategia IEEE 802.1Qbv se bazează pe un model de sloturi temporale. În loc să se bazeze pe cantitatea de date care urmează să fie trimisă, se concentrează pe frecvența transmisiunilor. Nodurile nu mai pot trimite pentru perioade de timp arbitrare, dar este garantat că li se permite să transmită cu regularitate. Acest lucru înseamnă că se obține o latență mult mai mică și mai deterministă.

Interoperabilitate cu AVNU

Arhitecții de sisteme pot utiliza o mare varietate de componente disponibile pentru a implementa AVB. În funcție de cerințele sistemului, pot fi implementate diferite subseturi AVB. Deși acest lucru este util pentru a reduce numărul componentelor hardware – implementând doar ceea ce este efectiv necesar – ar putea cauza probleme de interoperabilitate, deoarece dispozitivele de la

diferiți furnizori pot să nu suporte exact aceleași caracteristici AVB. Acest lucru este agravat de faptul că, uneori, inginerii pot interpreta standardele IEEE în diferite feluri. Pentru a asigura interoperabilitatea între furnizori, așa-numita “Specificație funcțională și de interoperabilitate Ethernet AVB” a Alianței AVNU în domeniul automobilelor definește o referință pentru subseturile AVB și parametrii asociați care ar trebui implementați în fiecare dispozitiv. Dispozitivele compatibile cu AVB pot fi testate pentru compatibilitatea AVNU extern, de către casele de testare sau intern, utilizând echipamente de testare dedicate.

Implementare practică

În aplicațiile din lumea reală, rețelele compatibile AVB cuprind mai multe componente: switch-uri, PHY-uri și puncte finale. Toate switch-urile și punctele finale trebuie să suporte AVB pentru a obține performanța dorită. Datorită standardelor IEEE, specificațiilor AVNU și OpenAlliance (Notă: verificați marca R/TM), componentele de la diferiți furnizori, cum ar fi PHY-urile și switch-urile, sunt, astăzi, perfect interoperabile.

Totuși, implementarea AVB în punctele finale rămâne o sarcină complexă și anevoioasă. Aceste sisteme sunt, deseori, dezvoltate pe baza unor SoC-uri sau a unor micro-

controlere ‘high-end’, în care trebuie integrate foarte mult software: un sistem de operare în timp real, Autosar și o stivă AVB care, adesea, trebuie să fie licențiată de la o terță parte. Așa-numitele puncte finale AVB, cum ar fi LAN9360 de la Microchip, reprezintă o alternativă interesantă. Aceste puncte finale constau într-un tip de controler Ethernet inteligent cu protocoale AVB integrate. Prin urmare, AVB poate fi implementat imediat ca o soluție bazată pe hardware, eliminând necesitatea dezvoltării de software.

Concluzie

AVB/TSN a atins un grad ridicat de maturitate de la înființarea grupului AVB în cadrul IEEE. “Automobilele AVB” sunt deja pe șosele și tot mai mulți producători de echipamente originale se implică. Datorită tehnologiei sale deschise și standardizate, o mulțime de echipamente hardware și software interoperabile sunt deja disponibile sub formă de COTS optimizate. Viziunea așa-numitei “AllEthernet Car”, care a fost pusă sub semnul întrebării în trecut, nu mai este o utopie.

■ Microchip Technology www.microchip.com

Electronica • Azi nr. 7 (277)/2023 26
Sistem tipic de evaluare Ethernet AVB. Figura 3 © Microchip Technology
APLICAȚII AUTO

software

În acest articol se prezintă un dispozitiv de intrare/ieșire (I/O) configurabil prin software și soluția sa dedicată de alimentare și date izolate, care ajută la rezolvarea provocărilor de proiectare a aplicațiilor de nivel industrial. Articolul explică beneficiile gândirii la nivel de sistem atunci când se proiectează un circuit integrat, în care accentul este pus pe optimizarea consumului energetic al soluției propuse.

INTRODUCERE

Atunci când se proiectează soluții de I/O izolate la nivel de sistem pentru aplicații industriale, cum ar fi controlul proceselor, automatizarea fabricilor sau sistemele de control al clădirilor, există multe aspecte de luat în considerare. Printre acestea se numără disiparea de putere, izolarea datelor și factorul de formă. Figura 1 prezintă soluția de sistem care rezolvă provocările legate de putere, izolare și spațiu folosind AD74115H și ADP1034 într-o soluție I/O izolată cu un singur canal, configurabilă prin software. Combinând caracteristicile de izolare a alimentării și a datelor oferite de ADP1034 și configurabilitatea prin software asigurată de AD74115H, se poate proiecta un sistem I/O izolat cu un singur canal, folosind doar două circuite integrate și un minim de circuite externe.

SOLUȚIE LA NIVEL DE SISTEM

ADP1034 este o unitate pentru managementul puterii de înaltă performanță, izolată, care combină un regulator flyback izolat, un regulator boost buck invertor și un regulator buck care oferă trei linii de alimentare izolate și integrează șapte izolatoare digitale de joasă putere. ADP1034 are, de asemenea, o funcție de control programabil al alimentării (PPC – Programmable Power Control) care este utilizată pentru

ajustarea la cerere a tensiunii de pe VOUT1 prin intermediul unei interfețe cu un singur fir. VOUT1 furnizează între 6V și 28V la linia de alimentare AVDD a AD74115H. VOUT2 furnizează 5V la liniile de alimentare AVCC și DVCC ale AD74115H. De asemenea, poate furniza o tensiune de alimentare pentru o referință externă, dacă este necesar. VOUT3 furnizează între -5V și -24V la linia de alimentare AVSS a AD74115H.

DISIPAREA ȘI OPTIMIZAREA PUTERII

Atunci când se proiectează module izolate canal-canal, principalul compromis este, de obicei, între disiparea de putere și densitatea canalelor. Pe măsură ce dimensiunile modulelor se micșorează și densitatea canalelor crește, puterea disipată pe canal trebuie să scadă pentru a se adapta la bugetul maxim de putere disipată pentru modul. În acest caz, modulul este format din ADP1034 și AD74115H, care, atunci când sunt combinate, oferă putere izolată, izolare a datelor și funcții de I/O configurabile prin software. Ceea ce face ca AD74115H și ADP1034 să fie o soluție optimă cu consum redus de putere este integrarea funcționalității PPC. Aceasta oferă utilizatorului posibilitatea de a ajusta la cerere tensiunea VOUT1 (tensiunea de alimentare AVDD a AD74115H). Metoda minimizează disiparea de putere la nivelul modulului în condiții de sarcină redusă, în special

în modurile de ieșire în curent.

Atunci când se utilizează funcționalitatea PPC, controlerul gazdă din sistem trimite codul de tensiune necesar prin SPI către AD74115H, care este apoi transmis către ADP1034 prin intermediul unei interfețe seriale cu un singur fir (OWSI – One-Wire Serial Interface). OWSI are implementare CRC (Cyclic Redundancy Check – Control Redundant Ciclic) pentru a asigura robustețea împotriva interferențelor EMC care pot fi prezente în mediile industriale dure.

Dacă ne uităm la exemplul de calcul al disipării de putere, putem vedea că, dacă AVDD = 24V și sarcina este de 250Ω, pentru o ieșire în curent de 20mA, totalul puterii disipate în modul va fi de 748mW. Atunci când folosim PPC pentru a scădea tensiunea AVDD la 8,6V (tensiunea de sarcină + marja de manevră), puterea disipată în modul va fi de ~348 mW. Acest lucru relevă o economie de putere de 400mW la nivelul modulului.

EXEMPLU DE CALCUL AL PUTERII DISIPATE

În Exemplul 1 și Exemplul 2, este selectat cazul de utilizare a unei ieșiri în curent care comandă o ieșire de 20mA. Sarcina este de 250Ω, iar ADC-ul este activat și convertește configurația de măsurare implicită la 20 de eșantioane pe secundă.

Electronica • Azi nr. 7 (277)/2023 28
O abordare la nivel de sistem, înalt integrată, pentru simplificarea proiectării canalelor I/O izolate, configurabile prin
Autor: Valerie Hamilton, Inginer de aplicații Analog Devices

FOCUS Soluții I/O izolate pentru controlul proceselor industriale

Figura 1

O schemă de circuit cu ADP1034 și AD74115H.

EXEMPLUL 1 (FĂRĂ PPC):

Puterea de ieșire a AD74115H = (AVDD = 24 V) × 20 mA = 480 mW

Puterea de intrare a AD74115H = AD74115 HQUIESCENT (206 mW) + Puterea ADC (30 mW) + 480 mW = 716 mW

Puterea de intrare a modulului = 716 mW + Puterea ADP1034 (132 mW) = 848 mW

Puterea consumată de sarcină = 20 mA2 × 250 Ω = 100 mW

Puterea totală a modulului = (Puterea de intrare a modulului - Puterea consumată de sarcină) = 748 mW

În exemplul 2, putem vedea că atunci când funcția PPC este activată pentru a reduce AVDD la tensiunea necesară (20 mA × 250 Ω) + 3,6 V marjă de manevră = 8,6 V, atunci puterea disipată în modul scade la 348 mW.

EXEMPLUL 2 (PPC ACTIVAT):

Puterea de ieșire a AD74115H = (AVDD = 8,6 V) × 20 mA = 172 mW

Puterea de intrare a AD74115H = AD74115 HQUIESCENT (136 mW) + Puterea

ADC (30 mW) + 172 mW = 338 mW

Puterea de intrare a modulului = 338 mW + Puterea ADP1034 (100 mW) = 448 mW

Puterea consumată de sarcină = 20 mA2 × 250 Ω = 100 mW

Puterea totală a modulului = (Puterea de intrare a modulului - Puterea consumată de sarcină) = 348 mW

Figura 2 prezintă puterea disipată măsurată pe placa de aplicație AD74115H, la 25°C. Măsurătorile arată că puterea disipată este cu puțin mai mică decât puterea disipată calculată. Acest lucru va avea ușoare variații de la un dispozitiv la altul.

Figura 3 prezintă disiparea de putere a modulului (ADP1034 și AD74115) utilizând PPC (s-a programat o tensiune AVDD optimizată pentru fiecare valoare a rezistenței de sarcină) în funcție de diferite valori ale rezistenței de sarcină. Pentru a arăta eficiența dispozitivului ADP1034, au fost aplicate două tensiuni diferite (15V și 24V) la pinul VINP al acestuia. Măsurătorile au fost efectuate la 25°C. Figura 4 prezintă disiparea de putere utilizând PPC (s-a programat o tensiune AVDD optimizată pentru fiecare valoare a rezistenței de sarcină) în funcție de diferite valori ale rezistenței de sarcină în raport cu temperatura.

CAZ DE UTILIZARE PENTRU IEȘIRE DIGITALĂ

În aplicațiile industriale, ieșirea digitală este recunoscută ca fiind cel mai solicitant caz de utilizare a puterii.

AD74115H suportă ieșire digitală internă și externă de tip sursă (sourcing) și absorbție (sinking). ADP1034 poate furniza suficientă putere pentru funcția de ieșire digitală internă, capabilă să furnizeze sau să consume până la 100 mA curent continuu. În acest caz, alimentarea circuitului cu ieșire digitală DO_VDD este conectată direct la AVDD. Pentru curenți mai mari de 100 mA, trebuie utilizată funcția de ieșire digitală externă, care necesită o sursă de alimentare suplimentară conectată la DO_VDD.

TIMPI DE AȘTEPTARE ÎN CAZUL DE UTILIZARE AL UNEI IEȘIRI DIGITALE INTERNE

Pentru a susține încărcarea sarcinilor capacitive la pornirea inițială, se poate activa o limită de curent de scurtcircuit mai mare (~280 mA) pentru o perioadă de timp programabilă, T1, în timp ce se utilizează cazul de utilizare a ieșirii digitale interne.

29 www.electronica-azi.ro
© ADI
⮞ Date de măsurare 20 mA în sarcină de 250 Ω, AVDD = 24V, AVDD = 8,6V (PPC utilizat). Figura 2 © ADI VINP Tensiunea Caz de utilizare Sarcină Putere (mW) (V) AVDD (V) 24 8.6 Ieșire în curent 250 Ω 322 24 18 Tensiune de intrare N/A 250 24 18 Intrare de curent 24 mA HART activat HART dezactivat alimentată din exterior 422 334 24 18 Intrare de curent 24 mA 456 alimentată în buclă cu HART® 24 16.5 Ieșire în tensiune 1 kΩ ZS cod FS cod bipolară 12V range 345 333 24 18 2- fire RTD 250 Ω 260 24 18 3- fire RTD 250 Ω 295 24 18 4- fire RTD 250 Ω 268 24 18 Intrare digitală logică 2.4 mA 297 sink 24 18 Intrare digitală 250 Ω 667 alimentată în buclă 24 12 Ieșire digitală internă Releu 12V Sourcing Sinking Rezistența 265 295 bobinei ~278 Ω
1: Disiparea de putere în cazul tipic de utilizare AD74115H, folosind PPC
Tabelul

O a doua limită de curent de scurtcircuit (~140 mA) este implementată odată ce timpul T1 s-a scurs. Aceasta este o limită de curent inferioară și este activă pentru o durată de timp programabilă, T2. Deoarece se solicită mai mult curent de la sistem în timpul acestor condiții de scurtcircuit, trebuie să se aibă grijă să se asigure că tensiunea VOUT1 a ADP1034 nu scade. Pentru a se asigura că nu există nicio scădere, se recomandă o tensiune de 24V ca tensiune de alimentare a sistemului către ADP1034 pentru o tensiune DO_VDD necesară de 24V. Aceasta este o tensiune tipică necesară pentru un releu de 24V. În cazul unui releu de 12V, se recomandă o tensiune minimă de alimentare a sistemului (ADP1034 VINP) de 18V pentru a se asigura că se poate furniza un curent suficient pentru sarcină.

IZOLAREA DATELOR ȘI

DIMENSIUNEA SOLUȚIEI

Folosind tehnologia iCoupler® patentată de Analog Devices, ADP1034 integrează trei linii de alimentare izolate, inclusiv date SPI și trei canale de izolare GPIO într-o capsulă de 7 mm × 9 mm.

Acest nivel ridicat de integrare ajută la rezolvarea provocărilor legate de spațiul ocupat pe PCB, deoarece consolidează toate cerințele de izolare a canalelor într-o zonă mică de pe PCB. De asemenea, se realizează economii de putere. Partea controlerului de pe ADP1034 pune celelalte canale de izolare SPI într-o stare de consum redus de putere atunci când canalele nu sunt utilizate. Prin urmare, canalele sunt active doar atunci când este necesar. Cele trei canale GPIO izolate sunt utilizate pentru a izola pinii RESET, ALERT și ADC_RDY ai AD74115H, asigurând astfel toate cerințele de izolare ale AD74115H fără costul suplimentar al unui circuit integrat izolator suplimentar.

CONCLUZIE

Proiectarea unei soluții de I/O izolate canalcanal, cu consum redus de putere și cu factor de formă mic, poate fi o provocare pentru unii dintre cei mai experimentați proiectanți din industrie. Soluția la nivel de sistem ADP1034 și AD74115H simplifică provocarea prin nivelul ridicat de integrare și printr-o abordare de proiectare la nivel de sistem.

Cu un singur circuit integrat care asigură trei linii de alimentare izolate de la o singură sursă de alimentare a sistemului și o izolare integrată a datelor, costul BOM se reduce semnificativ. Împreună cu flexibilitatea lui AD74115H, proiectarea sistemului va satisface majoritatea aplicațiilor industriale de I/O.

Despre autor:

Valerie Hamilton lucrează în prezent ca inginer de aplicații de produs la Analog Devices, Irlanda. Ea s-a alăturat ADI în iulie 2014 ca inginer, după absolvirea Institutului de Tehnologie Galway Mayo. Valerie se ocupă în principal de produsele industriale I/O, inclusiv de I/O configurabile prin software și de convertoarele digitalanalogice.

■ Analog Devices www.analog.com

Electronica • Azi nr. 7 (277)/2023 30
CONTROL INDUSTRIAL
Alimentarea sistemului = 24V, tensiunea DO_VDD = 24V.
© ADI
Figura 5 Alimentarea sistemului = 24V, tensiunea DO_VDD = 12V.
© ADI
Figura 6 Puterea disipată în raport cu RLOAD la o ieșire de 20mA.
© ADI
Figura 3 Puterea disipată în raport cu temperatura.
© ADI ⮞
Figura 4

Noul Arduino Pro Portenta C33 SBC disponibil la Farnell

Farnell, anunță completarea portofoliului său de produse cu noul SoM (System on Module) Arduino Pro Portenta C33, lansat recent. Această platformă eficientă din punct de vedere al costurilor, de înaltă performanță oferă o cale rapidă în domeniul auto-

• Monitorizarea consumului de energie

• Sisteme de control al aparatelor electrocasnice

• Prototipări IoT gata pentru a fi utilizate

Fiabil, securizat și cu o putere de calcul remarcabilă, specifică familiei Portenta, modelul Portenta C33 a fost proiectat pentru a oferi companiilor de orice dimensiune posibilitatea de a accesa IoT și de a beneficia de niveluri mai ridicate de eficiență și automatizare.

a îmbunătăți viitorul planetei

Portenta este cunoscută, la un preț mai mic. Acest lucru este posibil datorită unei serii de optimizări și caracteristici eficientizate, ceea ce îi permite să fie o alegere excelentă pentru dezvoltarea de aplicații industriale în timp real. Portenta C33 dispune de microcontrolerul Arm® Cortex®-M33 de la Renesas, producător de top la nivel mondial, fiind compatibil cu MicroPython, precum și cu alte limbaje de programare de nivel înalt. Datorită conectivității Wi-Fi și Bluetooth® Low Energy încorporate, Portenta C33 este soluția ideală pentru gateway-uri IoT, sisteme de control de la distanță, gestionarea flotei și urmărirea proceselor, în timp ce elementul său securizat garantează o securitate de calitate industrială la nivel hardware. Portenta C33 poate efectua, de asemenea, actualizări de firmware over-the-air prin Arduino Cloud sau alte servicii de găzduire în cloud de la terți.

Portenta C33 oferă utilizatorilor posibilitatea de a efectua prototipări rapide plug-and-play și reprezintă o soluție rentabilă pentru proiecte la scară industrială, cum ar fi:

• Gateway-uri IoT industriale

• Monitorizarea utilajelor pentru analiză OEE/OPE

• Control și asigurare a calității pe linie

Caracteristicile cheie includ: Ideal pentru aplicații IoT ieftine cu conectivitate Wi-Fi®/Bluetooth® LE Suportă MicroPython și alte limbaje de programare de nivel înalt Oferă securitate de calitate industrială la nivel de hardware și actualizări de firmware OTA securizate

• Folosește biblioteci software gata pentru utilizare și schițe Arduino

• Perfect pentru monitorizarea și afișarea datelor în timp real pe tablouri de bord bazate pe widget-uri Arduino IoT Cloud

• Compatibil cu familiile Arduino Portenta și MKR

• Dispune de pini castelați pentru liniile de asamblare automată

Arduino este o platformă electronică open-source bazată pe hardware și software ușor de utilizat. De-a lungul anilor, Arduino a fost creierul a mii de proiecte, de la obiecte de zi cu zi până la instrumente științifice complexe.

O comunitate mondială de creatoristudenți, pasionați, artiști, programatori și profesioniști - s-a adunat în jurul acestei platforme ‘open-source’. Contribuțiile lor au adăugat o cantitate incredibilă de cunoștințe accesibile, care pot fi de mare ajutor atât pentru începători, cât și pentru experți.

Noul Portenta C33 de la Arduino Pro este acum disponibil la Farnell în EMEA, Newark în America de Nord și element14 în APAC.

Farnell

https://ro.farnell.com

Farnell, în colaborare cu Maker Faire Rome, sponsorizează concursul de proiectare organizat de FAE Technology, “My Maker PCBA: Your Electronics For A Better Planet”. Creatorii din întreaga lume sunt invitați să participe și să profite de oportunitatea de a valorifica potențialul tehnologiei electronice pentru crearea unui viitor sustenabil. Concursul este acum deschis și acceptă proiecte până la 15 septembrie 2023.

FAE Technology, o companie de utilitate publică specializată în electronica embedded, susține cu tărie interconectarea dintre tehnologie și sustenabilitate, pe măsură ce ne îndreptăm spre un viitor în care electronica este un instrument indispensabil pentru a permite soluții concrete la provocările actuale. În acest context, concursul “My Maker PCBA: Your Electronics For A Better Planet” se axează în special pe proiecte centrate pe sustenabilitatea mediului. Printre domeniile cheie de interes ale concursului se numără Agritech, economia circulară, orașele inteligente, mobilitatea, electrificarea și multe altele. Creatorii care au dezvoltat proiecte electronice complete cu scheme, BOM (listă de materiale) și fișiere Gerber se pot afla exact în posesia a ceea ce se caută în acest concurs.

Participarea la concurs oferă șansa de a câștiga premii remarcabile. Un comitet de evaluare va evalua și va recompensa primele trei proiecte pe baza meritelor și ingeniozității lor. FAE Technology va colabora apoi cu câștigătorii pentru a produce un număr limitat de prototipuri (de la 1 la 10) de plăci electronice, în funcție de complexitatea fiecărui proiect prezentat. Câștigătorilor li se va oferi o oportunitate unică de a-și prezenta proiectele la Maker Faire Rome – Ediția Europeană, cu un spațiu dedicat în cadrul zonei FAE Technology.

Pentru a afla mai multe despre concurs și pentru a vă înscrie, vizitați: https://makerfairerome.eu/en/mymaker-pcba-your-electronics-for-a-better-planet-2/ Farnell

https://ro.farnell.com

31 www.electronica-azi.ro
Farnell sponsorizează un concurs de electronică pentru

IoT Wireless

Pe măsură ce lumea din jurul nostru devine mai conectată, în fiecare an, tot mai multe aplicații generează valoare și randament al investițiilor. Printr-o mai mare conectivitate se obțin date și informații cu un impact semnificativ asupra noastră, inclusiv în ceea ce privește mijloacele de transport, locuințele, locul de muncă, fiecare parte a vieții noastre. Deși este o perioadă incitantă, cu posibilități și aplicații aparent nelimitate, pentru multe companii tehnicile de lansare pe piață și calea de a ajunge acolo unde și-au propus sunt adesea dezordonate sau imposibil de parcurs.

La DigiKey, vedem mult loc de creștere și îmbunătățire atunci când vine vorba de dezvoltarea IoT pentru clienții noștri. Angajamentul nostru este de a ne asocia cu clienții noștri în vederea identificării celor mai bune soluții pentru a integra cât mai bine aceste produse și servicii, de a-i ajuta să navigheze prin această tehnologie emergentă și de a face ca experiența generală să fie mai bună pentru ei.

Dar, înainte de a pătrunde în adâncul a ceea ce vedem ca fiind viitorul IoT, este important să ne bazăm pe terminologie. Când vorbim despre IoT, este ușor să ne gândim la el ca la un produs sau un set de produse. Nu este vorba doar de un produs, ci de arhitectura din jurul unui produs, care utilizează senzori, conectivitate și alte instrumente pentru a

obține valoare din datele din lumea din jurul nostru. Dacă o privim în acest fel, este mai ușor să înțelegem ansamblul ecosistemului.

Cu această viziune de nivel superior, software-ul, aplicațiile și serviciile lucrează împreună, astfel încât hardware-ul să poată face și mai mult decât dacă ar opera independent. Un exemplu elocvent al acestei evoluții este cel al termostatului Nest.

Ideea termostatului Nest a fost lansată de foști ingineri de la Apple, care și-au dat seama că era nevoie de un termostat mai ușor de utilizat, conectat la internet și că progresele tehnologice aveau potențialul de a revoluționa casa inteligentă. Acum, pentru a explica complexitatea IoT, gândiți-vă la următorul aspect. Dezvoltarea inițială a prototipului hardware-ului Nest a durat doar câteva luni, în timp ce lansarea produsului final a durat peste 18 luni.

Vreau să vă spun acest lucru pentru a demonstra că, deși proiectarea hardware a unui produs poate fi relativ simplă, aplicația IoT este mult mai complicată. A reuși ca hardware-ul, în acest caz termostatul Nest, să “vorbească” cu software-ul și aplicația − cu alte cuvinte, lansarea unei tehnologii care

schimbă regulile jocului în industrie − necesită timp, investiții și este incredibil de complexă. Chiar și în situația în care peste 40 de foști ingineri de la Google și Apple lucrează împreună, ca în cazul exemplului Nest, lansarea unui produs conectat reprezintă, totuși, o sarcină grea.

IoT-ul din zilele noastre și obstacole Deși s-au înregistrat îmbunătățiri, concluzia este că proiectele IoT eșuează de cele mai multe ori, iar unii estimează rata de eșec la 75% sau chiar mai mult. Acesta rămâne extrem de complex și fragmentat. Soluțiile sunt adesea personalizate și dezvoltate pentru o aplicație specifică, ceea ce înseamnă că rezultatele muncii nu pot fi aplicate la proiecte viitoare. Există lacune în ceea ce privește educația inginerilor, problemele de securitate și cerințele complexe pot varia foarte mult în funcție de regiune.

Unele dintre cauzele frecvente care stau la baza acestei situații sunt:

• Cumpărare vs. construcție – Multe companii se confruntă cu această dihotomie atunci când evaluează metodele prin care doresc să intre pe piață.

Electronica • Azi nr. 7 (277)/2023 32
&

Construirea (adică începerea unui proiect în jurul unui cip wireless) este costisitoare, cu proiectări, uneori nesfârșite ale PCB-ului, certificări, dezvoltare de software și multe altele. Achiziționarea unui dispozitiv gata fabricat este adesea lipsită de posibilitatea de personalizare, iar aspectele economice nu se adaptează la volumele mari de producție. • Limitări privind compatibilitatea – Tot mai mulți furnizori intră în această piață și, chiar dacă poate părea un lucru pozitiv, apare deseori o mai mare fragmentare. Este posibil ca noii operatori să nu se alinieze la standardele pe care piața le așteaptă sau de care are nevoie, să nu ofere flexibilitatea de a se schimba ceva în mijlocul dezvoltării sau să nu ofere compatibilitate cu alte servicii. Din ce în ce mai mult, furnizorii, aflați de ani de zile în jocul IoT, sunt achiziționați, absorbiți sau nu au rezistat.

• Servicii de proiectare – Acestea pot fi costisitoare, existând o mulțime de necunoscute atunci când clienții aleg o astfel de cale. Apelarea la o companie de servicii de proiectare poate fi, adesea, ceea ce salvează un proiect și îl face viabil, reducând eșecurile de certificare și oferind o cale mai bună spre succes. Totuși, complexitatea unui dispozitiv conectat și a unui ecosistem este încă o inițiativă de anvergură. Aceste companii pot ajuta doar în măsura în care proiectele pot fi definite, deși multe dintre ele au experiența și succesul necesar pentru a ajuta în luarea multor decizii.

• Mentalitatea de a repara mai târziu –Observăm clienți care lansează un dispozitiv sau o aplicație simplă, apelând la actualizări OTA (over the air) pentru a remedia erori sau pentru a rezolva limitări hardware, iar reviziile și altele urmând să fie făcute mai târziu. Acest lucru poate funcționa foarte bine pentru unii, dar cu siguranță nu este recomandat pentru cei care nu au experiență în lansarea unui produs bazat pe IoT. Exemplul anterior Nest este o referință excelentă în acest sens: peste 40 de ingineri cu multă experiență în acest domeniu au cheltuit peste 10 milioane de dolari pentru lansarea produsului lor. Hardware-ul și interfața cu utilizatorul (UI) erau excelente, iar software-ul era solid, dar tot avea nevoie de actualizări regulate OTA pentru a remedia erorile și a activa funcționalități hardware suplimentare pentru a susține cazuri de utilizare alternative. • Angajarea personalului adecvat – Există o mare varietate de domenii de expertiză care trebuie să fie stăpânite și, adesea, aceste competențe nu se regăsesc, în totalitate, într-o singură persoană. Este costisitor și durează mult să faceți angajările potrivite pentru a acoperi fiecare aspect. Toate acestea se adaugă la dificultatea de a dimensiona munca.

• Diferențe regionale – Dacă o companie dorește un produs utilizat la nivel global, există diverse cerințe de reglementare, diferențe hardware fundamentale, cum ar fi frecvențele suportate și designul antenelor, precum și o multitudine de certificări necesare în America de Nord, Europa și Asia.

Ce se mai întâmplă în IoT? În timp ce privim spre viitor și spre modul în care DigiKey își poate sprijini clienții, există o mulțime de inovații interesante în acest domeniu:

• Da, încă mai vrem să vorbim despre 5G –Această evoluție vitală oferă “combustibilul” necesar pentru a susține cerințele ecosistemelor IoT ale viitorului. Noile specificații 3GPP oferă foaia de parcurs pentru 5G, cu versiunea 17 de la 3GPP care ne oferă 5G RedCap (echipamente de utilizator cu capabilități reduse), iar versiunea 18 inițiază evoluția “5G Advanced”, cu subiecte de lucru în jurul inteligenței artificiale și învățării automate, printre multe altele.

• Matter – Pentru a îmbunătăți compatibilitatea și securitatea, Matter este un standard de conectivitate ‘open-source’ pentru dispozitive inteligente pentru locuințe și IoT. Acest lucru este extrem de util în abordarea multora dintre limitările pe care leam menționat anterior.

• Detectarea locației, precum Radar și UWB

– Odată cu îmbunătățirea capabilităților de înaltă precizie, cu rază scurtă de acțiune ale senzorilor Radar și UWB, prețul a scăzut semnificativ. Ambele au aplicații masive și relevante și sunt folosite astăzi pentru orice, de la urmărirea respirației și a bătăilor inimii până la găsirea cheilor.

• Consolidare – Deja au avut loc de-a lungul anului fuziuni și achiziții între principalii furnizori de soluții și mă aștept ca acest lucru să se accelereze în viitor.

• Diversificare – Piața nu mai este deținută doar de “băieții mari”; au apărut furnizori mai mici, care au produs un impact destul de mare în ultima vreme, precum Espressif, Unisoc și Sequans, printre alții. Mulți furnizori au înregistrat câștiguri mari în ultimii trei ani de provocări în lanțul de aprovizionare, timp în care clienții căutau alternative la liderii tradiționali din acest spațiu.

O reinventare a sistemului IoT – IoT 2.0 Așa cum se întâmplă cu majoritatea inovațiilor, este nevoie de timp, de încercări, de a învăța din greșeli, precum și de echipe potrivite pentru a face progrese. Interesant este că asistăm la o evoluție a protocoalelor wireless, care oferă noi oportunități, dar și la o mișcare către o tehnologie mai consistentă, mai capabilă și mai simplificată.

IoT 2.0 a fost gândit pentru a reinventa ecosistemul care permite o arhitectură flexibilă și scalabilă pentru a face IoT-ul mai accesibil. IoT 2.0 elimină multe dintre obstacolele de început ale clienților. În această generație, elementele ar trebui să fie reutilizabile, mai modulare, să aibă o procesare cu costuri mai mici, elemente ‘open-source’ și servicii de operare orientate spre o proiectare și o implementare de succes.

Facilitatori IoT (IoT enablers)

IoTe înseamnă ‘IoT enabler’, iar la DigiKey, acesta este locul care poate avea cel mai mare impact asupra clienților noștri. Având o experiență de peste 20 de ani în acest domeniu, aducem toate componentele IoT laolaltă pentru a face acest ecosistem mai accesibil pentru clienți. Știm, de asemenea, că această tehnologie continuă să evolueze rapid și ar putea arăta complet diferit peste doi-trei ani. Pe cât de repede se schimbă tehnologia, pe atât de repede continuă să se dezvolte arhitectura.

Vedem o mare oportunitate pentru DigiKey de a simplifica domeniile complexe și adesea descurajante, simplificând IoT și oferind clienților instrumente și resurse pentru a avea succes. Lucrăm intens pentru a identifica domeniile în care clienții noștri întâmpină obstacole și provocări inutile din cauza unor arhitecturi de sistem învechite, a integrării hardware-ului și serviciilor vechi și a dezvoltării complexe de software.

La DigiKey vom continua să oferim produse și servicii relevante, inclusiv soluții hardware, software, cloud și de conectivitate. Depunem mult efort pentru a aduce laolaltă tehnologii noi, inovatoare și relevante, care se integrează ușor pentru a permite clienților noștri să construiască, să dezvolte și să implementeze cu succes soluțiile lor. În timp ce ratele de eșecuri de proiectare sunt, din păcate, ridicate în industrie, momentul nu a fost niciodată mai bun pentru a începe propriul proiect de succes, care să schimbe jocul. Pentru a afla mai multe, vizitați: https://www.digikey.com/en/resources/iotresource-center/overview

DigiKey este un lider constant și inovator în industria serviciilor de înaltă calitate pentru distribuția de componente electronice și produse de automatizare la nivel mondial, oferind peste 14,9 milioane de componente de la peste 2.400 de producători de marcă de calitate.

■ DigiKey www.digikey.ro

www.electronica-azi.ro
COMPANII 33

Everspin Technologies, lider mondial în inovarea memoriilor MRAM

Introducerea pe piață a unei tehnologii de memorie complet noi nu este o sarcină ușoară, dar Everspin Technologies, Inc. a reușit acest lucru. Piața memoriilor semiconductoare este o afacere masivă, foarte bine ancorată, cu vânzări globale mai mari de 100 de miliarde de dolari și este dominată de tehnologiile tradiționale de memorii RAM dinamice (DRAM) și NAND Flash, alături de o serie de tehnologii moștenite.

Aceste tehnologii, deși abundente și cu costuri reduse, nu oferă o combinație de performanță ridicată cu persistența datelor. DRAM își pierde datele la oprirea alimentării, iar NAND, deși este nevolatilă, se va deteriora după un număr relativ mic de cicluri de scriere în memorie. Industria investește masiv pentru a continua scalarea memoriilor tradiționale și, de asemenea, în tehnologii de memorie noi, emergente.

Cu toate acestea, doar Everspin a avut succes comercial în ceea ce privește introducerea pe piață a unei noi tehnologii, MRAM, sau RAM magnetorezistivă. MRAM a început să fie comercializată pentru prima dată în 2006, când Everspin încă făcea parte din Freescale Semiconductor (acum NXP). În prezent, Everspin este o companie publică care a vândut peste 120 de milioane de memorii MRAM pe piață, cuprinzând multiple generații de tehnologii de produs pentru mii de clienți din întreaga lume. Clienții apreciază combinația unică de performanță de tip RAM cu non-volatilitate.

Noțiuni fundamentale despre MRAM MRAM utilizează o stare magnetică pentru a stoca date, spre deosebire de stocarea sarcinilor electrice în memoriile DRAM și NAND Flash tradiționale.

Sarcina electrică este susceptibilă la scurgeri și la deteriorarea dielectricului în timp, ceea ce are un impact asupra retenției datelor și a rezistenței la scriere. În MRAM, proprietatea fizică a magnetorezistenței este utilizată pentru stocarea datelor. Există două tehnologii distincte utilizate în memoriile MRAM actuale. Prima este MRAM cu comutare de câmp, numită Toggle MRAM la Everspin Technologies, în care starea magnetică, sau polaritatea, este schimbată prin aplicarea unui câmp magnetic peste o joncțiune magnetică tunel (MTJ – Magnetic Tunnel Junction). Cea de-a doua este tehnologia MRAM STT (Spintransfer Torque), care utilizează proprietatea

cuplului de transfer de spin sau manipularea spinului electronilor cu ajutorul unui curent polarizant pentru a stabili starea magnetică dorită a MTJ. Rezistența MTJ poate fi setată la un nivel ridicat sau scăzut în funcție de direcția câmpului magnetic, oferind astfel o celulă de memorie nevolatilă.

În figura 1, polaritatea magnetică este reprezentată de săgețile negre, iar curentul aplicat este reprezentat de săgețile aurii. În ambele tipuri de MTJ, există un strat fix în care polaritatea magnetică este setată permanent în timpul procesului și un strat liber în care polaritatea magnetică poate fi comutată.

Funcționarea joncțiunii magnetice tunel cu comutare de câmp (Toggle Field-Switched) și cu transfer de cuplu S (S-transfer Torque).

©

Electronica • Azi nr. 7 (277)/2023 34
MEMORII
Everspin Technologies
Figura 1

Atunci când polaritatea stratului fix și a stratului liber sunt aliniate în aceeași direcție, MTJ se află într-o stare de rezistență scăzută. În schimb, atunci când cele două straturi au polarități opuse, MTJ se află într-o stare de rezistență ridicată. Acest nivel de magnetorezistență poate fi detectat prin operațiunea de detectare a celulei de memorie.

Avantajele MRAM față de alte memorii nevolatile sunt următoarele:

• Ca și în cazul memoriilor FLASH nevolatile, datele nu se pierd atunci când se întrerupe alimentarea cu energie electrică

• Nu sunt necesare cicluri de programare/ ștergere, ceea ce simplifică sarcina software

• Viteză rapidă, similară cu cea a SRAM, cu adresabilitate simetrică a octeților

• Anduranță practic nelimitată

• Păstrare îndelungată a datelor (10+ ani la temperaturi ridicate de până la 125°C)

ANALIZĂ | Avantajele oferite de memoriile MRAM

De asemenea, clienții trebuie să păstreze datele pentru perioade lungi de timp, iar aici, din nou, MRAM, având timpi de păstrare a datelor de peste 20 de ani, este perfect potrivită pentru această sarcină. Deoarece există date în timp real care sunt înregistrate în permanență, este important să existe posibilitatea de a scrie în memorie de mai multe ori, fără a uza celulele de memorie. MRAM nu are mecanismul de uzură care este asociat cu tehnologia Flash și are rezistența necesară pentru a funcționa timp de zeci de ani. Există preocupări similare în ceea ce privește protecția datelor critice ale sistemului în aplicații precum cele din industria aeronautică, aerospațială, instrumente medicale, industria auto, transporturi comerciale, jocuri de noroc în cazinouri și stocarea datelor de întreprindere în centrele de date. Toate aceste aplicații, și nu numai, utilizează în prezent MRAM.

varietate de aplicații, inclusiv controlul zborului, înregistratoare și sisteme de confort în cabină. Recent, Frontgrade Technologies a anunțat că memoria sa MRAM este utilizată în viitoarea misiune ESA Jupiter Icy Moons Explorer (JUICE).

Frontgrade, anterior CAES, deține o licență pentru tehnologia MRAM a Everspin https://frontgrade.com/news/frontgradeproducts-enable-esas-juice-mission.

Versatilitatea MRAM permite

o gamă largă de produse

Non-volatilitatea și adresabilitatea la nivel de octet a memoriilor MRAM, combinate cu durabilitatea ridicată a scrierii, oferă posibilitatea de a proiecta și eficientiza un portofoliu de produse, fiecare optimizat pentru un anumit caz de utilizare. Everspin oferă totul, de la memoria SPI serială de 128 Kb de joasă densitate până la memoria persistentă de înaltă densitate de 1 Gb bazată pe DDR4.

Atributele memoriei MRAM fac din aceasta o memorie ideală pentru sistemele electronice industriale cu aplicații în automatizarea fabricilor, controlul proceselor și robotică. Procesele de producție din fabricile inteligente de astăzi sunt controlate cel mai adesea cu ajutorul unor controlere logice programabile (PLC), fabricate de mari furnizori industriali, cum ar fi Siemens, Schneider și Mitsubishi, pentru a numi doar câțiva. MRAM este utilizată pe scară largă în PLC-uri ca memorie pentru stocarea parametrilor de control al procesului, a rețetelor de prelucrare și a înregistrării datelor privind parametrii de fabricație în timp real. Este vital ca aceste date să fie protejate în cazul unei pene de curent, iar aici excelează MRAM.

Memoria MRAM și-a făcut loc în industria memoriilor ca produs de înaltă performanță și fiabilitate, în care se pot încredința cele mai importante date.

Atingerea de noi frontiere

Unul dintre neajunsurile celulelor de memorie bazate pe sarcini electrice este că acestea sunt ușor de perturbat sau de alterat de radiațiile externe. Celulele MRAM sunt imune, prin natura lor, la efectele radiațiilor și, prin urmare, tehnologia MRAM este utilizată în aplicații esențiale din domeniul aerospațial și al apărării, inclusiv sateliți și misiuni de zbor în spațiu. Această tehnologie este, de asemenea, o alegere populară în avioanele comerciale și militare într-o

Cea mai recentă completare este familia de produse EMxxLX, optimizată pentru utilizarea în aplicații industriale, care oferă o lățime de bandă de citire și scriere de 400Mbytes/ secundă pe interfața octală JEDEC xSPI. Într-adevăr, viitorul este strălucit pentru tehnologia MRAM, pe măsură ce aceasta trece de la o tehnologie emergentă la un succes comercial pe scară largă. Scalabilitatea MRAM la noduri de procesare mai avansate va duce la produse de memorie de înaltă densitate, mai rentabile și mai durabile, ceea ce va extinde aria de acoperire a MRAM în mai multe aplicații.

■ Everspin Technologies www.everspin.com

Optimizarea interfeței și a densității pentru aplicații.
© Everspin Technologies 35 www.electronica-azi.ro
Figura 2

Cea mai recentă extensie a portofoliului

PrimePACKTM .XT de la Infineon:

Soluție superioară pentru proiectele de convertoare eoliene

În articol, descriem componentele esențiale ale acestui proces de optimizare și comentăm punctele centrale ale dezvoltării. În plus, sunt evidențiate avantajele rezultate în ceea ce privește performanța convertoarelor eoliene. La final, discutăm pe scurt despre cum pot beneficia și alte aplicații de cea mai recentă completare a portofoliului PrimePACKTM de la Infineon.

Una dintre provocările majore ale secolului 21 este controlul încălzirii globale pentru a limita consecințele schimbărilor climatice. Acest obiectiv va putea fi atins numai prin reducerea drastică a emisiilor de gaze cu efect de seră în prima jumătate a secolului. Pentru a avea o perspectivă, doar în anul 2019, producția de energie și de căldură a fost cel mai mare contributor la efectul de seră, reprezentând aproape o treime din emisiile la nivel global.

Prin urmare, este esențial și urgent să se activeze o infrastructură energetică curată pentru reducerea emisiilor. În această direcție, tehnologia eoliană este un actor-cheie.

În ultimii 20 de ani, dimensiunea turbinelor eoliene s-a triplat, iar puterea lor a crescut enorm, urmând să depășească în curând pragul de 15 MW. Prin urmare, atât cererea, cât și nevoia de convertoare de energie eoliană foarte avansate continuă să crească.

Funcționând în condiții de mediu dificile, aceste convertoare necesită un nivel ridicat de fiabilitate și robustețe pentru a asigura un ciclu de viață lung. În plus, este nevoie de o densitate de putere ridicată pentru a maximiza puterea de ieșire, limitând în același timp numărul de componente din dulapul de control (cabinet). În plus, capacitățile mari de producție sunt esențiale pentru a susține cererea în continuă creștere. În sfârșit, modernizarea invertoarelor existente ajută la reducerea atât a riscurilor, cât și a timpului de dezvoltare.

PrimePACKTM de la Infineon cu tehnologie IGBT5.XT (FF1800R17IP5) este o soluție excelentă pentru a răspunde acestor provocări.

Electronica • Azi nr. 7 (277)/2023 36
POWER
Autori:

De la lansarea sa în 2016, acesta a devenit modulul standard ales în convertoarele eoliene. Combinația sa de tehnologii avansate de interconectare și proiectarea îmbunătățită a cipului oferă o fiabilitate remarcabilă, precum și o densitate de putere ridicată.[1]

Având în vedere provocările globale, îmbunătățirile suplimentare sunt întotdeauna binevenite. Ținând cont de condițiile specifice de funcționare ale sistemelor moderne de convertoare eoliene, Infineon a dezvoltat două module de putere IGBT optimizate special pentru aceste condiții. Noile module permit un nou pas spre o densitate de putere mai mare, oferind în același timp și avantajele modulului de putere IGBT

FF1800R17IP5 PrimePACKTM

Luând în considerare sistemele de convertoare eoliene și industria respectivă, se poate observa acum o tendință clară atât spre o proiectare modulară a blocurilor de convertoare cât și spre standardizare. Această abordare susține nevoia tot mai mare de putere nominală, menținând în același timp cicluri scurte de dezvoltare.

APLICAȚII DE PUTERE Convertoare de tensiune

De asemenea, ea permite reutilizarea multiplă a aceluiași bloc de putere pentru turbine eoliene cu puteri nominale mai mari. Cu toate acestea, din cauza spațiului limitat din nacela unei turbine eoliene, creșterea numărului de dulapuri de control ar putea să nu fie posibilă. Prin urmare, trebuie îmbunătățită densitatea de putere a fiecărui bloc.

Cerințele electrice ale unui convertor MSC (machine-side converter – convertorul de pe partea generatorului) și ale unui convertor LSC (line-side converter – convertorul de pe partea rețelei) diferă semnificativ într-un sistem de convertor eolian, ceea ce reprezintă un alt aspect cheie care trebuie luat în considerare. Acest lucru este valabil în special pentru un sistem de convertor complet evaluat, așa cum este cel ilustrat în figura 1.

Datorită fluxului de putere de la generator la legătura DC (DC link), diodele din MSC sunt supuse celei mai mari sarcini. Pe de altă parte, în LSC, fluxul de putere către rețeaua de curent alternativ (AC) face ca IGBT-urile să fie cele mai solicitate cipuri din modulul de putere.

Având în vedere aceste cerințe diferite, au fost dezvoltate două module de putere ajustate diferit pentru a optimiza fiecare modul în funcție de nevoile specifice ale convertorului de pe partea generatorului și, respectiv, ale convertorului de pe partea rețelei, bazându-se, în același timp, pe modulul de referință FF1800R17IP5. Două etape majore în definirea și optimizarea acestor două module de putere sunt discutate în secțiunea următoare.

Pentru aplicațiile eoliene, frecvențele înalte de comutare sunt benefice pentru a reduce pierderile generatorului și pentru a menține un filtru pe partea rețelei, cu o dimensiune rezonabilă în dulapul convertorului. În general, frecvențele înalte de comutare sunt semnificativ mai mari decât în cazul invertoarelor de uz general pentru acționarea motoarelor cu puteri nominale similare.

În acest context, este important de reținut că, în orice tehnologie IGBT, există întotdeauna un compromis între pierderile de comutare și cele de conducție (vezi figura 2).

37 www.electronica-azi.ro
Topologia unui sistem de turbină eoliană bazat pe un convertor complet evaluat.
©
Figura 1 Infineon Compromisul cipului IGBT5 în vederea reducerii pierderilor dinamice pentru cele două module dedicate LSC și MSC. Figura 2 © Infineon O simulare a îmbunătățirii puterii unui sistem de energie eoliană cu module dedicate LSC/MSC în raport cu modulul de referință. Figura 4 © Infineon

În cipul IGBT5 optimizat, acest compromis a fost modificat pentru a suporta frecvențe mai ridicate de comutare prin mutarea echilibrului către mai puține pierderi de comutare. Deoarece atât LSC, cât și MSC sunt afectate de pierderile mari de comutare ale IGBT-ului, soluția de compromis a fost utilizată în ambele module, vizând cele două poziții diferite ale convertorului. Creșterea rezultată a VCE,sat a fost compensată parțial prin măsuri de proiectare suplimentare[2,3,4]. Optimizarea rezultată a IGBT-ului este reprezentată în figura 2.

Ca o etapă suplimentară, optimizarea dedicată a convertoarelor a permis o îmbunătățire suplimentară a performanțelor modulelor. În acest sens, au fost modificate dimensiunile cipurilor pentru a reduce pierderile prin conducție și, în plus, pentru a îmbunătăți conductivitatea termică a cipurilor care se confruntă cu cea mai mare sarcină. După cum se arată în figura 3, raportul dimensiunilor cipurilor a fost modificat în favoarea unui IGBT mai mare pentru modulul dedicat LSC, în timp ce în modulul dedicat MSC a fost inclusă o diodă mai mare. Aceste două îmbunătățiri de proiectare au dus la introducerea a două module denumite FF2000XTR17IE5, optimizat pentru LSC, și FF1700XTR17IE5D, optimizat pentru MSC.

Figura 4 evidențiază avantajele acestor două module de putere dedicate în contextul unui sistem de convertoare eoliene exemplar.

Condițiile de operare corespunzătoare, pe care se bazează această simulare, sunt prezentate în tabelul 1. Este important de remarcat că sporirea semnificativă a puterii convertorului în raport cu modulul de referință din figura 4 a fost realizată prin simpla schimbare a modulelor de putere și lăsând neatinse toate celelalte componente ale convertorului și ale sistemului de control.

Cerințele legate de ciclul de viață, pentru care trebuie să se ia în considerare solicitarea de încărcare ciclică a modulelor semiconductoare de putere, reprezintă un alt parametru de proiectare tipic pentru sistemele de energie eoliană. Acest aspect este deosebit de important din cauza frecvențelor fundamentale potențial scăzute ale generatorului în combinație cu condițiile de vânt variabile din jurul unei turbine eoliene.

Putere activă nominală Pr 1 MW

Rezistența termică a radiatorului față de 21 K/kW mediul ambiant Rth,ha

Temperatura lichidului de răcire Tliquid 40°C

Tabelul 1: Parametrii de referință ai sistemelor LSC și MSC.

* Nomenclatura DPWM în conformitate cu [5]

În acest caz de utilizare, temperatura maximă a joncțiunii virtuale Tvj,max este parametrul de proiectare limitativ în ceea ce privește puterea posibilă a convertorului. Pentru toate modulele PrimePACK TM cu tehnologie IGBT5.XT, această temperatură maximă este de 175°C prin proiectare.

Totuși, în această simulare, este limitată la 145°C pentru a permite marje de proiectare pentru condiții de suprasarcină și de defecțiune.

Cu toate acestea, pentru PrimePACK TM cu tehnologie IGBT5.XT, cum ar fi modulele menționate în prezentul articol, acest aspect nu reprezintă o problemă, chiar și în cazul aplicațiilor cu sarcini puternic alternante. Aici, interconectarea .XT și tehnologiile cipurilor IGBT5 permit o performanță remarcabilă în ceea ce privește robustețea la sarcini ciclice [6] .

În ceea ce privește avantajele de performanță oferite de FF2000XTR17IE5 și FF1700XTR17IE5D, am luat în considerare

Electronica • Azi nr. 7 (277)/2023 38
1200 V Frecvența
5 kHz (DPWM1)* 5 kHz (DPWM0)* Indice
0.9 1
0.9 (capacitiv)
900
1000
Tensiunea DC link VDC
de comutație fsw
de modulație M
Factor de putere |cos(ϕ)|
0.8 (inductiv) Curent nominal Ir
A
A
Diverse proporții ale dimensiunii cipului pentru modulele dedicate LSC și MSC în comparație cu modulul de referință.
3 © Infineon POWER
Figura

până acum doar un singur punct de operare stabil. Într-adevăr, în referința [4] se ia în considerare un câmp complet de puncte de operare derivate din vitezele vântului și din cerințele rețelei, rezultând seturi de curenți diferiți pentru convertoarele LSC și MSC pentru diverse viteze ale generatorului. Aceste condiții de operare diferite au ca rezultat temperaturi de joncțiune diferite Tvj,max. Figurile 5 și 6 demonstrează cum cele două module dedicate extind considerabil domeniul de operare. Această îmbunătățire se datorează reducerii temperaturilor maxime ale IGBT-ului LSC cu 25% și a temperaturii diodei MSC cu 13% față de modulul de referință.

DE PUTERE Convertoare de tensiune

Mai mult, convertoarele active de rețea pentru aplicații cu motoare sau de electroliză ar putea beneficia, de asemenea, de dioda mare din FF1700R17IE5D.

În concluzie, cele mai recente completări ale Infineon la portofoliul PrimePACK™ FF2000XTR17IE5 și FF1700R17IE5D susțin modernizarea proiectelor de convertoare eoliene la niveluri de putere mai mari.

Până la urmă, aceste noi produse vor permite clienților noștri să reducă timpul și costurile de dezvoltare, oferind în același timp robustețea remarcabilă a tehnologiei IGBT5.XT.

[4] M. Morisse et al. “System Evaluation and Optimization of Wind Converters Using Dedicated Power Modules for Line-side and Machine-side Converters,” 2023, PCIM Nuremberg, Germany.

[5] D. Grahame Holmes et al. “Pulse Width Modulation for Power Converters,” 2003, IEEE Press, New Jersey, USA.

[6] T. Methfessel et al. “Enhanced Lifetime and Power-Cycling Modelling for PrimePACK™.XT Power Modules,” 2020, PCIM Europe digital, Germany.

Despre autori:

Marcel Morisse

Cu o experiență în inginerie electrică și un doctorat axat pe fiabilitatea convertoarelor eoliene, Marcel s-a alăturat Infineon ca inginer de aplicații de teren în 2018. În acest rol, el sprijină clienții industriali din domeniile de aplicare a energiei eoliene și a sistemelor de acționare în procesul de proiectare, ajutându-i să selecteze produsele potrivite. În plus, el oferă informații valoroase în dezvoltarea semiconductorilor de putere și a circuitelor integrate pentru drivere de poartă potrivite pentru următoarea generație de convertoare de putere.

Temperaturi ale semiconductorilor LSC pentru diferite condiții de operare pentru modulul de referință (stânga) și modulul dedicat LSC (dreapta).

Zona roșie denotă temperaturi de joncțiune peste limita de proiectare[4].

Michael Busshardt

Având o pregătire în fizică și economie, precum și un doctorat axat pe teoria măsurătorilor cuantice, Michael a lucrat timp de 10 ani ca inginer de sistem pentru sisteme de litografie optică. S-a alăturat Infineon ca manager de proiect în 2021 și, în prezent, lucrează ca inginer responsabil cu definirea produselor pentru module semiconductoare de mare putere. În această funcție, Michael participă la definirea următoarei generații de module semiconductoare de putere pentru convertoare eoliene și sprijină clienții pe parcursul procesului de proiectare.

Temperaturi ale semiconductorilor MSC pentru diferite condiții de operare pentru modulul de referință (stânga) și modulul dedicat MSC (dreapta).

Zona roșie indică temperaturi de joncțiune peste limita de proiectare[4]

Prin urmare, menționăm că, deși modulele de putere recent lansate, evidențiate în acest articol, sunt proiectate pentru a viza aplicațiile de energie eoliană, alte aplicații de mare putere cu un flux de putere unidirecțional regulat pot beneficia, de asemenea, dacă modulele sunt incluse în proiect. De exemplu, frecvențele înalte de comutare sunt benefice pentru reducerea pierderilor în motoare în aplicațiile de acționare. Din nou, rețineți că ambele module au fost optimizate pentru a suporta viteze ridicate de comutare.

Referințe:

[1] Infineon Technologies AG. “PrimePACK TM3+ B-series module FF1800R17IP5 datasheet,” 2020, v.3.5.

[2] T. Laska et al. “The Field Stop IGBT Concept with an Optimized Diode,” 2000, PCIM, Nuremberg, Germany.

[3] A. Stegner et al. “Next Generation 1700V IGBT and Emitter Controlled Diode with .XT technology, 2014,” PCIM, Nuremberg, Germany.

■ Infineon Technologies www.infineon.com

39 www.electronica-azi.ro
Figura 5 © Infineon Figura 6 © Infineon APLICAȚII

Permiteți vehiculelor electrice să

SiC în care puteți avea încredere

Adoptarea vehiculelor electrice (EV) este în creștere, fiind determinată de cererile tot mai mari ale consumatorilor, de preocupările/reglementările de mediu și de opțiunile disponibile. Conform unei cercetări recente realizate de Goldman Sachs, vânzările de vehicule electrice (EV) au ajuns să reprezinte 10% din vânzările globale de automobile în 2023. Până în 2030, se așteaptă ca această prognoză să crească la 30%; iar până în 2035, vânzările de EV-uri ar putea reprezenta jumătate din vânzările globale de automobile. Cu toate acestea, “anxietatea legată de autonomie”, teama de a nu putea parcurge distanța

dorită între două încărcări ale bateriei, reprezintă unul dintre principalele obstacole în calea utilizării vehiculelor electrice. Iar cheia pentru a o depăși va fi extinderea autonomiei vehiculelor fără a crește semnificativ costurile.

Acest articol ilustrează modalitatea prin care utilizarea tranzistoarelor MOSFET (Metal-Oxide-Semiconductor Field-Effect Transistors) din carbură de siliciu (SiC) în invertorul de tracțiune poate extinde autonomia unui EV cu până la 5%. De asemenea, se discută motivul pentru care unii producători de echipamente originale

(OEM) au fost reticenți în ceea ce privește tranziția de la tranzistoarele bipolare cu poartă izolată (IGBT) din siliciu la dispozitivele SiC și eforturile depuse de onsemi pentru a atenua aceste preocupări și a inspira încredere în această tehnologie de semiconductori cu bandă interzisă largă în curs de maturizare.

Tendințe în materie de tracțiune auto Invertorul (principal) de tracțiune al unui vehicul electric transformă tensiunea DC a bateriei într-o tensiune AC necesară motorului electric de tracțiune, care este responsabil pentru propulsia vehiculului.

Electronica • Azi nr. 7 (277)/2023 40
Autor:
DISPOZITIVE DE PUTERE
parcurgă o distanță cu 5% mai mare folosind un furnizor de dispozitive

Tendințele recente în proiectarea invertorului de tracțiune includ:

• Creșterea puterii: Cu cât mai mare este puterea de ieșire a invertorului, cu atât mai repede poate accelera un vehicul pentru a răspunde cerințelor șoferului.

• Maximizarea eficienței: Cantitatea de energie consumată de invertor trebuie să fie redusă la minimum pentru a crește puterea disponibilă pentru propulsie.

• Tensiune mai mare: Până de curând, bateriile de 400V au fost cele mai frecvente, dar industria auto se îndreaptă spre 800V pentru a reduce curentul, grosimea cablurilor și greutatea. Invertorul de tracțiune dintr-un vehicul electric (EV) trebuie să fie capabil să facă față acestui nivel de tensiune mai ridicat și să utilizeze componentele potrivite.

• Greutate și dimensiuni reduse: SiC are o densitate de putere mai mare (kW/kg) în comparație cu IGBT-urile din siliciu. Densitatea de putere mai mare poate

reduce dimensiunea sistemului (kW/litru), ceea ce ajută la reducerea greutății invertorului de tracțiune cu o sarcină mai mică pentru motorul electric. Greutatea mai mică a vehiculului ajută la extinderea autonomiei vehiculului cu aceeași baterie, făcând în același timp ca grupul motopropulsor să fie mai mic, ceea ce mărește spațiul disponibil pentru pasageri și sarcina utilă din portbagaj sau din compartimentul motor.

Avantajele SiC față de componentele din siliciu Carbura de siliciu prezintă mai multe avantaje materiale față de siliciu, ceea ce o face o alegere mai bună pentru proiectele de invertoare de tracțiune. Primul avantaj constă în duritatea sa fizică - 9,5 Mohs față de 6,5 Mohs pentru siliciu - ceea ce îl face mai bun pentru sinterizarea la presiuni înalte și îi conferă o mai mare integritate mecanică. Conductivitatea sa termică (4,9 W/cm.K) este de peste patru ori mai mare decât cea a siliciului (1,15 W/cm.K), ceea ce înseamnă că poate funcționa fiabil la temperaturi mai ridicate printr-un transfer de căldură mai eficient.

În sfârșit, SiC are o tensiune de rupere de 8 ori mai mare (2500kV/cm față de 300kV/cm), iar banda sa interzisă largă îi permite să se activeze și să se dezactiveze mai repede, ceea ce îl face o alegere mai bună pentru arhitecturile cu tensiune din ce în ce mai mare (800V) ale vehiculelor electrice, în timp ce tensiunea sa de bandă interzisă mai mare înseamnă că prezintă pierderi mai mici decât siliciul.

Abordarea problemelor legate de adoptarea tehnologiei SiC

În ciuda avantajelor evidente ale SiC, unii producători de echipamente originale de automobile nu s-au grăbit să renunțe la utilizarea dispozitivelor tradiționale cu comutație din siliciu, cum ar fi IGBT-urile, pentru invertoarele de tracțiune.

Printre motivele reticenței față de adoptarea SiC se numără percepția că aceasta:

• nu este o tehnologie matură

• este dificil de implementat

• nu este disponibilă în ambalaje adecvate pentru tracțiune

• nu beneficiază de o aprovizionare la fel de facilă precum cea a dispozitivelor din siliciu

• este mai scumpă decât cea a IGBT-urilor Următoarea secțiune prezintă o abordare cu mai multe fațete prin care se arată de ce aceste percepții sunt nefondate și de ce producătorii de echipamente originale ar trebui să utilizeze cu încredere tehnologia SiC într-un invertor de tracțiune pentru vehicule electrice.

Demonstrarea eficienței invertoarelor de tracțiune cu SiC Primul pas pentru a inspira încredere este demonstrarea avantajului clar de performanță care poate fi obținut prin utilizarea tehnologiei SiC în proiectele de invertoare de tracțiune. Modulele NVXR17S90M2SPB (1,7mΩ Rdson) și NVXR22S90M2SPB (2,2mΩ Rdson) de la onsemi, EliteSiC Power 900V cu șase unități de putere au fost simulate cu ajutorul unui software de proiectare a circuitelor, iar performanța lor a fost comparată cu cea a IGBT-ului VE-Trac Direct de 820A (tot de la onsemi).

Simulările pe un proiect de invertor de tracțiune au demonstrat:

• Pentru o tensiune de magistrală de 450VDC și o putere livrată de 550Arms la o frecvență de comutație de 10KHz, Tvj (temperatura de joncțiune) a modulelor SiC (111°C) a fost cu 21% mai mică decât cea a IGBT-ului (142°C) pentru aceleași condiții de răcire.

41 www.electronica-azi.ro
Tendințe recente în proiectarea invertorului de tracțiune pentru vehicule electrice.
POWER Tehnologie
© onsemi
Figura 1

DISPOZITIVE DE PUTERE

• În comparație cu IGBT-ul, pierderile medii de comutație în NVXR17S90M2SPB au fost cu 34,5% mai mici, în timp ce pierderile din NVXR22S90M2SPB au fost cu 16,3% mai mici.

• Pierderile totale au fost cu peste 40% mai mici pentru un proiect de invertor de tracțiune implementat utilizând dispozitivul NVXR17S90M2SPB, în timp ce a existat o reducere a pierderilor de putere de până la 25% utilizând NVXR22S90M2SPB în comparație cu un proiect bazat pe IGBT.

de fabricație. În plus, acestea oferă avantajul suplimentar al furnizării unei puteri mai mari la aceeași temperatură de joncțiune. De exemplu, NVXR17S90M2SPB poate furniza 760Arms, față de numai 590Arms pentru un IGBT (Tvj =150°C), ceea ce reprezintă o creștere a puterii cu 29%.

În plus, onsemi sinterizează plachetele SiC pe o placă de cupru prin lipire, permițând o rezistență termică cu până la 20% mai mică între joncțiunea dispozitivului și lichidul de răcire (Rth joncțiune la fluid = 0,08°C/W).

Trecerea la SiC va deveni din ce în ce mai logică, deoarece dispozitivele SiC produc mai puțină căldură decât siliciul, permițând niveluri și mai ridicate de densitate de putere, nu doar în invertoarele de tracțiune, ci în întreaga arhitectură a EV-ului.

onsemi răspunde preocupărilor de aprovizionare ale OEM-urilor onsemi a investit masiv în crearea unui lanț de aprovizionare și a unui ecosistem SiC complet integrat și matur (inclusiv creștere

Deși aceste îmbunătățiri au fost specifice unui invertor de tracțiune, ele se traduc printr-un câștig de eficiență de 5% în performanța generală a vehiculului electric, permițând o extindere a autonomiei cu 5%. De exemplu, un EV cu o baterie de 100 kW care oferă o autonomie de 500 km ar putea parcurge până la 525 km bazat pe un invertor de tracțiune proiectat cu ajutorul modulelor de alimentare EliteSiC de la onsemi. Costul utilizării SiC într-un astfel de invertor de tracțiune ar fi, de asemenea, cu 5% mai mic decât în cazul utilizării IGBT-urilor din siliciu.

SiC oferă o putere mai mare decât IGBT-urile într-o amprentă similară

Pentru producătorii de echipamente originale care se gândesc să renunțe la IGBT-uri, onsemi oferă module SiC într-o amprentă mecanică similară pentru o integrare mai ușoară, ceea ce facilitează, de asemenea, implementarea fără modificări în procesul

Capsula turnată, care utilizează o tehnologie avansată de interconectare, contribuie și mai mult la densitatea mare de putere a acestor module și oferă, de asemenea, o inductanță de dispersie scăzută (semnificativă pentru eficiența comutației de mare viteză), unde o frecvență de comutație mai mare poate reduce dimensiunea și greutatea unor componente pasive din sistem. În plus, acest tip de încapsulare, cu opțiuni de temperatură de operare de până la 200°C, reduce cerințele de răcire ale OEMurilor și poate utiliza dispozitive mai mici pentru managementul termic.

Trecerea la SiC are sens dincolo de invertorul de tracțiune

Pe măsură ce tensiunile bateriilor EV cresc, curenții electrici pot fi reduși pentru a obține aceeași putere de ieșire.

La nivel de sistem, cablurile din automobile devin mai subțiri.

epitaxială a plachetelor și fabricație pe 150 mm (200 mm planificată)) de produse discrete, circuite integrate, module și proiecte de aplicații de referință.

După mai mult de un deceniu de activitate, expertiza onsemi poate oferi garanția supremă necesară pentru a risipi orice îngrijorare pe care producătorii de echipamente originale de automobile ar putea-o avea cu privire la trecerea la tehnologia SiC.

Electronica • Azi nr. 7 (277)/2023 42
■ onsemi www.onsemi.com
■ Tehnologia
SiC
©
Capsula SiC de la onsemi are o rezistență termică scăzută - lider în industrie.
onsemi
Figura 2

Pentru fiecare utilizare există switch-ul potrivit

Murrelektronik asigură o arhitectură de rețea optimizată

Utilajele și instalațiile devin tot mai interconectate. O digitalizare de succes poate fi asigurată doar cu o tehnologie de rețea performantă și fiabilă. Switch-urile preiau sarcini primordiale în cadrul rețelelor: În calitate de componente inteligente de infrastructură, acestea citesc datele primite și le redirecționează către portul cu receptorul corespunzător.

Aria de aplicabilitate a unui switch într-un utilaj este variată. Switch-urile servesc drept element de legătură între o unitate de comandă SPS și participanții din rețeaua Ethernet. În plus, switch-urile sunt utilizate și ca switch-uri fieldbus, pentru a conecta diverse module fieldbus cu switch-ul. Murrelektronik oferă switch-ul potrivit pentru fiecare utilizare.

Switch-uri Xelity IP20 Managed Gigabit Conectare inteligentă

Switch-urile Murrelektronik Xelity IP20 configurabile permit dispozitivelor Ethernet să comunice unul cu celălalt prin intermediul conexiunilor de rețea.

Acestea oferă rețelei posibilitatea de a construi diferite topologii precum topologie tip stea sau tip arbore.

Electronica • Azi nr. 7 (277)/2023 44
AUTOMATIZĂRI INDUSTRIALE Murrelektronik Xelity Gigabit Family

Murrelektronik Xelity10-Switch

În plus, switch-urile preiau și alte sarcini, cum ar fi analiza erorilor și diagnosticarea rețelei. Astfel, optimizează transferul de date și asigură control în rețea, de exemplu prin accesul de la distanță.

Conexiunea ProfiNet în switch și integrarea cu un instrument de configurare precum TIA Portal, prin intermediul unui fișier GSDML, simplifică instalarea.

Profinet folosește TCP/IP și standarde IT și permite integrarea sistemelor în magistrala de câmp. Fiind echipată cu cea mai modernă tehnologie gigabit, rețeaua este pregătită să facă față unor volume de date mai mari.

Switch-uri Xelity IP20 Unmanaged Gigabit ‘Camionul de date’

Switch-urile gigabit fără configurare de la Murrelektronik îndeplinesc rolul de distribuitori de date în rețele și acoperă, sistematic, funcționalitățile de bază. Conectează dispozitive între ele într-o rețea și transmit eficient date sub formă de pachet.

Operează la viteze de transfer de ordinul gigabiților. Switch-urile gigabit neconfigu rabile Xel ity sunt dezvoltate perfect pentru utilizarea în panoul de comandă –chiar și în spații înguste.

Switch-urile subțiri sunt caracterizate de o carcasă robustă din plastic și pot fi instalate cu ușurință folosind o șină DIN.

Xelity 10 TX IP67

Rețeaua descentralizată simplificată

Cu ajutorul switch-ului Xelity 10 TX IP67 de la Murrelektronik, se deschide calea pentru gestionarea inteligentă, descentralizată a datelor, de exemplu pentru IIoT.

Cu ajutorul switch-ului configurabil IP67 Xelity 10 TX se pot realiza rețele fiabile în cele mai dificile condiții și în cele mai diverse scenarii de utilizare – inclusiv rate rapide de flux de date de până la 10x gigabiți pe un switch.

Cel mai mare beneficiu este disponibilitatea a 10 porturi într-o carcasă foarte mică, însă foarte robustă, de metal, IP67.

Cu ajutorul comutatorului Xelity 10 TX se maximizează lărgimea de bandă în condiții vitrege de mediu și se asigură o comunicație fiabilă a datelor, care poate avea loc descentralizat și fără tablou electric.

Rețelele industriale devin foarte disponibile și pot fi puse rapid în funcțiune.

Cu ajutorul unui server web integrat se pot realiza configurații cuprinzătoare, de exemplu pentru diagnoză. Ratele mari ale fluxului de date scurtează intervalul de tactare al aplicațiilor.

Murrelektronik GmbH

Tel: +43 1 7064525-0

mail@murrelektronik.at

www.murrelektronik.ro

45 www.electronica-azi.ro
ANALIZĂ | Tehnologie de rețea performantă și fiabilă

Prezentare generală a componentelor pasive de la Murata

Murata este unul dintre cei mai importanți furnizori de componente electronice din lume. Portofoliul companiei include componente de bază, cum ar fi termistori sau capacitori MLCC, precum și circuite de filtrare specializate și compacte. Găsiți mai jos este o prezentare generală a acestor produse.

Produsele din portofoliul companiei Murata au intrat în catalogul TME relativ recent. Cu toate acestea, au devenit instantaneu populare – în primul rând datorită mărcii lor re -

cunoscute și calității ridicate, care este cel mai important atu al lor. Oferta conține diverse componente pasive. Marea majoritate a acestor produse pot fi comandate direct din depozitele noastre. Datorită nivelului ridicat al stocurilor noastre, putem garanta expedierea rapidă, fără întârzieri

Prezentare generală a capacitoarelor Gama de capacitoare Murata cuprinde trei grupuri principale de produse: componente MLCC (SMD), componente ceramice (THT) și componente hibride miniaturale

Cea

dintre acestea este gama de capacitoare tipice utilizate, în general, pentru a crea dispozitive electronice compacte

Calitățile care disting produsele Murata de cele ale concurenților sunt, desigur, durabilitatea și precizia prelucrării. Deoarece durata de viață a capacitoarelor determină, adesea, funcționarea fără defecțiuni, produsele mărcii japoneze sunt cea mai bună alegere pentru producătorii de electronice, care pun accentul pe calitatea și fiabilitatea produselor lor.

Electronica • Azi nr. 7 (277)/2023 46
mai numeroasă
Capacitoare, rezonatoare și alte componente de la producătorul japonez. COMPONENTE PASIVE
Capacitoare MLCC Capacitoare hibride SMD Capacitoare ceramice

Componentele de tip MLCC (Multilayer Ceramic Capacitor) de la Murata sunt proiectate pentru o funcționare la tensiuni de la 2,5V la 3,15kV (în funcție de model) și sunt caracterizate de o capacitate de la 0,1pF la 330μF. Seriile selectate pot opera la temperaturi de până la 150°C (inclusiv). Tot aici mai trebuie menționat că producătorul oferă componente cu precizie ridicată (de exemplu ±1%).

Capacitoarele hibride seria ECAS utilizează tehnologie electrolitică cu polimeri, datorită căreia se caracterizează prin impedanță scăzută și rezistență serie echivalentă (Low ESR), oferind capacitatea de a suprima curenții mari de riplu. În pofida profilului foarte redus și a dimensiunilor mici, acestea pot opera la curenți de până la 3,5 A. Astfel de componente sunt excelente pe plăcile de bază pentru procesoare de înaltă performanță, surse de alimentare, filtre de curent etc.

Al treilea grup important de produse este reprezentat de capacitoarele ceramice seriile DE1 și DE2. Acestea sunt elemente clasice pentru montare prin inserție, capabile să opereze la tensiuni de până la 1kV și cu capacități de la 1pF la 47μF. Datorită performanțelor lor electrice bune, sunt utilizate frecvent în multe dispozitive alimentate de la rețea, surse de alimentare, filtre și invertoare.

Bobine SMD

Bobinele sunt printre cele mai comune componente electronice inductive. Acestea sunt utilizate, în principal, pentru filtrarea curentului și în circuitele de impulsuri. Sunt, de fapt, bobine miniaturizate, care stochează energie sub forma unui câmp electromagnetic și, astfel, oferă receptorului rezistență la fluctuațiile de scurtă durată ale sursei de curent, cauzate de factori externi sau de funcționarea altor componente. Sunt, de asemenea, utilizate în driverele de motor, unde îmbunătățesc funcționarea controlerului.

Datorită domeniului extins de aplicare (diversitate de parametri electrici, frecvențe etc.), precum și a cerințelor de dimensiuni variate, Murata produce bobine SMD în formate de la 0603 la 6363 (conform scării metrice), caracterizate prin inductanță de la 300pH la 22H.

Aceste componente sunt realizate în diferite tehnologii: precum bobine de aer, bobine de sârmă, bobine de ferită, cu înfășurări de film (peliculă). Modelele selectate sunt realizate cu o toleranță de ±1%.

www.electronica-azi.ro 47
Bobine de sârmă realizate într-un format care permite montarea SMT.

COMPONENTE PASIVE

Ferite sau “mărgele”

Feritele, denumite uneori “mărgele”, sunt elemente inductive al căror scop este acela de a atenua interferențele pe liniile electrice Acestea pot fi găsite adesea pe cablurile interfețelor populare, cum ar fi USB, care livrează putere receptorului conectat. Aceste componente sunt, de asemenea, disponibile în format SMD, miniaturale. Deoarece sunt selectate în funcție de parametrii conexiunii în cauză (cum ar fi frecvența liniilor de transmisie și interferențele anticipate), feritele sunt fabricate în mai multe formate.

Ele sunt utilizate cel mai frecvent în combinație cu un capacitor, cu care formează un filtru. Un astfel de circuit este necesar mai ales pentru dispozitivele complexe caracterizate de sensibilitate la fluctuațiile de tensiune care apar în liniile de alimentare (senzori). Murata livrează ferite în formate SMD de la 0201 la 1806, caracterizate prin impedanțe (pentru 100MHz) de la 0,03Ω la 2700Ω

Termistoare de măsurare

Termistoarele sunt componente care își modifică rezistența în funcție de temperatură. Deoarece această relație poate fi descrisă cu precizie, se folosesc, printre altele, pentru măsurarea parametrilor termici sau în sisteme al căror scop este de a porni elemente de răcire/încălzire în anumite condiții. Murata produce termistoare în capsule de la 0204 la 2021, acestea aparținând componentelor de precizie (toleranță de până la 0,5%).

Sunt elemente NTC, sau Negative Temperature Coefficient, cu un coeficient de temperatură negativ, a căror rezistență scade odată cu creșterea temperaturii. Datorită simplității și dimensiunilor reduse, senzorii termici bazați pe termistoare pot fi implementați cu ușurință în dispozitive de consum și industriale – oferind măsurători de o precizie relativ ridicată, realizate cu un circuit de dimensiuni reduse la un cost minim de implementare

Rezonatoarele din această gamă sunt utilizate pentru a genera semnale de la 3,686 MHz la 48 MHz, ceea ce acoperă nevoile celor mai multe aplicații tipice. De asemenea, componentele selectate pot opera într-un interval de temperatură de la 40°C la +125°C și au o toleranță de chiar 0,07%.

Rezonatoare ceramice

În era electronicii digitale, microprocesoarele au început să joace un rol cheie în majoritatea regulatoarelor și controlerelor - indiferent de domeniul în care funcționează dispozitivul. Controlul digitalizat este utilizat în echipamente de consum, medicale sau industriale. Evident, unitățile digitale au nevoie de un semnal de sincronizare stabil și robust pentru a funcționa corect.

Rezonatoarele ceramice sunt adesea alese ca sursă. Prezintă numeroase avantaje, oferind dimensiuni reduse și un coeficient termic scăzut în intervalul -20°C ... + 80°C Acesta din urmă este de aproximativ 10-5 la 1°C în cazul produselor Murata (seria CERALOCK®). Producătorul a pregătit ambele componente pentru montare clasică prin inserție (THT) și SMT.

Filtre SMD anti-interferență

Produsele descrise mai sus au fost create, în principal, pentru funcționarea în sisteme de alimentare optimizate. Filtrele antiinterferență miniaturizate au o altă funcție – asigură cea mai bună calitate posibilă a semnalului pe liniile de comunicație, de exemplu, pentru transmiterea de date de mare viteză între dispozitive (conectare prin USB) sau în interiorul dispozitivelor, între module sau componente (control LCD, magistrale I2S etc.).

Fabricate într-un format compact de cip SMD, filtrele Murata au fost proiectate pentru aplicații universale – pot funcționa atât în interiorul dispozitivelor IoT (Internet of Things), cât și în laptopuri, desktopuri sau perifericele acestora. Specificațiile componentelor evidențiază tensiunea de operare a acestora (de la 5V la 100VDC), precum și frecvența de testare (de la 100kHz la 100MHz). Circuitele sunt caracterizate de toleranța termică largă, precum și de rezistența lor la semnale care operează la curenți înalți (până la 6A). Filtrele permit, de asemenea, separarea circuitelor externe și interne, acționând ca un transformator miniaturizat.

Electronica • Azi nr. 7 (277)/2023 48
Text elaborat de Transfer Multisort Elektronik Sp. z o.o. ■ Transfer Multisort Elektronik www.tme.eu Termistoarele NTC marca Murata sunt livrate în formatul de capsulă 0204. Rezonator ceramic seria CERALOCK® în capsulă THT. Filtru anti-interferență miniatural pentru izolarea circuitelor.

Aplicații cu supercapacitoare

Supercapacitoarele folosesc două mecanisme pentru a stoca energia electrică: (1) capacitatea dublului strat și (2) pseudocapacitatea.

Capacitarea dublului strat este de origine electrostatică, în timp ce pseudocapacitatea este de origine electrochimică, ceea ce înseamnă că supercapacitoarele combină modul de funcționare al capacitoarelor normale cu cel al bateriilor obișnuite.

Capacitățile obținute folosind tehnologia actuală pot fi de până la 12000 F. În comparație, auto-capacitatea întregii planete Pământ este de aproximativ 710 μF, adică de 15 milioane de ori mai mică decât capacitatea unui supercapacitor de 10000 F.

Supercapacitoarele au timp de încărcare și descărcare comparabil cu cel al capacitoarelor obișnuite. Este posibil să se obțină curenți de încărcare și descărcare foarte mari datorită rezistenței interne scăzute.

Supercapacitoarele sunt dispozitive electronice care pot stoca foarte mari cantități de sarcină electrică. Ele combină proprietățile capacitoarelor și bateriilor într-un singur dispozitiv. Supercapacitoarele au o capacitate mult mai mare decât cele obișnuite, dar au limite de tensiune mai mici. Ele pot accepta și livra sarcină electrică mult mai rapid decât bateriile și tolerează mult mai multe cicluri de încărcare și descărcare decât bateriile reîncărcabile.

Bateriile necesită de obicei până la câteva ore pentru a ajunge la o stare de încărcare completă − un exemplu bun este o baterie de telefon mobil, în timp ce supercapacitoarele pot fi aduse la aceeași stare de încărcare în mai puțin de două minute. Supercapacitoarele au o putere specifică de 5 până la 10 ori mai mare decât cea a bateriilor. De exemplu, în timp ce bateriile Li-ion au o putere specifică de 1 ... 3 kW/kg, puterea specifică a unui supercapacitor tipic este de aproximativ 10 kW/kg. Această proprietate este foarte importantă în aplicațiile care necesită eliberarea rapidă a unor impulsuri de curent din dispozitivul de stocare. Supercapacitoarele sunt mai sigure decât bateriile obișnuite atunci când sunt supuse unor tratamente necorespunzătoare. În timp ce bateriile sunt cunoscute că pot să explodeze datorită supraîncălzirii, atunci când sunt scurtcircuitate, supercapacitoarele

nu se încălzesc la fel de mult datorită rezistenței interne scăzute. Scurtcircuitarea unui supercapacitor complet încărcat va provoca o eliberare rapidă a energiei stocate, care poate cauza arcuri electrice și poate deteriora dispozitivul, dar spre deosebire de baterii, căldura generată nu este o problemă.

Pe scurt

Supercapacitoarele sunt dispozitive de stocare a energiei electrice care au avantaje și dezavantaje în comparație cu bateriile obișnuite. Iată câteva dintre ele:

AVANTAJE

• Supercapacitoarele au o putere specifică mai mare decât bateriile, ceea ce înseamnă că se pot încărca și se pot descărca mult mai rapid, la curent foarte mare, fără a se supraîncălzi sau a se deteriora.

49 www.electronica-azi.ro
⮞ SOLUȚII
Tehnologii / Producători
Autor: Constantin Savu ECAS ELECTRO
DE ALIMENTARE

• Supercapacitoarele au o durată de viață mai lungă decât bateriile, deoarece nu suferă degradarea chimică sau mecanică cauzată de ciclurile de încărcare și descărcare repetate.

• Supercapacitoarele sunt mai sigure decât bateriile, deoarece nu conțin substanțe toxice sau inflamabile și nu prezintă riscul de explozie sau incendiu în caz de scurtcircuit sau supratensiune.

• Supercapacitoarele pot rezista la temperaturi mai ridicate decât bateriile.

DEZAVANTAJE

• Supercapacitoarele au o densitate energetică mai mică decât bateriile, ceea ce înseamnă că nu pot stoca la fel de multă energie în același volum sau greutate.

• Supercapacitoarele au o tensiune de lucru mai mică decât bateriile, ceea ce înseamnă că au nevoie de circuite suplimentare pentru a se adapta la tensiunea necesară aplicațiilor.

• Supercapacitoarele au un cost mai mare decât bateriile, deoarece necesită materiale și tehnologii mai avansate pentru fabricarea și integrarea lor.

• Supercapacitoarele au o auto-descărcare mai mare decât bateriile, ceea ce înseamnă că pierd o parte din energia stocată atunci când nu sunt folosite.

În ciuda dezavantajelor, supercapacitoarele sunt o tehnologie promițătoare care are potențialul de a revoluționa modul în care stocăm și folosim energia.

APLICAȚII

Supercapacitoarele sunt dispozitive de stocare a energiei care pot stoca și elibera o cantitate mare de energie într-un timp scurt. Sunt utilizate într-o varietate de aplicații, inclusiv:

• Autovehicule: Supercapacitoarele pot fi utilizate pentru a îmbunătăți performanțele vehiculelor electrice și hibride. Pot fi folosite pentru a stoca energia recuperată în timpul frânării regenerative și pentru a furniza o energie la pornire sau la o accelerație suplimentară.

• Sisteme de alimentare de rezervă: Supercapacitoarele pot fi utilizate pentru a furniza alimentare de rezervă pentru sistemele electronice importante, cum ar fi serverele și sistemele de comunicații.

• Instrumente de putere: Supercapacitoarele pot fi utilizate pentru a furniza putere pentru uneltele electrice și alte dispozitive care necesită o cantitate mare de pu tere într-un timp scurt (de exemplu, în aplicații medicale portabile).

• Dispozitive portabile: Supercapacitoarele

pot fi utilizate pentru a alimenta dispozitivele portabile, cum ar fi telefoanele mobile, laptopurile și camerele digitale, când se activează brusc.

• Stocarea energiei: Supercapacitoarele pot fi utilizate pentru a stoca energie pentru aplicații care cer vârfuri de energie, la cerere. De exemplu, pentru a stoca energia solară sau eoliană ce poate fi utilizată noaptea sau atunci când nu există lumină de la soare sau vânt.

Scheme de încărcare diferite pentru supercapacitoare

1 Cea mai utilizată este încărcarea la curent constant (CC) urmată de încărcarea la tensiune constantă (CV). În această schemă, supercapacitorul este inițial încărcat cu un curent constant până când tensiunea atinge o anumită valoare. După aceea, curentul este redus la o valoare constantă până când tensiunea atinge tensiunea maximă de încărcare a supercapacitorului.

2 O altă schemă de încărcare este încărcarea la tensiune constantă, urmată de curent constant (CV/CC). În această schemă, supercapacitorul este inițial încărcat cu o tensiune constantă până când curentul scade la o anumită valoare. După aceea, tensiunea este crescută treptat până când supercapacitorul este complet încărcat.

Schema de încărcare optimă pentru un supercapacitor depinde de o serie de factori, cum ar fi capacitatea supercapacitorului, tensiunea maximă de încărcare și curentul de încărcare maxim. Este important să se utilizeze o schemă de încărcare care să prevină supraîncărcarea sau supraîncălzirea supercapacitorului.

Iată câteva sfaturi pentru încărcarea în siguranță a supercapacitoarelor:

• Utilizați o sursă de alimentare care este compatibilă cu tensiunea maximă de încărcare a supercapacitorului.

• Utilizați o schemă de încărcare care este proiectată special pentru supercapacitoare.

• Nu depășiți niciodată curentul de încărcare maxim al supercapacitorului.

• Nu încărcați niciodată supercapacitorul peste tensiunea maximă de încărcare.

• Supravegheați supercapacitorul în timpul încărcării pentru a preveni supraîncălzirea.

Astfel, puteți încărca în siguranță supercapacitoarele și le puteți prelungi durata de viață. LTC3110 de la Analog Devices este un regulator bidirecțional buck-boost DC/DC cu încărcător de capacitor și echilibrator.

Tensiunea sa largă pentru capacitor/baterie de la 0,1 V până la 5,5 V și intervalele de tensiune de rezervă ale sistemului de la 1,8V până la 5,25 V îl fac potrivit pentru o mare varietate de aplicații de rezervă folosind supercapacitoare sau baterii. Un algoritm proprietar de comutare cu zgomot redus optimizează eficiența cu tensiunile capacitorului/bateriei și tensiunea de ieșire a sistemului. LTC3110 poate trece în mod autonom de la modul de încărcare la modul de rezervă sau poate comuta modurile pe baza unei comenzi externe. Modul Burst® de funcționare, selectabil printr-un pin, reduce curentul de așteptare și îmbunătățește eficiența la sarcină ușoară, ceea ce, combinat cu un curent de oprire de 1 μA, face ca LTC3110 să fie ideal pentru aplicațiile de rezervă. Caracteristicile suplimentare includ supraveghetoare de tensiune pentru controlul direcției și sfârșitul încărcării și un comparator de uz general cu ieșire cu colector deschis pentru interfața cu un μC. LTC3110 este disponibil în capsule TSSOP 24, cu profil redus, îmbunătățite termic și QFN de 4 mm × 4 mm.

Există o serie de locuri unde puteți găsi scheme de încărcare. Unele dintre cele mai populare locuri includ:

• Librăriile de electronice. Cărți și reviste care se ocupă de electricitate și electronică pot conține scheme de încărcare pentru o varietate de dispozitive, inclusiv supercapacitoare.

• Internetul. Există site-uri web care oferă scheme de încărcare.

• Forumuri online dedicate subiectului electronicii. Aceste forumuri pot fi o sursă excelentă de informații despre scheme de încărcare.

Când căutați o schemă de încărcare, este important să luați în considerare următorii factori:

• Tipul de supercapacitor: Există tipuri diferite de supercapacitoare, fiecare cu propriile sale caracteristici unice. Este important să alegeți o schemă de încărcare care este compatibilă cu tipul de supercapacitor utilizat.

• Capacitatea supercapacitorului: Unitatea de măsură a supercapacitorului este faradul (F). Cu cât capacitatea supercapacitorului este mai mare, cu atât mai multă energie poate stoca. Este important să alegeți o schemă de încărcare care poate furniza suficient curent pentru a încărca supercapacitorul în timp util.

• Tensiunea maximă de încărcare a supercapacitorului este măsurată în volți (V).

Electronica • Azi nr. 7 (277)/2023 50 50
⮞ SUPERCAPACITOARE

Încărcător de supercapacitor − Analog Devices® LTC 3110 Încărcătorul de supercapacitor 2 A de la Analog Devices are funcționare bidirecțională pentru încărcare rapidă și backup de sistem.

Circuitul integrat pentru controler de putere LTC3351 35-V hotswap de la Analog Devices încarcă și monitorizează o stivă în serie de unul până la patru supercapacitoare. Utilizează MOSFET-uri cu canal N pentru a oferi o cale de putere cu pierderi reduse de la intrare la ieșire, plus limitarea curentului pentru a reduce curentul de pornire. Dispozitivul permite o alimentare fiabilă, neîntreruptă, pe termen scurt, în cazul unei căderi de curent principal pentru aplicații precum unitățile SSD și DIMM-urile nevolatile.

Este important să nu depășiți niciodată tensiunea maximă de încărcare a supercapacitorului, deoarece acesta se poate deteriora.

51 www.electronica-azi.ro ECAS ELECTRO Bd. D. Pompei nr. 8, (clădirea Feper), 020337 București Tel.: 021 204 8100 | Fax: 021 204 8130; 021 204 8129 birou.vanzari@ecas.ro | office@ecas.ro www.ecas.ro SEMICONDUCTOARE APARATE ȘI DISPOZITIVE COMPONENTE PASIVE ȘI ELECTROMECANICE LABORATOR | Supercapacitoare - tehnologii și producători
© EDN , Analog Devices
© Analog Devices © TDK ⮞

• Curentul de încărcare maxim: Curentul de încărcare maxim al supercapacitorului este măsurat în amperi (A). Este important să nu depășiți niciodată curentul de încărcare maxim al supercapacitorului, deoarece se poate încălzi și poate reduce durata de viață a acestuia. Dacă nu sunteți sigur de tipul de schemă de încărcare de care aveți nevoie, este întotdeauna mai bine să consultați un profesionist.

TDK

Caracteristicile de bază ale supercapacitoarelor dublu strat de la TDK (EDLC)

• Fiabile la multe cicluri de încărcare/ descărcare.

• Fără pericol de aprindere sau explozie.

Utilizări ale capacitoarelor electrice dublu strat de la TDK (EDLC)

• Asistență la baterie: asistență instantanee cu energie atunci când se alimentează un motor electric, afișare cu LEDuri, imprimante.

Nota 1

Un supercapacitor poate alimenta un card. Cardurile bancare nu sunt alimentate permanent cu energie electrică. Ele folosesc un cip RFID (Radio-Frequency Identification) care este alimentat de semnalul radio emis de terminalul de plată. Când este plasat în terminalul de plată, cipul RFID este alimentat și emite un semnal care conține informații despre cardul bancar.

Aceste informații sunt folosite pentru a autoriza tranzacția, pentru a face plăți fără contact, convenabil și rapid.

Cardurile bancare cu cip RFID sunt mai sigure decât cardurile bancare cu banda magnetică, fiindcă cipul RFID este mult mai greu de clonat.

Pentru a alimenta un card cu un supercapacitor, este necesară conectarea prin intermediul unui circuit imprimat conectat în interior la controlerul cardului.

Datorită densității sale de energie mai mari, un supercapacitor poate alimenta un card mai mult timp decât un capacitor convențional. Deci, este o alegere bună pentru aplicații care necesită o alimentare fiabilă.

Câteva exemple de aplicații în care un supercapacitor poate fi utilizat pentru a alimenta un card:

Carduri de securitate, Carduri de acces, Carduri de credit și debit, Carduri de memorie, Carduri SIM, Carduri RFID.

Supercapacitoarele sunt o tehnologie relativ nouă, dar câștigă rapid în aplicații datorită avantajelor lor față de capacitoarele convenționale și de baterii.

Asistența bateriei. Pentru a uniformiza energia livrată de baterie, un supercapacitor vine cu un suport de energie.

Asistența bateriei. Când sarcina bateriei are fluctuații mari, un supercapacitor dă un suport pentru a stabiliza tensiunea.

Putere de rezervă Când bateria e descărcată sau apare o întrerupere, un supercapacitor menține alimentarea.

Electronica • Azi nr. 7 (277)/2023
52 ⮞
SUPERCAPACITOARE
© TDK © TDK © TDK

• Asistență la alimentare - nivelarea tensiunii în timpul sarcinilor mari în domeniul audio.

• Asistență la baterie în timpul transmisiei fără fir în contoare inteligente (de apă, gaz, căldură) alimentate cu baterie.

• Asistență pentru alimentare în timpul funcționării senzorilor de amprentă/cardurilor de autentificare a amprentei.

• Alimentare de rezervă în timpul pierderii alimentării unui dispozitiv SSD.

Suport la schimbarea unei baterii în dispozitive compacte.

• Stocarea micro-energiei generate din mediu și furnizarea atunci când este necesar pentru senzori fără baterie, folosiți în IoT

• Stocarea energiei regenerative cu fluctuații mari și asistența bateriei la încărcare/descărcare.

Stocarea energiei. Energia recoltată de la soare sau vânt este variabilă, dar un supercapacitor depozitează energie pentru a asigura o alimentare stabilă a sarcinii.

Nota 2

Auto-capacitatea Pământului este de aproximativ 710 μF, presupunând că dielectricul spațiului liber este vidul. Capacitatea planetei Marte este de 378 μF. La prima vedere, este posibil să nu fie clar de unde provin aceste cifre sau cum o planetă poate avea o capacitate. Și dacă o planetă are o capacitate, ar putea avea și o inductanță, și dacă da, ar putea avea și o frecvență de rezonanță?

Răspunsul este DA, la aceste întrebări. Este posibil ca Nicola Tesla să fi fost primul care a reflectat la aceste probleme.

Capacitatea unei planete provine din ecuația pentru capacitatea unei sfere. Capacitatea C a unei sfere cu raza R este dată de C=4πεR. Aici ε este permitivitatea mediului dielectric. Având în vedere că majoritatea capacitoarelor implică o diferență de potențial între două plăci, s-ar putea să vă întrebați unde este cealaltă placă atunci când vorbim despre o sferă.

Răspunsul: Celălalt conductor este considerat a fi la infinit. Deci permitivitatea din ecuație devine ε0, permitivitatea spațiului liber. (Probabil o estimare bună, deoarece cea mai mare parte a zonei dintre pământ și infinit este într-adevăr ocupată de spațiul liber.) Raza pământului = 6.378 km.

Stocarea energiei Energia regenerativă e variabilă, dar un supercapacitor depozitează energie pentru a asigura o alimentare stabilă a sarcinii.

Capacitatea pământului C = 4π×8.854×10-12 ×6.378×103 = 7.096×10-4 Farad, sau 710 μF. Deoarece Marte are o rază de 3.400 km, capacitatea sa este mai mică. Puteți folosi ecuația pentru capacitatea dintre două sfere și puteți face câteva presupuneri pentru a veni cu estimarea capacității dintre Pământ și Lună ca fiind 159 μF.

Despre autor:

Dl. Constantin Savu − Director general al firmei ECAS Electro − este inginer electronist cu o experiență de peste 30 ani în domeniul componentelor electronice și al selectării acestora pentru aplicații în domeniile industrial și comercial. Coordonează activitatea de producție în cadrul Felix Electronic Services.

Referințe WEB

• https://www.testandmeasurementtips.com

ECAS Electro (www.ecas.ro) asigură aprovizionarea și servicii pentru produsele TDK

Detalii tehnice : Emil Floroiu | emil@floroiu.ro birou.vanzari@ecas.ro

• https://product.tdk.com/en/techlibrary/productoverview/slim-pouch-edlc.html

• https://product.tdk.com/en/search/capacitor/edlc/edlc/info?part_no=EDLC351420-501-2F-50

• https://www.edn.com/supercap-charger-operates-bidirectionally

• https://www.edn.com/backup-controller-protects-supercapacitors

53 www.electronica-azi.ro
LABORATOR
| Supercapacitoare - tehnologii și producători
© TDK © TDK

Cum să alegeți între diferitele tehnologii ale senzorilor de proximitate?

Pe piață sunt disponibile multe tehnologii de senzori de proximitate, suficiente pentru a crea un moment de blocaj atunci când este timpul să alegeți cea mai bună soluție pentru voi. Acest articol vă oferă, mai întâi, o definiție largă a ceea ce este un senzor de proximitate, apoi vă prezintă diferitele tehnologii disponibile pe piață, iar, în final, vă oferă sfaturi despre cum să alegeți între ele, în funcție de nevoile voastre.

Ce este un senzor de proximitate?

Un senzor de proximitate urmărește detectarea unei poziții, a unei prezențe, măsurarea unui nivel sau a unei viteze, precum și alte detecții similare, fără niciun contact fizic cu ținta sa.

Un senzor de proximitate este un dispozitiv proiectat pentru a detecta fără contact fizic prezența sau absența unui obiect. Se oferă, astfel, o soluție valoroasă inclusiv atunci când se lucrează cu obiecte delicate sau instabile. Senzorii de proximitate au caracteristici și beneficii cheie, inclusiv detectarea mișcării obiectelor metalice și nemetalice, gamă largă de temperatură de operare (de la -50°C până la +100°C), detectarea mișcării de mare viteză fără contact, capacitatea de utilizare în aplicații cu ulei sau apă și timpi de răspuns mai mici în comparație cu contactoarele.

Un exemplu, poate banal: vă puteți urca fără griji într-un lift datorită senzorilor de proximitate. Senzorii vor detecta dacă ușile sunt deschise sau închise înainte de a permite liftului să se deplaseze, se vor asigura că nimeni nu va rămâne blocat între uși cu riscul de a fi rănit și vor permite liftului să se oprească atunci când a ajuns la punctul dorit.

Care sunt tehnologiile de senzori de proximitate disponibile pe piață?

Există 5 tehnologii principale pe piață atunci când vorbim despre senzori de proximitate:

1. Senzori inductivi

Vor detecta doar o țintă metalică (cel mai simplu exemplu este un detector de metale! Detectorul vostru de metale va face “bip” atunci când este aproape de o piesă metalică.) Senzorii de proximitate inductivi generează un câmp electromagnetic printr-un circuit oscilant. Orice obiect de metal feros, inclusiv aluminiu, cupru, alamă și fier, declanșează o modificare a oscilației, indicând prezența acestuia.

Ce trebuie luat în considerare atunci când alegeți un senzor de proximitate inductiv?

Ca și în cazul tuturor tipurilor de senzori de proximitate, multe variabile pot influența selectarea unui asemenea senzor. Alegerea tipului potrivit este importantă, așa că luați în considerare acești factori atunci când luați decizii pentru o anumită aplicație: dacă senzorul este ecranat, parțial ecranat sau neecranat; evaluare clasă de protecție IP;

frecvența de comutație; tip ieșire (NPN sau PNP); timp de răspuns, tipul de instalare (încastrat sau neîncastrat); tipul de țintă (adică ceea ce sesizează); raza de detecție; tipul corpului.

Senzor de proximitate inductiv RS PRO, M12 x 1, detecție 4 mm, ieșire NPN/PNP Noua generație – seria 23772xx – este o familie completă de senzori inductivi de înaltă performanță pentru detectarea fără contact și fără uzură a obiectelor metalice

Electronica • Azi nr. 7 (277)/2023
TEHNOLOGII DE SENZORI DE PROXIMITATE DISPONIBILE PE PIAȚĂ 54 Nr. stoc RS 237-7247 Marca RS PRO

în aplicații de automatizare industrială, cum ar fi ambalaje, manipularea materialelor și mașini-unelte. Electronica avansată este protejată într-o carcasă robustă din alamă placată cu nichel. Este disponibil în trei diametre: M12, M18 și M30 cu o gamă extinsă a distanței de detectare între 4 și 22 mm. Comunicația IO-Link deschide multe posibilități, cum ar fi configurarea ușoară a dispozitivelor și setarea avansată a parametrilor.

Caracteristici tehnice (selectiv)

Tip corp / tip montare butoiaș

Dimensiune filet M12x1

Rază de detecție 4 mm

Protocol de comunicație IO Link

Material carcasă Alamă nichelată

Tehnologie senzor Inductiv

Tip ieșire NPN/PNP

2. Senzori capacitivi

Vor reacționa datorită unui câmp electric (ecranul telefonului vostru inteligent este echipat cu senzori capacitivi pentru a detecta poziția degetului și unde faceți clic.) Senzorii capacitivi pot detecta diverse forme și materiale, chiar și prin pereți nemetalici. Aceștia sunt potriviți pentru utilizarea cu materiale neferoase și își găsesc aplicații în sarcini de lucru potrivite, cum ar fi detectarea și monitorizarea nivelului.

Ce trebuie luat în considerare atunci când alegeți un senzor de proximitate capacitiv?

Ar trebui să țineți cont de câțiva factori cheie atunci când alegeți un senzor de proximitate capacitiv. Este important să selectați cel mai bun produs pentru cerințele aplicației voastre, așa că este esențială asigurarea celei mai bune potriviri. Factorii și caracteristicile care trebuie luate în considerare includ: tipul corpului (cilindru sau bloc); tip ieșire (NPN sau PNP); funcție de ieșire (NO sau NC); raza de detecție; tipul de țintă (adică ceea ce sesizează); evaluarea clasei de protecție IP; tipul de instalare (încastrat sau neîncastrat); dacă este ecranat, parțial ecranat sau neecranat; timp de răspuns; aplicații posibile.

Senzori de proximitate capacitivi BALLUFF, M18 x 1, detecție 20 mm, ieșire PNP, 10 → 30 Vdc, IP68

Nr. stoc RS

192-0669

Marca BALLUFF

Cod de producător BES05EY

Caracteristici tehnice (selectiv)

Tip corp / tip montare cilindru

Dimensiune filet M18x1

Rază de detecție

20 mm

Protocol de comunicație IO Link

Material carcasă Alamă

Tehnologie senzor Capacitiv

Tip ieșire PNP

Clasă protecție IP68

Frecvență de comutație

Curent de comutație

400 Hz

200 mA

Tensiune de alimentare 10-30Vdc

Domeniul temperaturii de operare -25°C ... +70°C

www.electronica-azi.ro
55 LABORATOR | SENZORI

3. Senzori cu infraroșu

Constau din senzori cu infraroșu pasivi (PIR) și senzori cu infraroșu activi. Senzorii PIR utilizează senzori piroelectrici în infraroșu într-o lentilă magnetică, care detectează modificările semnalului dintre ei.

Senzorii IR activi folosesc un LED IR care emite un fascicul infraroșu către un receptor infraroșu, detectând obstacolele care blochează radiația IR.

Senzori fotoelectric RS PRO cu suprimarea

fondului, rază de detecție 200 mm, IO-LINK

Caracteristici tehnice (selectiv)

Tip detecție Suprimare fond

Tip senzor Bloc

Tip ieșire NPN/PNP

Protocol de comunicație IO Link

Rază de detecție 200 mm

Conexiune electrică Cablu 2m

Sursă de lumină Infraroșu

Material carcasă ABS

4. Senzori cu ultrasunete

Funcționează pe baza unei unde sonore. După emisia acesteia, se monitorizează întoarcerea ei ca urmare a întâlnirii unui obstacol țintă (cel mai simplu exemplu ar fi mașina voastră care parchează singură: senzorii cu ultrasunete vor verifica poziția față de alte mașini sau obstacole, pentru a evita orice coliziune.)

Senzorii cu ultrasunete emit și primesc unde sonore de înaltă frecvență care pot

TYPE OF DETECTION

MATERIAL DETECTED

OPERATING DISTANCE

SURROUNDINGS

Țineți cont de următorii factori atunci când luați o decizie: tip de ieșire de comutație (PNP sau NPN); traductor sau frecvență ultrasonică; evaluare clasă de protecție IP; dacă este ecranat, parțial ecranat sau neecranat; aplicația vizată; tipul corpului; raza de detecție; tipul țintă (adică ceea ce sesizează); tipul de instalare (încastrat sau neîncastrat); timp de răspuns.

Senzor de proximitate ultrasonic

Murata, detecție de la 0 la 300 mm, 20V

Caracteristici tehnice (selectiv)

Tip corp / tip montare cilindru

Nr. stoc RS 237-7276

Marca

RS PRO

fi reflectate sau absorbite de obiectele din raza lor de acțiune. Acești senzori sunt ideali pentru măsurători de mare viteză și pe distanțe lungi, cum ar fi viteza vântului, nivelul fluidului și viteza prin aer sau apă.

Ce trebuie luat în considerare atunci când alegeți un senzor de proximitate cu ultrasunete? Deoarece există atât de multe și variate subtipuri disponibile, alegerea senzorului cu ultrasunete potrivit cerințelor voastre este esențială.

Tehnologie senzorială ultrasonic

Tip terminal PCB

Lungime 71 mm

Rază de detecție 0 ... 300 mm

Domeniul temperaturii -40°C ... +85°C de operare

Tensiune de alimentare 20V

Nr. stoc RS 237-0799

Marca

Murata

ARBORELE DECIZIONAL

Electronica • Azi nr. 7 (277)/2023 ⮞ 56 SENZORI DE PROXIMITATE
Ultrasonic
Optical Optical Inductive Capacitive Ultrasonic Optical (direct)

5. Senzori magnetici

Vor reacționa la un câmp magnetic (pentru a face referire la exemplul din introducere, un senzor magnetic se va asigura că ușile liftului sunt închise înainte de a se deplasa: poziția ușilor va fi detectată de un magnet care creează un câmp magnetic, permițând apoi senzorului să detecteze poziția ușilor).

Senzorii magnetici de proximitate măsoară prezența sau absența unui obiect folosind un câmp magnetic extern. Comutatorul reed al senzorului este acționat de un magnet, activând senzorul atunci când comutatorul reed este pornit.

Ce trebuie luat în considerare atunci când alegeți un senzor de proximitate magnetic? Pentru ca un senzor de proximitate magnetic să funcționeze optim, trebuie utilizat produsul cel mai potrivit pentru aplicație.

Acești factori ar trebui să vă ajute să alegeți cel mai bun senzor de proximitate magnetic pentru cerințele voastre: tipul corpului; raza de detecție; tipul țintă (adică ceea ce sesizează); alinierea magnetică; sensibilitate magnetică; evaluare clasă de protecție IP; tip ieșire de comutație; frecvența de comutație.

Senzor de proximitate magnetic dreptunghiular Celduc, NO, 48V, 1A, IP67

Cum să alegeți între aceste tehnologii?

Iată câteva întrebări simple care vă vor ajuta la selectarea celei mai potrivite tehnologii pentru proiectul vostru:

• Ce este de detectat? O poziție, un nivel, o prezență sau o viteză?

• Care va fi distanța dintre țintă și senzorul de proximitate?

• Care vor fi condițiile de operare ale senzorului? (praf, vibrații, umiditate, ...)

• Ce material va fi aproape de senzor? (material feros, plastic, aluminiu, ...)

• Ce necesități aveți din punct de vedere al mărimilor electrice? (tip sarcină, tensiune, contact, ...)

• Ce necesități aveți în ceea ce privește design-ul aplicației? (corp cilindric, paralelipipedic, montare pe PCB, montare cu filet, ...)

Configurație stare NO normală

Formă paralelipipedică

Curent maxim 1A

Tensiune dc maximă dc 100V

Tensiune maximă ac 48V

Rezistență de contact <100 mΩ

Dimensiuni (mm) 23 × 14 × 6

Frecvență de comutație 300Hz

Domeniul temperaturii -40°C ... +100°C de operare

Acest ghid și-a propus să evidențieze diferite aspecte cheie ale senzorilor de proximitate, inclusiv felul în care să alegeți unul în funcție de nevoile voastre specifice de utilizare. Pentru mai multe informații vă invităm să accesați https://ro.rsdelivers.com

■ Autor: Grămescu Bogdan Aurocon Compec www.compec.ro

57 www.electronica-azi.ro
Tehnologii
LABORATOR |
de senzori de proximitate
Nr. stoc RS 307-6218 Marca Celduc Cod producător PAA11202
Optical Ultrasonic Optical Capacitive Capacitive Magnetic Presence and position Detection Optical (direct) Optical (direct)
Caracteristici tehnice (selectiv)

Când avem de-a face cu controlul automat al prezenței în intralogistică și procesele de împachetare, sarcina unui sistem de senzori este de a detecta precis diverse obiecte. Operarea senzorului, inclusiv montajul acestuia, alinierea și ajustările necesare, trebuie să fie rapide și simple, în special dacă trebuie montat un număr mare de senzori. De aceea, standardizarea și adaptarea senzorului în aplicațiile utilizatorilor sunt extrem de importante pentru realizarea unui sistem eficient.

Leuze a realizat o generație de senzori optimizată pentru aceste cerințe.

Noua serie 5B Leuze. Foarte economică. Ușor de integrat.

Avantajele utilizatorului

■ Carcasa: Nouă, compactă (dimensiuni W × H × L: 11 mm × 32.4 mm × 20 mm) – compatibilă la înlocuirea seriilor anterioare – ideală pentru spații înguste.

Certificată

IP 67 și ECOLAB

■ Montaj: Rapid și ușor, prin inserții metalice filetate M3

■ Punere în funcțiune: Indicator LED vizibil 360° pentru indicarea stării senzorului. Aliniere rapidă datorită luminii emise, vizibilă și omogenă

■ Operare: Aliniere și ajustare ușoară utilizând un potențiometru integrat

■ Detecție precisă a obiectelor depolarizante: Performanță optimizată pentru detecția obiectelor reflexive, lucioase și înfoliate

■ Conexiune electrică: Adaptare la cerințele clientului datorită diverselor posibilități de conectare (exemplu, cablu, conector M8, conector + cablu, ...)

■ Frecvența de comutare: Îmbunătățită pentru senzorii în configurație emițător – receptor, de până la 900 Hz, pentru a asigura performanțe ridicate și rezervă de funcționare suficientă

Principii de operare disponibile

Caracteristici

Montaj economic

Pentru un număr mare de senzori montați pe conveioare, cel mai important aspect din punct de vedere economic îl reprezintă timpul de montaj, punerea în funcțiune și costul redus de montaj.

Montajul și prinderea simplă prin cele două orificii metalice filetate M3 ajută la o punere în funcțiune rapidă de către utilizator.

Carcasa miniaturală facilitează, de asemenea, montajul în spații înguste.

Electronica • Azi nr. 7 (277)/2023 58
Senzori cu un raport preț/calitate convigător pentru linii conveioare și industria de împachetare
Controlul prezenței în intralogistică și procesele de împachetare cu noua serie 5B de la Leuze
Senzor optic difuz Senzor optic emițător – receptor Senzor optic retro-reflexiv

În funcție de preferințele utilizatorului sau cerințele aplicației, se pot alege diferite tipuri de conexiuni electrice, de exemplu, conector M8, cablu turnat sau cablu turnat scurt + conector.

Punere în funcțiune și aliniere rapidă

Exemple de aplicații Controlul prezenței în intralogistică utilizând senzori retro-reflexivi

Indicatorul LED 360° asigură o instalare ușoară și o vizibilitate clară asupra stării senzorului. Prin simplitatea punerii în funcțiune se câștigă timp și, prin urmare, costurile finale scad. Noua serie 5B dispune și de senzori cu reglaj prin potențiometru integrat, pentru ajustarea fină a detecției.

Așadar, senzorul poate fi adaptat simplu la condiții noi de detecție în aplicație. În plus, comutarea lumină/întuneric a ieșirii de comutare poate fi realizată ușor, prin conexiunea electrică.

Detecție fiabilă chiar și pentru obiecte depolarizante

Cerință: Într-un centru de intralogistică, diferite recipiente și cutii sunt transportate apropiat pe un conveior cu role. Mai mult, unele cutii sunt înfoliate. Toate obiectele trebuie detectate precis. Punerea în funcțiune a senzorilor trebuie să fie simplă și rapidă, la fel alinierea și ajustarea acestora. Lumina senzorului optic trebuie să fie vizibilă.

Soluție: Prin construcția compactă, senzorii seriei 5B de la Leuze pot fi montați pe conveioare aflate în proximitate. Senzorii se montează ușor și sigur prin orificiile metalice

M3. Alinierea este rapidă și simplă datorită luminii vizibile și omogene emise de către senzor pe reflector, iar starea senzorului se poate vedea din orice unghi prin indicatorul LED. Ajustarea senzorului se face prin potențiometru, iar optimizarea senzorului pentru obiecte lucioase și înfoliate garantează o detecție precisă a acestora.

Controlul prezenței în sisteme de împachetare folosind senzori optici emițător – receptor

În sistemele cu conveioare sau de depozitare, se întâmplă frecvent ca paleții, cutiile sau alte recipiente să fie învelite în folie, ceea ce reprezintă o provocare pentru sistemele cu senzori optici. Cu noua serie 5B, Leuze oferă și modele de senzori optimizate pentru aceste tipuri de aplicații.

Acești senzori garantează o detecție sigură chiar și pentru obiecte lucioase sau înfoliate.

Cerință: La un producător din industria alimentară, se realizează împachetarea chipsurilor. Pachetele sunt transmise pe un conveior unde acestea trebuie să fie detectate precis. Lumina senzorului trebuie să fie vizibilă. Starea senzorului trebuie, de asemenea, să fie vizibilă de la o distanță de 2 m. Soluție: Noul senzor din seria 5B poate fi, de asemenea, montat orizontal pe conveior, lumina acestuia fiind în continuare vizibilă. Datorită indicatorului LED 360°, starea senzorului rămâne vizibilă chiar și de la distanță. Avantajul utilizarii senzorilor emițător – receptor îl reprezintă rezerva mare de funcționare. Aceasta asigură detecție stabilă în medii cu impurități și risc redus pentru oprirea liniei. Mai mult, seria 5B are o frecvență de comutare optimizată de 900 Hz. www.oboyle.ro

59 www.electronica-azi.ro

Leuze MSI 400 – Construcție compactă și ușor de programat

Noua generație de module de siguranță MSI 400 oferă o soluție eficientă pentru aplicații versatile în construcția de mașini și sisteme. Chiar și modulul de bază oferă 24 I/O, funcționalitate Ethernet gateway, precum și funcții bloc speciale pentru diverse aplicații. Toate PLC-urile de siguranță MSI 400 dispun de flexibilitate în aplicații și licență gratuită pentru software-ul de configurare MSI.designer. Împreună cu senzorii de siguranță Leuze electronic, se pot crea aplicații complete de siguranță care acoperă necesitățile pentru orice tip de utilaje.

Monitorizare sigură pentru aplicații mobile și statice

Cu modulele de siguranță MSI 400, intrările care monitorizează funcțiile de siguranță conform EN 61800-5-2 sunt deja integrate în modulul de bază. Unitatea de control procesează semnalul de la senzori cu o frecvență de până la 70 kHz și îl convertește în informație de viteză, unghi, poziție și direcție. Acestea sunt monitorizate ca limite necesare pentru operare în siguranță:

SSR – Safe Speed Range

SLS – Safe Limited Speed

SLP – Safe Limited Position

Monitorizarea mișcării în siguranță a vehiculelor

SDI – Safe Direction

SSM – Safe Speed Monitor

Safe standstill monitoring

Monitorizarea mișcării în siguranță pe mașini

– Monitorizarea vitezelor de rulare în conformitate cu specificațiile limită ale aplicației

– Monitorizarea staționării în zonele de transfer

Modificarea câmpurilor de siguranță a scannerelor laser pentru adaptarea acestora la diverse situații pe traseu

– Monitorizarea unei viteze reduse în timpul instalării sau mentenanței

– Monitorizarea unui domeniu definit de viteze conform limitărilor impuse de proces

– Detecția siguranței opririi utilajului, de exemplu pentru schimbarea unei unelte de lucru

Electronica • Azi nr. 7 (277)/2023 60

Programare ușoară și eficientă MSI.designer este software-ul pentru parametrizarea MSI 400, cu o interfață intuitivă și ușor de utilizat, prin scheme bloc.

Atingerea rapidă a obiectivelor: configurare simplă, simulare integrată și funcție de raport profesional.

Detecția muchiilor transparente

Senzorii convenționali de obicei își ating limitele atunci când este cazul să detecteze sau să numere stive de obiecte transparente, așa cum sunt, de exemplu, paharele din plastic transparent.

www.oboyle.ro

În procesele de împachetare este foarte importantă ambalarea numărului exact de obiecte într-un pachet. Asemenea probleme pot fi rezolvate acum cu senzorii de muchie din seria RED (un RED-110-L a fost folosit pentru această aplicație). Senzorii de detecție muchie din seria RED folosesc doi receptori optici integrați într-o singură carcasă, care sub unghiuri diferite detectează unda laser care cade pe obiect din emițătorul senzorului. Din unghiul receptorului poziționat în partea opusă față de emițător, unda laser nu este obsevată deoarece se află în spatele unei muchii,

dar receptorul pozițio nat pe aceeași parte cu emițătorul o detec tează și datorită supra feței reflectorizante a obiectului, acesta primește mai multă lumină laser. Chiar dacă obiectele sunt transparente, curbura muchiilor realizează o deviere a luminii pe detec torul din partea opusă emițătorului, iar muchiile pot fi detectate cu precizie. Datorită frecvenței mari de scanare de 100 kHz, senzorul poate fi utilizat pentru detecție și numărare eficientă, chiar și în aplicații foarte rapide. Software-ul de parametrizare RED-Scope Windows® permite configurarea optimă pentru fiecare produs, deoarece interfața Windows® permite afișarea semnalelor și ieșirilor digitale în timp real. Când configurarea este finalizată, parametri sunt salvați în memoria EEPROM a controllerului senzorului sau într-un fișier pe PC sau PLC. Sunt disponibile interfețe de conectare pentru Profinet, EtherCAT, EthernetIP și Power Link pentru conectarea la un PLC. www.oboyle.ro

61 www.electronica-azi.ro

Seria senzorilor inductivi imuni la sudură, include acum și senzori cu înveliș ceramic. Pe lângă rezistența la șocurile mecanice și imunitatea la câmpul electromagnetic al echipamentelor de sudură, noii senzori sunt caracterizați și de o carcasă robustă, cu un înveliș rezistent la sudură. Acest înveliș mărește durata de viață a senzorilor, facilitează curățarea acestora și reduce timpii de oprire ai utilajului.

Senzorii inductivi imuni la sudură Contrinex, cu înveliș ACTIVSTONE™, oferă cel mai înalt nivel de rezistență în aplicațiile de sudură. Un material ceramic de calitate superioară formează un strat durabil, fără aderență pe toate părțile senzorului, inclusiv pe piulițele de fixare. Materialul a fost creat special pentru a fi robust, rezistent la șocuri, fisuri, suprafețe abrazive. Prin prevenirea acumulării materialului de sudură pe carcasa senzorului, acesta poate fi îndepărtat mult mai ușor și se reduc costurile de mentenanță. Învelișul ceramic garantează o protecție de lungă durată a senzorului, în aplicații MIG și MAG.

Senzorii inductivi utilizați în aplicații de sudură necesită protecție și față de câmpurile electromagnetice ale utilajelor, deoarece acestea pot genera comutări false ale senzorului. Senzorii imuni la sudură din gamele Full Inox și Classics utilizează tehnologie specială pentru suprimarea interferențelor. Aceștia oferă o detecție optimă în combinație cu imunitatea la interferențele electromagnetice, în special pentru câmpurile de frecvență medie (curent până la 15 kA). Sunt ideali pentru utilizarea în celule automate de sudură în industria auto și aplicații de sudură similare.

Senzorii din familia Full Inox sunt recomandați pentru fiabilitatea lor în cele mai solicitante aplicații de sudură. O carcasă închisă, monobloc, din oțel inox V2A/AISI 303 garantează o rezistență chimică și mecanică excelente la șocuri, vibrații și suprafețe abrazive. În cazul impactului, tehnologia Condet® asigură o comutare precisă, chiar daca se produc daune la elementul din ferită. Mai mult, senzorii sunt imuni la materia de sudură, praf metalic sau așchii metalice și oferă distanțe mari de operare cu factor 1 pentru oțel și aluminiu.

Senzorii înveliți cu ACTIVSTONE™ sunt disponibili în diametre de la M8 la M30, cu elemente de fixare din același material.

Electronica • Azi nr. 7 (277)/2023 62 Tel.: 0256-201346 E-mail: office@oboyle.ro www.oboyle.ro
Senzori inductivi cu înveliș ceramic rezistent la sudură

Monitorizare robustă și economică a înclinării Înclinometrele POSITAL TILTIX sunt disponibile acum cu interfața de comunicare Modbus RTU. Protocoalele Modbus

RTU sunt gratuite și disponibile pentru cei care doresc să folosească această interfață, reprezentând un suport simplu, robust și eficient pentru achiziția datelor și construirea sistemelor de control în jurul PLC-urilor standard. Interfețele Modbus RTU pot fi interconectate prin RS-485 și se pot utiliza până la 32 dispozitive pe o magistrală de date.

■ Control înclinare o axă 360° sau două axe ±80°

■ Compansarea accelerațiilor externe

■ Disponibile cu CANopen sau SAE J1939

■ Măsurare precisă în timpul mișcărilor rapide

■ Ieșire opțională pentru accelerație și turație

■ Grad de protecție până la IP69K

■ Construcție compactă și robustă cu cuplaj T integrat

■ Domenii de temperatură de la -40 la +85°C

■ Imunitate la șoc, până la 100 g

■ Carcasă robustă din aluminiu și fibră ranforsată

■ Rezoluția măsurătorii programabilă, setare punct zero și direcție deplasare prin API.

Industrii

Înclinometrele TILTIX cu interfață Modbus RTU sunt ideale pentru utilizarea în aplicații pentru sistemele de captare a energiei solare unde este necesară monitorizarea orientării pentru panourile de colectare și reflexie. De asemenea, pot fi folosite în utilaje pentru producția textilelor, producția hârtiei și în multe alte aplicații unde este necesară o poziționare eficientă și economică.

Electronica • Azi nr. 7 (277)/2023 64
TILTIX înclinometre cu compensarea accelerației și interfață Modbus RTU
www.oboyle.ro
Electronica • Azi nr. 7 (277)/2023 66 ............................................................................... LTHD Corporation S.R.L. Head Office: Timișoara - ROMÂNIA, 300153, 70 Ardealul Str., lthd@lthd.com, www.lthd.com Tel.: +40 256 201273, +40 356 401266, +40 729 009922, Fax: +40 256 490813

Turn static files into dynamic content formats.

Create a flipbook
Issuu converts static files into: digital portfolios, online yearbooks, online catalogs, digital photo albums and more. Sign up and create your flipbook.