
International Research Journal of Engineering and Technology (IRJET) e-ISSN: 2395-0056
Volume: 12 Issue: 03 | Mar 2025 www.irjet.net p-ISSN: 2395-0072
International Research Journal of Engineering and Technology (IRJET) e-ISSN: 2395-0056
Volume: 12 Issue: 03 | Mar 2025 www.irjet.net p-ISSN: 2395-0072
Pradeep Kumar Sharma, ServiceNow,
Santa Clara, California, USA
Abstract - While traditional BPA approaches depend on prescriptive workflows that follow fixed paths, they are challenged by the need to adjust to dynamic business environments. This usually leads to expensive and timeconsuming manual interventionto fix process deviations.This challenge can be answered by the integration of generative models in BPA. Generative models utilize complex AI algorithms to identify patterns and relationships in data and produce new outputs. Integrating these models into BPA enables organizations to free themselves from the limitations of rigid automation and become more flexible and adaptable inhowthey automate their business processes. That'sbecause now we're talking about automatically adapting to new or varying process variations,leadingtolowercostandincreased performance, which is the mainvalue of thisconcept.Theycan also identify process inefficiency and make recommendations for improvement, most directly improving process performance as well. Generative models in BPA allow for the automation of business processes that are more flexible, accurate, and optimizedto help organizations drive both cost savings and efficiency. That is how the new force of BPA is reshaping the worldandenabling organizationstostayahead in the fast-changing world of businesses.
Key Words: Limitations, Improving, Generative, Flexible, Algorithms,Environment.
Generative Models in Business Process Automation the modelsanalyzeandlearnfromvastamountsofdatausing machine learning algorithms that know how to perform tasks or make predictions without needing to be given specificinstructionsbyhumans.Thiscouldpotentiallyassist inenhancingandoptimizingthetasks,whichinturnsaves timeandmoney.HandlingComplexandRepetitiveTasks:A major advantage of integrating generative models in business process automation is the ability to manage complexandrepetitivetaskseffectively[1].Thismeansthat thesemodelscanbetrainedtorecognizepatternsandmake decisionsbasedonasetofrules,whichmakesthemcapable ofperformingataskthatwouldotherwisetakealotoftime andresourcesifitweredonemanually.Suchautomationcan lead to improved productivity and overall business performance by freeing up employees to focus on more strategicandhigh-leveltasks[2].Generativemodelscanalso be used for predictive tasks. These models can highlight potentialissuesoropportunitiesintheprocessandcanalso
take proactive actions by basing the analysis on historical data.Itcanenablebusinessestoavoidpossiblebottlenecks andtokeepfunctioningsmoothly.Continuousoptimization anotheradvantageofintegratinggenerativemodelsisthat constant optimization is possible. The models learn continuouslyandimproveonnewdata,andtherefore,their performance improves with time. As a result, always-on business processes can progress from one another, which enable improved results and cost-effectiveness. Incorporating generative models into business process automationcouldimprovetheprecisionanduniformityof operations[3].Byremovinghumanerrorfromtheequation, thesemodelscanbeexecutedwithhighaccuracy,resulting inbettercustomersatisfactionanddecision-making.Even after a few decades, integrating generative models in businessprocessautomationcanrevolutionizetheworldof business.Thesemodelscanenhanceefficiency,costsavings, and overall business performance by processing complex tasks, making predictions, optimizing processes, and improvingaccuracy.Thus,theimplementationofgenerative models for business process frameworks is going to be a generalpracticeinthenearfutureastechnologyadvances [4].Withinthiscontext,businessprocessautomationleads fasttosomeofthemostpracticalandattractivesolutions, deliveringcost-reductionbenefitsfewotherapproachescan match. Recent developments in technology and the age of artificialintelligenceandgenerativemodelshaveledtoan increasing interest in the topic of how to use generative models within the field of business process automation. GenerativemodelsareatypeofAIthatcancreatenewdata thatresemblesanexistingdataset,andsotheycouldgreatly improvethepowerofautomation[5].Thatsaid,therearea few critical technical challenges to solving the successful integration of generative models in business process automation.Anotableissueistherequiredcomputational powerandresourcesfortrainingandrunningthegenerative models during the process. Such models are usually quite sophisticated, and generating new data based on them requiresdetailedinformationandprocessingcapabilities[6]. As such, businesses might have to spend more on adding infrastructureandresources,alsoprovingtobecostlyand lengthy. Another concern is the need for more interpretability and explains ability in generative models. Themaincontributionoftheresearchhasthefollowing:
• Advanced automation technique: Integrating generative models,includingneural networksandgenetic algorithms, into business process automation enhances
International Research Journal of Engineering and Technology (IRJET) e-ISSN: 2395-0056
Volume: 12 Issue: 03 | Mar 2025 www.irjet.net p-ISSN: 2395-0072
conventionalautomationbyprovidingamoreadvancedand efficient technique. It allows integration in systems worldwide.
• Enhancedprocessoptimization:Generativemodels inbusinessprocessautomationenableprocessesthatmay havebeendifficulttooptimizethroughtraditionalmethods to be fine-tuned. Also, generative models learn and adapt data,resultinginimprovedandoptimizedprocessdesigns.
• This has led to a gap in the literature concerning howanalyticalmethodsareembeddedinworkflows.Itwill enableorganizationstousebigdataandmachinelearningto enhance their business processes and gain a competitive advantage.
The remaining part of the research has the following chapters.Chapter2describestherecentworksrelatedtothe research. Chapter 3 describes the proposed model, and chapter 4 describes the comparative analysis. Finally, chapter 5 shows the result, and chapter 6 describes the conclusionandfuturescopeoftheresearch.
Namperumal, G et,al.[7] have discussed. In the financial services industry, machine learning models trained on synthetic transaction data are utilized to streamline antimoney laundering processes. In this context, artificial transaction data can be used to create pseudo-real-world environmentsthathelptrainthemodelstocatchsuspicious behaviors. In summary, it helps financial institutions automatethedetectionandpreventionofmoneylaundering. Soundarapandiyan, R et,al.[8] have discussed AI-Powered Synthetic Data Generation. It accelerates innovation for financial institutions and fetches companies by supplying simulateddatatospeedupthesafeandefficientdevelopment ofnewproductsandservices.pitfallset,al.[9]havediscussed TheFirstACMInternationalConferenceonAIinFinanceand the associated proceedings. The conference will gather researchers and practitioners to discuss their research findingsandthoughtsontheinfluenceofAIonthefinance industry. Amponsah, A. A et,al.[10] have discussed. We implementmachinelearningalgorithmstoidentifypatterns anddetectfalseclaimsduringhealthcareclaimprocessing, togetherwithdeployingblockchaintechnologytoensurethe validation and security of claim data. Not only does this increase efficiency and accuracy, but it also enhance transparencyandprivacyinthehealthcaresystem.Naidoo,K et,al.[11] have discussed. This third large data type in healthcaredataabouthealthcareprovidersisbeingusedin the form of unsupervised anomaly detection to identify anomalyhealthcareproviderdatausingamachinelearning model known as generative adversarial networks. These networkscontrastnormalbehaviorsagainstthecurrentdata andidentifyanyanomalies,whichcanleadtoearlydetection offraud,dataentryerrors,andabnormalbehaviors.Utilizing this can enhance healthcare provider performance and
patientoutcomes.Kanksha,Bhaskaret,al.[12]havediscussed Fraud detection in health care systems: Intelligent unsupervised techniques enable pattern recognition and detectionoffraud,suchasfalseclaimsormisuseofinsurance, withouthumanoversight.
Reducing costs and becoming more efficient with the proposedmodel,APIMconsistsoffouressentialcomponents: analysis,planning,implementation,andmonitoring.During theanalysisphase,thecurrentprocessesandoperationsof theaspectsarebeingreviewedcarefullytoexploreareasthat can be optimized. This could involve cost-benefit analysis, understanding unnecessary costs, and assessing what systemsandprocessesareinplace.
In the planning phase, a plan is made to reduce costs and createefficienciesbasedonthefindingsofthedataanalysis above.Afterextensivestudiesandconsultations,thisplanis developedtooutlinethesekindsofspecificgoals,strategies, andactionplanstoensuretheachievementoftheexpected results. It also entails establishing a reasonable timetable andorientingresourcesintherightdirection.Theplaninthe implementationphaseiswhentheactiontakesplace.This couldbethroughnewtechnologies,processes,orworkflows. This is where monitoring and evaluating need to happen continuously to ensure that the changes are working as intended and adjustments need to be made if necessary. During the monitoring phase, the progress and impact of implemented modifications are tracked. This makes it possibletokeepimprovingandfindanynewopportunities toreducecostsandincreaseefficiency.Whentheyadoptthis model,organizationscansaveonexpensesandstreamline theiroperations.
Anumberismathematicallyknownasafigurethatdescribes the amount of something in calculations. Code: Details written in some programming language to build software andsystems.Imagesandvideosarearepresentationofdata visually, which is a more interesting and visual way to communicate information or ideas. They can be static
International Research Journal of Engineering and Technology (IRJET) e-ISSN: 2395-0056
pictures or live videos and are presented in different formats, such as diagrams, charts, and animations. Structuredprocessdata:datathathasbeenorganizedina waythatiseasytoreadandanalyze,oftenwithclearrules attachedtoit.Thistypeofdataiswidelyusedinsystemsand software for monitoring &analyzing process performance. Theyarewrittendocumentsthatexplainaspecificbusiness processandhowsomethingisdoneinbusiness.Fig1:Shows theConstructionModel.
Theyareformalinstructionmanualsabouthowtoexecutea certaintaskorprocessinanorganization.Itoftenincludes interactive learning, hands-on exercises, and other techniquestohelpparticipantsretainandunderstandwhat theyhavelearned.LLMsareAIstrainedontextdata,thus enabling them to write and do tasks related to language Process-fine-tunedLLMisanacronymthatreferstoLLMs that have been trained on business process-related documents and data. It takes them deeper into the operationsandterminologyinvolvedinbusinessprocesses. Processexecutiontracesalsostorethesequencesofactions sufferedbyeachprocess.
These traces may be used to analyze and enhance a process's efficiency as well as its effectiveness. Business processknowledgeatomsaresmall,self-containedunitsof knowledgewithseveraloptionsfordocuments,suchasthe
atomsthatcontainthespecificexpertisethatcanbereusedin otherprocesses.TheDeepenertakesanydataavailablefrom thecurrentprocess.Itbuildsoutanatomicrepresentationof it, knowing that the more atoms you have to govern the process, the better it can be analyzed and optimized. Understanding quality issue records and details involving businessprocessscreensrequiresdomainknowledge.This mayincludeindustry-specificororganization-specificterms, concepts, and operations. This system of algorithmically augmentedtrainingcanbedoneinacoupleoflinesusingthe specific model architecture. These may consist of tailored learning paths, immediate feedback, and dynamic training methodstoheightentheefficiencyoftraining.
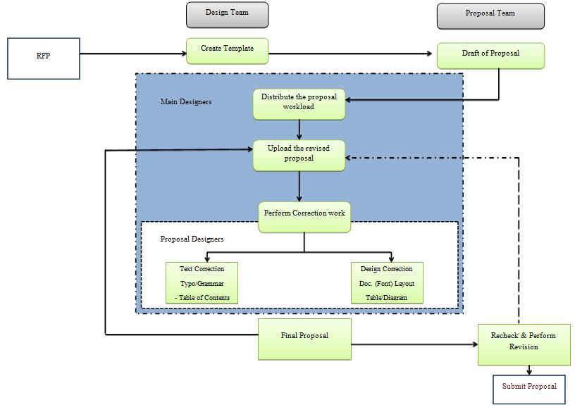
Data science bidding the first step isissuing anRFP. Upon receivingaRequestforProposalfromtheDesignTeam,the Proposal Team must scrutinize the RFP and devise the optimalmethodforaddressingaclient'srequirements.This includesdeterminingwhatworkneedstobedone,creatinga strategy,anddelegatingresponsibilitiestodifferentpeople ontheteam.Makingaproposaltemplateisthefirstthingto dointhisprocess.Thisactsasastructurefortheproposal and has the following sections: executive summary, background information, proposed solution, pricing, and timeline. The Proposal Team collaborates closely with the DesignTeamtodevelopatemplatethateffectivelycaptures theproposedprojectobjectivesandspecifications.Thenext step is to write a draft of the proposal. Fig 2 :Shows the OperatingPrincipleModel
Fig
This is an initial proposal that describes the proposed solution and the overall approach. These are the Main Designers, also referred to as the subject matter experts, whoseroleistobringforthtechnicalknowledgeandinsights toinformthedraftproposal.
Volume: 12 Issue: 03 | Mar 2025 www.irjet.net p-ISSN: 2395-0072 © 2025, IRJET | Impact Factor value: 8.315 |
International Research Journal of Engineering and Technology (IRJET) e-ISSN: 2395-0056
Volume: 12 Issue: 03 | Mar 2025 www.irjet.net p-ISSN: 2395-0072
process improvements. Fig 4: Shows the Computation of AccuracyandReliability.
The proposal work is allocated to members of the team based on their skill sets and strengths to ensure a good submissionwithinareasonabletimeframe.Thisenablesus to have a more balanced workload and makes use of the strengths of every team member. The Proposal Team and MainDesignersreviewandrevisethedraftproposaluntilit isfinalized.Thisusuallyinvolvesaddressinganyfeedback fromtheclientandalsoverifyingthatallrequirementswere addressed.Theseproposaldesignerswillassistinformatting and designing the document to make it look great and presentable.Duringthisprocess,itissometimesnecessary also to make corrections. Anything from grammar to formattingtotechnicaltweaks.Thesecorrectionsaredone meticulously by the Proposal Designers and the Main Designers.
4.1. Computational Speed and Efficiency: The computationalspeedandefficiencyofthegenerativemodel itselfisanimportanttechnicalperformanceparameterfor businessprocessautomation.Fig3:ShowstheComputation ofComputationalSpeedandEfficiency.
Data for the models can ideally be leveraged for rapid analysis, to sift through large datasets quickly, and to produceaccuratepredictionsandrecommendationsforcost andperformanceoptimization.Thisiscriticaltodriverealtimeautomationanddecision-makinginbusinessprocesses.
4.2. Accuracy and Reliability: This allows for the accuracy andreliabilityofthegeneratedmodeltobeachieved.This enables one to make key business decisions and enact
Ifthesemodelsarebeingtrainedcorrectlyandsuitable forspecificbusinessprocesses,thentheyshouldgothrough somerigoroustestingandvalidationprocess.
4.3.ScalabilityandAdaptability:Scalabilityandadaptability of the generative models are other vital technical performanceparameters.Fig5:ShowstheComputationof ScalabilityandAdaptability.
Models need to remain adaptable and scalable as the business evolves and processes change. To leverage such quantity of variables as well as those amounts of data withoutperformanceloss.
4.4. Integration and Compatibility: Integrating generative models into business process automation requires compatibilitywithexistingtoolsandsystems.Fig6:Shows theComputationofIntegrationandCompatibility.
International Research Journal of Engineering and Technology (IRJET) e-ISSN: 2395-0056
Volume: 12 Issue: 03 | Mar 2025 www.irjet.net p-ISSN: 2395-0072
Models must fit smoothly into the data infrastructure and toolsinuseandbeapplicabletodifferentbusinessprocess automation platforms and tools to adopt implementation flexibility.
Theexcerpthighlightshow generativemodelsareableto aid businesses with process automation and make big savings. These models can replicate and create new data basedonpatternsandinformationfromexistingdatainan efficientmanner,buttheyalsohelpbusinessesstreamline and optimize their processes. Cost Reduction Generative modelscanComputerGeneratethebusinessprocesstosave cost.Companiescanreduceoperationalandlaborcostsby eliminating the need for manual work through the automation of processes. These models can analyze every aspect,identifyingpartsoftheprocessthatwastetimeand resourcessothattargetedmeasurescanbeimplementedto reducecosts.Generativemodelsalsoallowefficiencywithin a business by minimizing error and improving accuracy. Suchmodelsleveragevastdatasetsandimproveiteratively, enablingthemtodetectandrectifyinaccuraciesindataand workflows rapidly. It streamlines workflows while facilitatingcollaborationwithothers,ensuringproductivity and efficiency. Indeed, they can help improve decisionmakingwhenintegratedintobusinessprocessautomation featuring generative models. They can also assist with decision-making for the optimization of processes and allocation of resources by generating useful insights and predictionsbasedondatathathasalreadybeencollected.It helpsoptimize:Thisenhancesefficiencyanddecreaseslongterm expenditures. One other big advantage in the generativemodelsusedforbusinessprocessautomationis itsadaptivecapabilitywithchangingconditions.Integrating generative models in business process automation can provide significant benefits for cost reduction and agility! These models are able to adapt and learn in real-time, enablingorganizationstoremainagileandresponsive.These modelscanaddvaluetobusinesses,supportingtheirgrowth andsuccessbyautomating processes,enhancingaccuracy
and decision-making, reducing costs, and adapting to dynamic conditions. Yes, this technology has so much potential in business process automation and can be a practicalsupportforfirmsseekingtorunwellandstandout fromtherestofthemarket.
[1] Singh,J.(2021).TheRiseofSyntheticData:Enhancing AI and Machine Learning Model Training to Address Data Scarcity and Mitigate Privacy Risks. Journal of Artificial IntelligenceResearchandApplications,1(2), 292-332.
[2] Mehbodniya,A.,Alam,I.,Pande,S.,Neware,R.,Rane,K. P., Shabaz, M., & Madhavan, M. V. (2021). [Retracted] FinancialFraudDetectioninHealthcareUsingMachine LearningandDeepLearningTechniques.Securityand CommunicationNetworks,2021(1),9293877.
[3] Gupta,R.Y.,Mudigonda,S.S.,&Baruah,P.K.(2021).A comparative study of using various machine learning and deep learning-based fraud detection models for universal health coverage schemes. International Journal ofEngineeringTrendsandTechnology,69(3), 96-102.
[4] Herland,M.,Bauder,R.A.,&Khoshgoftaar,T.M.(2019). The effects of class rarity on the evaluation of supervisedhealthcarefrauddetectionmodels.Journalof BigData,6,1-33.
[5] Giuffrè,M.,&Shung,D.L.(2023).Harnessingthepower ofsyntheticdatainhealthcare:innovation,application, andprivacy.NPJdigitalmedicine,6(1),186.
[6] Zhang,C.,Xiao,X.,& Wu,C. (2020).Medical fraudand abuse detection system based on machine learning. International journal of environmental research and publichealth,17(19),7265.
[7] Namperumal, G., Selvaraj, A., & Venkatachalam, D. (2022).MachineLearningModelsTrainedonSynthetic Transaction Data: Enhancing Anti-Money Laundering (AML)EffortsintheFinancialServicesIndustry.Journal ofArtificialIntelligenceResearch,2(2),183-218.
[8] Soundarapandiyan, R., Sivathapandi, P., & Paul, D. (2022). AI-Driven Synthetic Data Generation for FinancialProductDevelopment:AcceleratingInnovation in Banking and Fintech through Realistic Data Simulation. Journal of Artificial Intelligence Research andApplications,2(2),261-303.
[9] pitfalls. In Proceedings of the First ACM International ConferenceonAIinFinance(pp.1-8).
[10] Amponsah,A.A.,Adekoya,A.F.,&Weyori,B.A.(2022). A novel fraud detection and prevention method for
International Research Journal of Engineering and Technology (IRJET) e-ISSN: 2395-0056
Volume: 12 Issue: 03 | Mar 2025 www.irjet.net p-ISSN: 2395-0072
healthcareclaimprocessingusingmachinelearningand blockchain technology. Decision Analytics Journal, 4, 100122.
[11] Naidoo,K.,&Marivate,V.(2020).Unsupervisedanomaly detection of healthcare providers using generative adversarial networks. In Responsible Design, Implementation and Use of Information and Communication Technology: 19th IFIP WG 6.11 Conferenceone-Business,e-Services,ande-Society,I3E 2020, Skukuza, South Africa, April 6–8, 2020, Proceedings, Part I 19 (pp. 419-430). Springer InternationalPublishing.
[12] Kanksha,Bhaskar,A.,Pande,S.,Malik,R.,&Khamparia, A. (2021). An intelligent unsupervised technique for fraud detection in health care systems. Intelligent DecisionTechnologies,15(1),127-139.
© 2025, IRJET | Impact Factor value: 8.315 | ISO 9001:2008
| Page