
International Research Journal of Engineering and Technology (IRJET) e-ISSN: 2395-0056
Volume: 12 Issue: 04 | Apr 2025 www.irjet.net p-ISSN: 2395-0072
International Research Journal of Engineering and Technology (IRJET) e-ISSN: 2395-0056
Volume: 12 Issue: 04 | Apr 2025 www.irjet.net p-ISSN: 2395-0072
Nishita Sharma1 , Divyanshi Mishra2 , Prerna Yadav3, Dr. Hirdesh Sharma4
1 Dept. of CSIT, Dronacharya Group of Institution, Uttar Pradesh, India
2 Dept. of CSIT, Dronacharya Group of Institution, Uttar Pradesh, India
3 Dept. of CSIT, Dronacharya Group of Institution, Uttar Pradesh, India
4 Assistant Professor, Dept. of CSIT, Dronacharya Group of Institution, Uttar Pradesh, India
Abstract - Urban infrastructure must comply with fire safety regulations, but the current manual, ineffective, and human errorprone inspection and approval procedures are still in place. An AI-powered system that automates real-time emergency alerting, NOC (No Objection Certificate) issuance, and fire safety compliance verification is proposed in this paper. The system incorporates EasyOCR for text extraction from compliance documents, BERT (Bidirectional Encoder Representations from Transformers) for natural language processing to verify regulatory compliance, and YOLO (You Only Look Once) for identifying critical fire safety equipment in uploaded images. Additionally, to improve response efficiency during emergencies, Firebase Cloud Messaging is used to send real-time alerts to fire departments. Delays are reduced, regulatory compliance is guaranteed, and emergency preparedness is enhanced by automating fire safety inspections and compliance verification. By offering an intelligent, data-driven solution that lessens reliance on humans and improves public safety, the suggested system seeks to completely transform fire safety management.
Key Words: Deep Learning , Smart Fire management System, YOLO (You Only Look Once), EasyOCR, BERT, Fire Safety Automation,AIinEmergencyResponse.
Ensuringtheprotectionofbuildings,infrastructure,andhumanlifedependsheavilyonfiresafetycompliance.Strictadherence to fire safety regulations is required by regulatory agencies. This includes having valid compliance paperwork and the necessaryfiresafetyequipment,suchassprinklers,exits,alarms,andfireextinguishers.However,themanual,labor-intensive, andhumanerror-pronenatureoftraditionalfiresafetyinspectionandNoObjectionCertificate(NOC)issuanceprocesses resultsininefficienciesandpossiblesafetyhazards.Delaysinrespondingtofiresituationscanalsoleadtoseriousinjuriesand monetarylosses.AnAI-drivenstrategyforfiresafetymanagementisrequiredduetothegrowingcomplexityofurbangrowth andtheneedforquickerandmoreprecisecomplianceverification.
Arevolutionarywaytoautomatefiresafetycompliance,inspections,andreal-timealarmproductionisprovidedbythequick developmentsinartificialintelligence(AI),computervision,naturallanguageprocessing(NLP),andtheInternetofThings.In ordertoincreasetheefficiencyofemergencyresponse,automatecomplianceverification,andimproveinspectionaccuracy, thisstudysuggestsanintelligentfiresafetymanagementsystemthatmakesuseofseveralAItechnologies.Itincorporates:
o YOLO (You Only Look Once) forreal-timedetectionoffiresafetyequipmentinimagesuploadedbyusers.Thisensures thatallrequiredsafetymeasuresareinplacebeforeissuinganNOC.
o EasyOCR for extracting textual information from compliance documents, allowing automated verification without manualintervention.
o BERT (Bidirectional Encoder Representations from Transformers) foranalyzingextractedtextandmatchingit againstofficialfiresafetyregulations,ensuringadherencetogovernmentnorms.
o Firebase Cloud Messaging (FCM) for real-time alert generation in case of fire incidents, sending immediate notificationstothefiredepartmentwithlocationdataandincidentimagesforquickerresponse.
Traditionalfiresafetymanagementissuesincludingmanualpaperwork,phonyNOCapprovals,inspectiondelays,andpoor emergencyresponsearealladdressedbythesuggestedmethod.Thesolutionlowerstheriskofnon-complianceandimproves regulatoryenforcementbyautomatingfiresafetyinspectionsandNOCclearances.Itsreal-timefiredetectionandalertsystem alsoenhancesemergencyreadiness,allowingfiredepartmentstoreactquicklyandavertpossiblecatastrophes.Thisresearch advancesthecreationofamoreeffective,scalable,andproactivefiresafetysystembyintegratingAI-drivenautomationinto firesafetycompliance,therebyenhancingpublicsafetyandregulatorytransparency.
International Research Journal of Engineering and Technology (IRJET) e-ISSN: 2395-0056
Volume: 12 Issue: 04 | Apr 2025 www.irjet.net p-ISSN: 2395-0072
FiresafetymanagementhasadvancedconsiderablywiththeinclusionofArtificialIntelligence(AI),InternetofThings(IoT), anddeeplearningmodels.NumerousstudieshaveresearchedAI-basedsolutionsforfiredetection,verificationofcompliance, andautomationofemergencyresponse.Thissectiondiscussesrecentdevelopmentsinsmartfiresafetysystems.
BakasandKontoleon[1]proposedtheIntelligentFireEngineeringTool(IFETool),adeeplearningfiresimulationplatformfor largeopenareaslikeatriums.Theirsystemdelivers97%accuracyinforecastingfirebehavior,suchasvisibilityofsmoke, temperature,andCOconcentration,providingalessexpensivealternativetoconventionalComputationalFluidDynamics (CFD)simulations.IFEToolfacilitatesreal-timefiresafetyanalysis,enhancingperformance-basedfiredesignandemergency responseplanning.
SurabhiKSandBabu[2]createdanAI-drivenfiredetectionsystembasedonConvolutionalNeuralNetworks(CNNs)and SupportVectorMachines(SVMs)forfiredetection.ThesystemcombinesIoT-basedreal-timemonitoring,triggeringautomated alarmandfiresuppression.Incomparisontoconventionalsmokedetectors,themethodminimizesfalsealarmsandincreases precision. Future improvements also involve drone-based surveillance of fires and predictive analytics for assessing fire danger.
AdvancementsinAI-basedstructuralfiresafetyassessmentshavealsobeenexplored.BakasandKontoleon[3]demonstrated howArtificialNeuralNetworks(ANNs)andSupportVectorMachines(SVMs)canpredictfire-inducedstructuraldamagein concrete, steel, and timber buildings. Their study highlights AI’s role in enhancing heat transfer modeling and spalling predictionforimprovedbuildingresilience.Futureresearchaimstointegratereal-timefiremonitoringwithDigitalTwinsto enhancesafetycompliance.
Forsmokeandwildfiredetection,Bahharetal.[4]constructedaYOLO-baseddeeplearningmodeltoidentifywildfiresearlier with99%accuracy.Theresearchprioritizedtheidentificationofsmokeinsteadoffiresinceearlierdetectionofsmokeallows promptemergencyresponseandmitigationoftherisk.Thesuggestedsystemcanbeappliedindrone-supportedsurveillance forfireaswellasinreal-timeobservationusingedgeAIdeployment.
AIhasalsobeenutilizedtoverifyfiresafetycomplianceautomatically.Parekh[5]putforwardanAI-basedFireNoObjection Certificate(NOC)issuancesystem,whichleveragesNaturalLanguageProcessing(NLP)modelstointerpretbuildingcodesand fireregulations. Thisautomatedcompliance categorizesbuildingsinto low, medium,and high-risk categories, facilitating simplifiedfiresafetyverification.Futureworkentailstheuseofblockchaintechnologyforsecureregulatorydocumentsand compliancetracing.
IoT-furnacedfiredetectionandsuppressionsystemshavealsobeenresearched.Khan[6]proposedathermalcamera-based firedetectionsystemcombiningdeeplearningmodelsandIoTsensorstoidentifyfiresautomaticallyandsuggestsuitable extinguisherclasses(A,B,C,D,K).Thismethodincreasesfiresuppressioneffectiveness,minimizesfalsealarms,andmaximizes emergencyresponsetime.ExtensionsintheimplementationofedgeAIarefocusedonenhancingreal-timefiredetectionin smartbuildings.
Bayer and Aziz [7] investigated the application of YOLOv5 for detecting fire safety equipment in buildings, airports, and industrial sites. Their framework enables automated verification of compliance by identifying fire extinguishers, smoke detectors,andemergencyexitswithanaccuracyof80.1%at51.5FPSreal-timeprocessing.Theworkemphasizesthenecessity ofincorporatingAI-drivenBuildingInformationModeling(BIM)forautomatedfiresafetyinspections.
NLP-basedcompliancecheckinghasbeenfurtherimprovedbyXiaoruiXue[8],who createdanAI-drivenfiresafetycode extractionsystem.Theirsystemimprovescomplianceaccuracy,enhancingfirecodecheckingfrom89.13%to96.85%.The research points out the contribution of deep learning-driven POS tagging in the automation of fire risk assessment and evacuationplanning.
Inthefieldofautomatedfireprotection,Leetal.[9]introducedanAI-basedFireDetectionandPreventionSystem(FDPS) integratingYOLOv4objectdetectionandIoT-activatedfiresuppressionsystems.Theirsystemprovides90%accuracyinfire detectionandautomaticallyputsoutsmallfiresin30seconds.Real-timenotificationthroughIoTnetworksalsoimproves emergencyreadiness.
Likewise,Tailoretal.[10]implementedanAI-drivenFireNOCapprovalsystemthatutilizesdeepmodelsoflearning(Random Forest,DecisionTrees,andNeuralNetworks)togaugefirehazardswithinbuildings.Tailoretal.'sautomationcompliance
International Research Journal of Engineering and Technology (IRJET) e-ISSN: 2395-0056
Volume: 12 Issue: 04 | Apr 2025 www.irjet.net p-ISSN: 2395-0072
system lowers the risk of delays and counterfeiting certification, guaranteeing better regulatory execution and safety regulation.FutureinnovationinvolvesAI-directedevacuationmappingaswellasemergencyresponseplanning.
Huetal.[11]proposedYOLO-LF,alightYOLO-familyfiredetectionmodelthatenhancesreal-timefiremonitoringefficiency. ThemodelusesStarNetasthebackboneandanEfficientDetdetectionhead,achieving4.3%improvedaccuracycomparedto YOLOv8,40%fewerparameters,30%reducedcomputationalcomplexity,and41%improvedFPS.YOLO-LFachievesstrong detectioninsmokyscenes,whichmakesitapplicabletoindustrialfireprotection,wildfiremonitoring,andsecuritymonitoring scenarios.
Together,thereviewedstudiesdemonstratehowcrucialcloud-based,IoT,andAIsolutionsaretotransformingfiresafety management. However, existing research lacks a fully integrated approach that combines YOLO-based object detection, EasyOCRfordocumentverification,andBERTforcompliancematching.BysuggestinganAI-poweredsystemthatautomates NOCgeneration,firesafetyinspections,andreal-timealerting,ourresearchseekstoclosethisgapandguaranteeathorough andeffectivefiresafetyframework.
2. METHODOLOGY
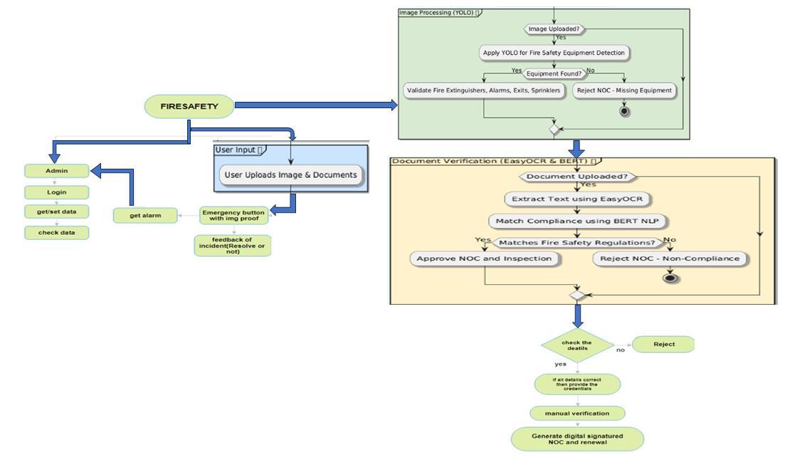
TheFireSafetyAppsimplifiesfiresafetyinspections,automatesNOCapprovals,andimprovesemergencyresponsewithAIand real-timenotifications.ThesysteminitiateswithYOLO-basedfiredetection,consistentlyevaluatingvideofeedstorecognize flamesorsmoke.Whendetectionoccurs,itrecordstheeventinaMySQLdatabaseandactivatesemergencyalertsviaFirebase
© 2025, IRJET | Impact Factor value: 8.315 | ISO 9001:2008 Certified Journal | Page169
International Research Journal of Engineering and Technology (IRJET) e-ISSN: 2395-0056
Volume: 12 Issue: 04 | Apr 2025 www.irjet.net p-ISSN: 2395-0072
CloudMessaging(FCM),informingthefiredepartmentandpropertyownerswithlocationandtimestampinformationfor promptresponse.ThisprocessisdepictedinFig.1.
ForNOCapprovals,userssubmitdocuments,whichareprocessedusingEasyOCRtoextracttextandBERTNLPtoconfirm compliance.Ifthedocumentadherestofiresafetyregulations,thesystemautomaticallyapprovestheNOC;ifnot,theapplicant isalertedtotherequiredcorrections.Concurrently,YOLOobjectdetectionverifiesthepresenceoffiresafety equipment, includingextinguishersandalarms,denyingapplicationsthatlackessentialitems.
Inemergencies,FCMnotificationsdeliverlocation-specificalertsalongwithevacuationinstructions.Thebackend,developed withSpringBoot,proficientlymanagesfirereports,compliancedocumentation,anduserdatathroughRESTfulAPIs,while AWS/GCPdeploymentwithDockerandKubernetesguaranteesscalability.BycombiningAI-drivenverification,automated complianceassessments,andreal-timealerts,theFireSafetyApprevolutionizesfiresafetymanagement,minimizingrisksand ensuringadherencetoregulations.
1. Image Input:Apicture��withdimensions��×��W×Hiscapturedbythesystem.
2. Feature Extraction:FeaturemapsFareextractedfromIviaaCNNbackbone(suchasDarknet).
3. Grid segmentation:involvessplittingtheimageintoaS×SgridwithBboundingboxes(x,y,w,h) predictedbyeachcelland confidenceratings(C).
4. Identifying objects:Classprobabilities��(��∣��)P(c∣O),confidence��=��(��)×������C=P(O)×IOU,andfinaldetectionsusingnonmaxsuppression(NMS)areoutputbyeachboundingboxasdepictedin Fig.2.
4. Alert Trigger:Thefiredepartmentreceivesanemergencyalertwithimageproofiffireorhazard(Pfire>θ)isdetected.
2.2 Easy OCR for Documentation Verification
1.Image Input:Apictureofadocumentistakenoruploaded.
2.Preprocessing:Noisereduction,scaling,andgrayscaleconversionareappliedtotheimage.
3.Text Detection:Textregionsaredetectedviaadeeplearning-basedmodel(CTPNorEAST).
4.Text Recognition: Convolutional Recurrent Neural Networks, or CRNNs, extract features and decode text by using the formulaT={t1,t2,...,tn}asshowninfig.3.
5.Post-processing:Spell-checkingandalignmentmethodsareusedtofixthedetectedtext.
6.Validation:Toensurevalidity,extractedtextTiscomparedtopre-madetemplatesordatabases.
International Research Journal of Engineering and Technology (IRJET) e-ISSN: 2395-0056
Volume: 12 Issue: 04 | Apr 2025 www.irjet.net p-ISSN: 2395-0072
1.Text Input:WordPieceisusedtotokenizethecapturedtextTfromEasyOCRintosubwords.
2.Embedding Generation:Vectorrepresentationsoftokens��∈����E∈Rdarecreated.
3.Contextual Analysis:BERTusesmulti-headattentionlayersandself-attention(Q,K,V)toprocessembeddings.
4.Classification:Asoftmaxlayerdetermineswhetheradocumentisfake(Pfraud)orlegitimate(Pvalid).
5.Making Decisions:Thedocumentisacceptedif��valid>��Pvalid>θ;ifnot,itismarkedforreview.
This AI model automates fire safety inspections by detecting safety equipment with YOLO, extracting text with OCR, and verifyingcomplianceusingBERTNLPasdepictedinFig.4.AfterintegratingFCMnotifications,itnowprovidesreal-timealerts formissingequipmentornon-compliance,enhancingfiresafetymonitoring.
TheFireDepartmentManagementSystem(FDMS)wascreatedtouseautomationandartificialintelligence(AI)toimprovethe effectivenessandprecisionoffiresafetymanagement.ToexpediteproceduresincludingNOCissuing,firesafetyinspections, emergencyresponse,anddatamanagement,thesystemincorporatesa numberofdigitaltechnologies.Thefindingsshow enhancedregulatorycompliance,fasterresponsetimes,andanotabledecreaseinmanualerrors.
ThecapacityofFDMStoautomateNOCapprovals,whichshortensthetimeneededtosecurefiresafetycertificates,isoneofits mostnoteworthyresults.ThesolutionreducestheneedforhumaninterventionbyutilizingAI-drivenverificationprocedures. Puttinginplaceareal-timeemergencyresponsesystemhasalsobeenverysuccessfulbecauseitallowsforreal-timetracking, location-basedalerts,imageuploads,andquickeventreporting.Becauseitofferssafestorageandconvenientaccesstofire safetyrecords,inspectiondata,andcompliancehistory,theconsolidateddigitalplatformgreatlyenhancesdatamanagement. Thislowersthepossibilityofinconsistenciesanddatalossbyensuringthatfiredepartmentscankeepcorrectandcurrent information.Additionally,proactivefireriskmanagementismadepossiblebyAI-poweredpredictiveanalysis,whichassists authoritiesinanticipatingpossiblefirethreatsbasedonpasttrendsandenvironmentalcircumstances.
However, adequate implementation, user training, and regular software updates are necessary for FDMS to be effective. Becausefiremenandadministrativestaffneedtofeelateaseusingthesystemforday-to-dayoperations,useracceptanceis crucialtoitssuccess.ThefindingsshowthatFDMScanrevolutionizefiresafetymanagementbymakingitmoreeffective,datadriven,andemergency-responsive.
International Research Journal of Engineering and Technology (IRJET) e-ISSN: 2395-0056
Volume: 12 Issue: 04 | Apr 2025 www.irjet.net p-ISSN: 2395-0072
EventhoughtheFireDepartmentManagementSystemhasmanyadvantages,itssuccessfuldeploymentandlong-termuse requireaddressinganumberofissuesandconstraints.
High Initial Investment Costs: ThedeploymentofFDMSnecessitatesasignificantoutlayoffundsforcloudinfrastructure,AI modeltraining,softwarelicenses,andemployeetraining.Widespreadadoptionmaybehamperedbysmallerfiredepartments' inabilitytopayforsuchexpenditures.
International Research Journal of Engineering and Technology (IRJET) e-ISSN: 2395-0056
Volume: 12 Issue: 04 | Apr 2025 www.irjet.net p-ISSN: 2395-0072
Dependency on Technology:FDMSishighlydependentonhardwareinfrastructure,cloudservices,andinternetaccess.Poor connectivityandpoweroutagesmightimpairsystemperformanceinruralordisaster-affectedareas,reducingitsusefulnessin emergencysituations.
User Adoption and Training: Firefightersandadministrativestaffmustreceivetheappropriatetrainingwhenswitchingfrom manualtoentirelydigitalprocesses.
Cybersecurity Risks:FDMSissusceptibletocyberattackssinceithousesconfidentialfiredepartmentinformation,suchas incident reports, compliance documents, and operational specifics. Strong encryption, multi-layered authentication, and frequentsecurityauditsarenecessarytoguardagainstdatabreachesandunwantedaccesstothesystem.
AI Model Accuracy and Maintenance:TheprecisionanddependabilityofmachinelearningmodelsareessentialforAI-driven automation,includingpredictiveanalyticsandNOCapprovals.Tomaintainoptimalsystemperformanceandavoidmaking poordecisions,regularupdates,datavalidation,andalgorithmfine-tuningarenecessary.
Notwithstandingthesedrawbacks,FDMScanbeenhancedovertimebycalculatedinfrastructureexpenditures,cybersecurity safeguards,andusertraining.Someofthesedifficultiescanbelessenedbyputtingemergencyprocedures,offlinefunctionality, andbackupsystemsintoplace.
By resolving major inefficiencies in conventional procedures, the Fire Department Management System represents a substantialleapinfiresafetymanagement.FDMSimprovesdecision-making,lowersmanualerrorrates,andincreasesfire readinessbycombiningAI-poweredautomation,real-timeemergencyresponse,andcentralizeddatamanagement.Thesystem isagame-changerforcontemporaryfiredepartmentssinceitcanautomatefiresafetyinspections,expediteNOCissuing,and offerreal-timeeventreporting.However,FDMSadoptionsuccesshingesonresolvingoperational,budgetary,andtechnological obstacles.Sufficientresources,educationalinitiatives,andongoingsystemupgradesarerequiredtoguaranteebroadadoption andlong-termviability.Maintainingthesystem'sdependabilityalsorequiresaddressingcybersecuritythreatsandmakingsure AImodelsareaccurate.
Allthingsconsidered,FDMSisamajoradvancementinfiresafetymanagement,providingascalableandeffectivesolutionthat improvesemergencyresponseandregulatorycompliance.Continuousadvancementsintechnologywillberequiredtomeet newfiresafetyrequirementsandoptimizethesystem'sabilitytoprotectcommunities.
FDMShastheabilitytobesignificantlyimprovedthroughavarietyoftechnicalintegrationsanddevelopmentsasfiresafety concernscontinuetochange.Amongthecrucialareasforfurtheradvancementare:
Predictive analytics powered by AI: SophisticatedAImodelscanbetrainedtoexaminedatafrompreviousfireincidents, identifytrends,andforecasthigh-riskregions.Thiscanassistfiredepartmentsintakingactionbeforecrisesarise.
Integration with IoT Devices:BylinkingFDMStoIoT-enabledthermalsensors,smokedetectors,andfirealarms,real-time dataonfiredangersmaybeobtained,enablingauthoritiestorespondquicklybeforesituationsgetoutofhand.
Mobile App Improvements: To help firefighters navigate dangerous situations, future iterations of the FDMS mobile applicationsmayincorporatevoice-commandcapabilities,real-timevideofeeds,andaugmentedreality(AR)technologies.
[1]I.BakasandK.J.Kontoleon,"AReviewoftheContributionsofArtificialIntelligenceinFireEngineering," IOP Conf. Ser.: Earth Environ. Sci.,vol.1196,no.1,2023.
[2]S.KSandA.Babu,"FireDetectionUsingAI," Int. J. Multidiscip. Res.,vol.6,no.5,2024.
[3]I.BakasandK.J.Kontoleon,"AIApplicationsinFireEngineering," Aristotle Univ. Thessaloniki,2023.
[4]C.Bahharetal.,"WildfireandSmokeDetectionUsingStagedYOLOModel," Electronics,vol.12,2023.
[5]R.Parekh,"ApplicationsofAIinEnhancingBuildingFireSafety," Int. J. Sci. Res. Arch.,vol.13,no.1,2024.
[6]T.Khan,"ASmartFireDetectorIoTSystem," IoT (MDPI),vol.4,no.4,2023.
International Research Journal of Engineering and Technology (IRJET) e-ISSN: 2395-0056
[7]H.BayerandA.Aziz,"ObjectDetectionofFireSafetyEquipmentUsingYOLOv5," Forum Bauinformatik,2022.
[8] X. Xue, "NLP-Based Automated Information Extraction for Fire Code Compliance," Purdue Univ., 2022.
[9]T.D.Leetal.,"FDPS:AYOLO-BasedFrameworkforFireDetection," Commun. Comput. Inf. Sci.,2023.
[10]S.Tailoretal.,"StudyofFireSafetyService:AI-BasedNOCIssuance," SSRN,2024.
[11]J.Huetal.,"YOLO-LF:ALightweightModelforFireDetection," arXiv preprint,2024.
Volume: 12 Issue: 04 | Apr 2025 www.irjet.net p-ISSN: 2395-0072 © 2025, IRJET | Impact Factor value: 8.315 | ISO 9001:2008 Certified Journal | Page174